
CML 실습 (RIP static 재분배)
토폴로지

목표
- 해당 토폴로지를 CML로 구현하고 R1에서 3.0.0.0 대역까지 Ping을 보내고, R3에서 1.0.0.0 대역까지 Ping을 보낸 후에 문제점을 파악하고 해결책을 찾아라
구현 후 Ping 실시
- CML

-
Ping R1 to 3.0.0.0

-
Ping R3 to 1.0.0.0

-
문제점 발견
- R1에서 R3의 루프백으로 Ping은 가능했지만 R3에서 R1의 루프백으로 Ping은 실행되지 않았음


- R1에서는 8.0 대역으로 Ping이 불가능하고
- R3에서는 7.1로의 Ping이 불가능했음
Ping이 가지 않는 이유
- R1은 R3의 라우팅 정보가 없으므로 R3에서 오는 Ping에 대한 답장이 불가능
해결책
- R2에서 direct connected 된 기기들의 라우팅 정보를 redistribution, 재분배를 실시하여 R1과 R3에 홍보하면 R1과 R3에 서로에 대한 라우팅 정보가 추가됨
R2에서 아래의 명령어 입력
redistribute connected (metric {number})
- 해당 connected 상태의 경로를 재분배하면 hop count가 1로 설정되어 재분배됨
- connected 뒤의 metric 부분은 재분배한 경로의 metric을 얼마로 설정할지 결정하는 옵션



router ospf {AS num}
[basic setting]
default-information originate
OSPF(2)
특징
- bandwidth가 커질수록 경로의 cost가 작아짐
동작방식
- hello packet 교환 (OSPF priority 값 존재, 모두 1로 설정됨)
- DBD packet 교환을 통한 LSDB 요약
- LSDB를 기반으로 자신에게 없는 경로 정보를 LSA를 사용해 요청
- LSDB를 기반으로 다익스트라 알고리즘을 이용하여 각 목적지까지의 최적 경로를 계산하고 이를 라우팅 테이블에 업로드
- 주기적으로 hello packet을 교환하여 링크 상태 유지 및 LSA packet을 교환하여 부분적으로 경로 업데이트
BMA 네트워크(Broadcast Multiple Access)
- 모든 라우터의 데이터베이스가 같아야 하고, 풀 라우팅이 되어야 함
- BMA 환경에서 DR, BDR 선출, 나머지는 DROTHER
- DR, Designated Router
- BDR, Backup Designated Router
- DR Other
- DR을 기반으로 hello message와 같은 주기적 패킷 교환
DR BDR
- DR, BDR은 하나의 브로드캐스트 도메인 별로 존재
- DROTHER는 224.0.0.6을 목적지로 하여 패킷들을 DR에게 전달, DR은 224.0.0.5를 사용하여 Drother에게 전달
- DR, BDR은 우선적으로 OSPF priority로 설정되며, 해당 값은 hello packet에 담겨져 있음
- 이때 priority 값은 기본적으로 1로 설정됨(0~255로 설정 가능)
- priority 값이 높을수록 DR/BDR로 선정되어야 함을 의미
- priority 값이 동일하므로 DR BDR 선출은 Router-ID로 결정
show ip ospf neighbors
- DR과 BDR 선출 결과 포함한 OSPF neighbor 관계를 출력
- Drother끼리는 2WAY 관계만 성립
- DR/BDR과 Drother은 FULL 관계만 성립
- pritority 값을 수정 후 DR/BDR을 다시 선출하고 싶다면?
NVRAM에 저장 후, 재시작
또는
int {port}
ip ospf priority {0~255}
clear ip ospf process
- OSPF는 point to point 관계에서는 DR/BDR을 선출하지 않음
- OSPF point to point 환경 설정 명령어
int{port}
ip ospf net point-to-point
table 명령어
Area 설정
network {ip} {wildmask} area {num}
- 라우터의 OSPF 인터페이스에 특정 IP를 홍보하고, 어떤 Area에 속한 상태인지 알림
Backbone Router, Internal Router
- Backbone Router: Area 0에서 동작하는 라우터
- Internal Router: Area 안에서 동작하는 라우터
ABR Router
- backbone router를 기본으로 Area 사이를 연결하는 라우터
ASBR(AS Border Router)
- 외부 경로와 연결되는 라우터
- 외부 경로를 재분배하여 OSPF 내부로 전달
OIA / OE1(OE2)
- OIA: 다른 Area에서 받아온 경로가 저장되어 라우팅 테이블에 표시되는 형식
- OE1(OE2): 재분배하여 받아 온 라우팅 정보
- OE1, 변동하는 cost 값을 가진 외부 네트워크
- OE2, 고정된 cost 값을 가진 외부 네트워크
OSPF LSA Type
Type1: Router LSA(O로 표시)
Type2: Network LSA
- DR이 생성하는 LSA
- 동일 영역 내에서 전파
- DR 관련 서브넷 마스크, DR과 연결된 라우터들의 Router-ID를 알려줌
Type 3: Summary LSA(OIA로 표시)
- ASBR이 지역 밖에 있는 네트워크의 존재를 알리기 위해 생성
- 타 Area의 네트워크를 현재 Area의 라우터들에게 알림
Type 4: ASBR Summary LSA (OIA로 표시)
- 다른 Area의 ASBR에 대한 정보(ID와 해당 ASMR까지의 routing metric 값)를 현재 영역에 알리기 위해 ASBR이 생성하는 LSA
Type 5: AS External LSA (OE1 or OE2로 표시)
OSPF Standard Area
- LSA Type1, 2를 교환
- 다른 Area의 상세 정보를 확인할 수 있음, ASBR이 존재할 수 있음
- Virtual-Link를 맺을 수 있음
- 선언 방법은 일반적인 OSPF network 선언 방식
OSPF Stub Area
- ASBR이 존재할 수 없음
- Virtual-Link를 맺을 수 없음
- 단 하나의 ABR만 존재할 수 있음
- Stub Area 선언 방법은 Standard Area를 설정하고 Stub 설정 명령어 추가
area {num} stub
OSPF Not-So-Stub-Area
- 외부 네트워크 정보를 받을 수 없지만, ASBR을 가질 수 있는 특수한 Area
Cost
- 대역폭에 따른 경로의 cost 값
- Cost = 참조 대역폭 / 인터페이스 대역폭

OSPF 인증 방법
Area 인증
-
plain text 인증
Router ospf {num}
area {num} authentication
int {port}
ip ospf authentication-key cisco
-
MD5 인증
Router ospf {num}
area {num} authentication message-digest
int {port}
ip ospf message-digest-key 1 md5 cisco
per-interface 인증
-
plain text 인증
int {port}
ip ospf authentication
ip ospf authentication-key cisco
-
MD5 인증
int {port}
ip ospf authentication message-digest
ip ospf message-digest-key 1 md5 cisco
장비 실습
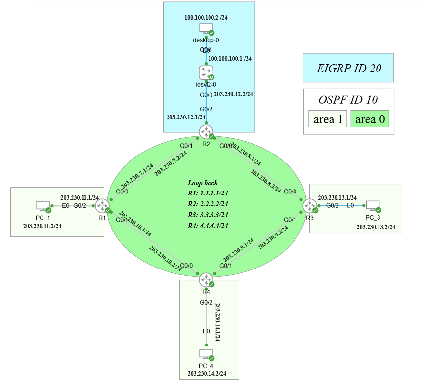
토폴로지

목표
- OSPF를 통한 Full-Routing 완성
- 다른 Area가 OIA로 보이는가
- OSPF를 포함한 재분배 (OSPF-RIP, OSPF-EIGRP)
- 특정 라우터에 L3 스위치를 연결하고 루프백 설정 이후, 해당 네트워크가 다른 PC에서 OE1 or OE2로 보이는가 확인
확인

- L3 스위치의 라우팅 테이블
- 해당 스위치는 EIGRP 프로세스를 통해 외부 네트워크를 향한 라우팅 정보 수집

- R2 라우터의 라우팅 테이블
- 해당 라우터는 EIGRP와 OSPF 재분배 기능 추가
- 외부 Area에서 받아온 라우팅 경로는 O IA로 표시

- 다른 네트워크에 존재하는 PC로의 Ping 결과

- 다른 라우터에서 출력한 라우팅 테이블
- 재분배를 통해 받아온 라우팅 경로는 O E2로 표시