지난번 오류해결


C:\Program Files\Java\jdk-18.0.1.1\lib
의 connect 파일을 연결해줌.

빌드는 되는데, 실행 결과에서 한글이 깨진다
Run Configurations에서 해당 파일의 command 탭의 인코딩방식을 EUC-KR로 타이핑해 변경 후 Run 클릭

한글 깨짐 방지 해결

mysql> select user, host from user;
+------------------+---------------+
| user | host |
+------------------+---------------+
| dy | 192.168.106.% |
| madang | localhost |
| mysql.infoschema | localhost |
| mysql.session | localhost |
| mysql.sys | localhost |
| root | localhost |
+------------------+---------------+
6 rows in set (0.00 sec)
mysql> grant all privileges on madang.* to 'dy'@'%' WITH GRANT OPTION;
ERROR 1410 (42000): You are not allowed to create a user with GRANT
mysql> grant all privileges on madang.* to 'dy'@'192.168.106.%';
Query OK, 0 rows affected (0.01 sec)
mysql> flush privileges;
Query OK, 0 rows affected (0.01 sec)
mysql>

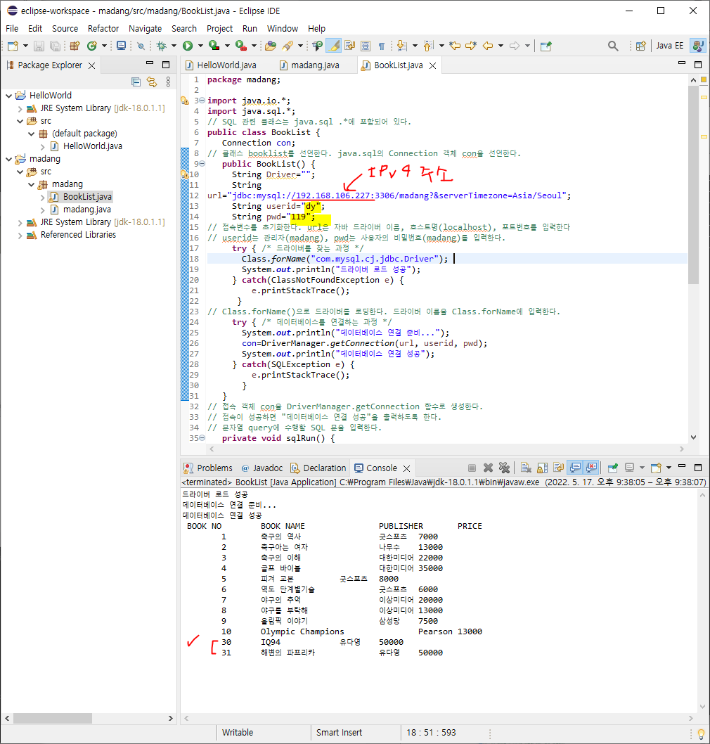
localhost에서 자신의 ipv4 주소로 변경하고
userid와 pw 역시 자신이 설정한 정보로 변경하고 실행하면 insert했던 쿼리문이 실행된 모습을 콘솔에서 볼 수 있다!
C:\xampp\htdocs
localhost:80에 들어가면 저 폴더 경로에 있는 파일이 실행된다.

따라서 booklist.php랑 bookview.php를 이 폴더에 옮겨두자.
그 후에 localhost/booklist.php를 아파치에 요청하면 이런 페이지가 보인다.
mysqli_connect_error() 함수는 인자가 없어야 하지만, 1개의 인자가 주어졌다는 에러내용이다.

따라서 함수의 인자를 지워준다

그 후에 다시 새로고침 해보면 테이블이 보이는 걸 확인할 수 있다!

과제
p306
9번 연습문제
한 코드안에서 돌아가게끔.
쿼리를 여러개 날려야 => 결과 출력
10번 연습문제
파이선, 자바, php 상관없이
한 코드 안에서 돌아가게끔
10-3번
order에서 orderid 클릭하면 고객이름 나오도록?
erd만들기, db 스키마 만들어볼예정임