signachun.log
로그인
signachun.log
로그인
AI4_5
시그니천
·
2024년 10월 21일
팔로우
0
1. 검색
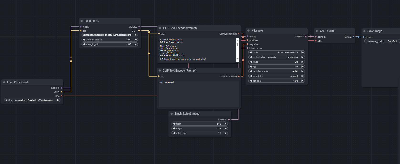
2. 모델 다운로드
3. lora 폴더에 설치
4. LoadLora
5. 클로드에게 물어보기
시그니천
우주최강개발자
팔로우
이전 포스트
AI4_03
다음 포스트
다양한 생성 AI로 빠르게 완성하는 게임 스토리 및 애니메이션 실습
0개의 댓글
댓글 작성