


-> in service 모두 false 설정
interface에 data 2개 추가

SeatSwitch -> port 추가 (sender)

passengerDetected 만 설정 (provided com specs 체크하기)
SeatHeatingControl도 역시 동일하게 Receiver port 만들기

스위치 추가



LED 추가 (둘 다 required com specs) 체크 각각 readdirect, writedirect

CSWC 추가

동일한 interface으로 만들어진 component 또는 이름으로 automatic
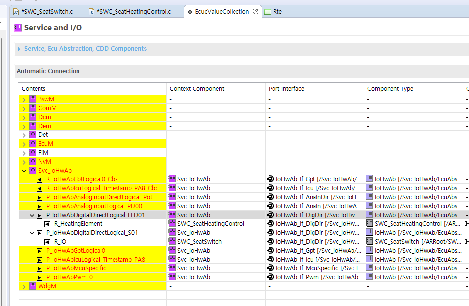
components and ports와 automatic connection에서 설정


runnable 설정
timing event 100 ms 설정

data, operation 추가


SeatHeatingControl의 경우도 아래와 같이 추가



static code - > reference code
파일 2개 추가

components and ports에서 CSWC_SeatHeatingSystem 골라서 한번에 두 SWC 추가

ECU Extract

generate configuration
Rte 고르기

task mapping 각각 진행하기


service and i/o

이름 규칙 해제해서 찾기


generate.py

Build
