
가상환경을 다시 만들고 깃에서 comfyui 다운로드 받기
git clone https://github.com/comfyanonymous/ComfyUI.git

cd로 위치를 comfyui로 하고 requirements 로 다운받기

파이토치 제거 (버전이 안맞을수 있기때문에)

그리고 파이토치 홈페이지에서 설치하기
pip3 install torch torchvision torchaudio --index-url https://download.pytorch.org/whl/cu118

넘파이도 삭제

1.26.1 버전으로 설치

cd로 custom_nodes 폴더 들어가서 comfy manager 설치
https://github.com/ltdrdata/ComfyUI-Manager.git

위치를 ComfyUI로 잡고(cd ..) main 실행

기다림의미학으로 기다렸다가 나오는 주소로 접속하면

이렇게 기본 comfyUI 기본화면이 나오게 된다.

그리고 아무데나 누르고 gguf 클릭

어제 적용했던대로 넣고 적용

다시 더블클릭하고 cliploader 적용

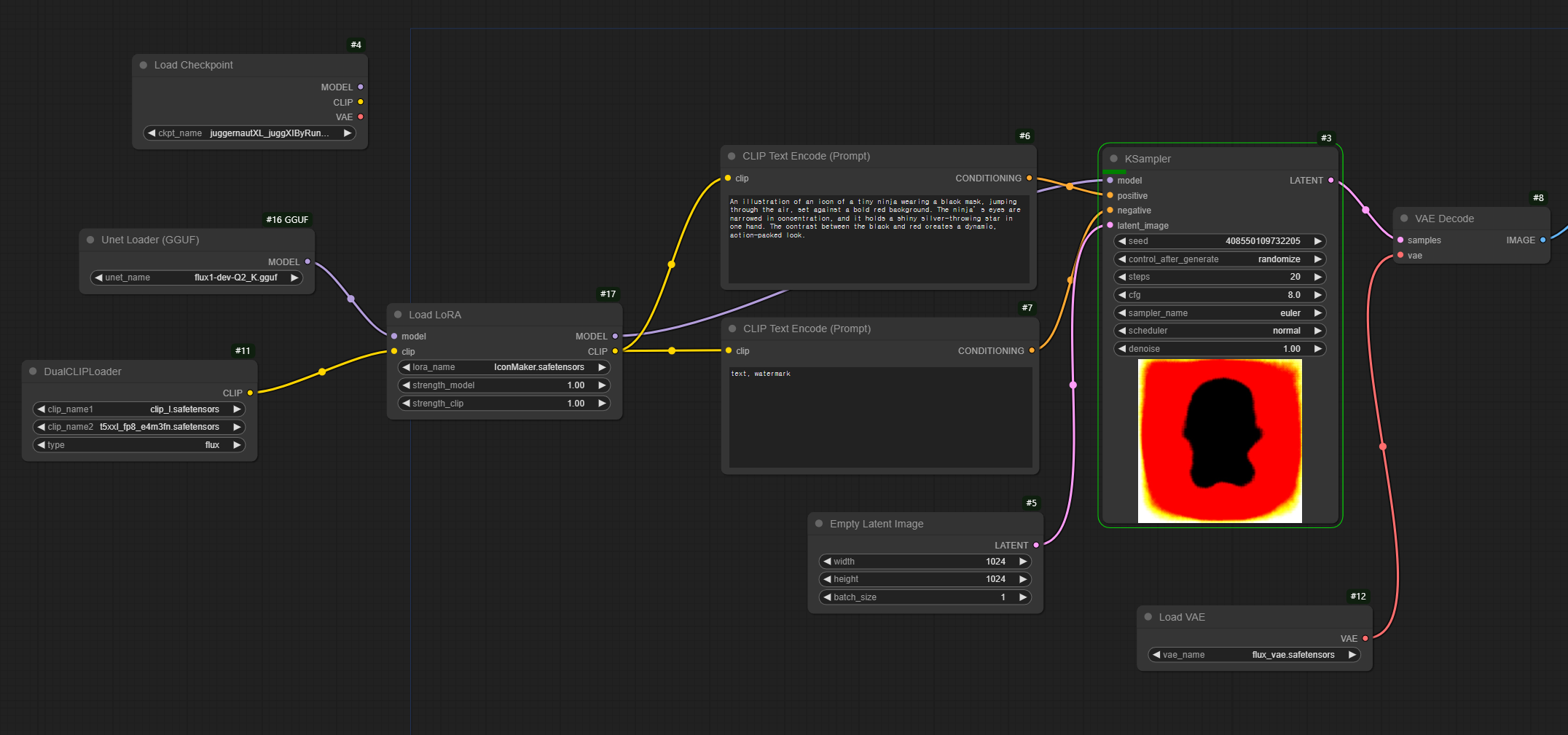
이렇게 연결해준다.
gguf는 케이샘플러에 dual클립은 각각 프롬포트에 연결

이미지 복원할 load vae 넣어준다

매니저에 오토로 해놓으면 미리보기가 가능하다

더블클릭하고 로드로라를 하세요

올바른 연결 환경

톱니바퀴 누르고 DEV 모드 누르면 개발자 환경으로 돌입할수있다.

클릭하면 json 형식으로 받을수있다 (현재 모델 설정한것들)

현재 모델 설정한것들을 보이는 py에서

59번째줄부터 쭉 붙혀넣기하면 된다

그리고 서버 실행하면 잘된다