
당신은 마케팅 팀의 일원으로서, 최근에 진행된 이메일 프로모션 캠페인에 관심이 있습니다. 해당 프로모션에 동의한 고객 수를 추산해야 합니다. 이메일 프로모션에 동의한 “개인(소매)” 고객의 수를 계산하여 출력하세요. 관련된 정보는 Person_Person 테이블에서 확인할 수 있습니다.
customer_count (고객수)
+----------------+
| customer_count |
+----------------+
| 8153 |
+----------------+
SELECT COUNT(DISTINCT BusinessEntityID) AS customer_count
FROM Person_Person
WHERE (PersonType = 'IN')
AND (EmailPromotion <> 0)
;
SELECT COUNT(DISTINCT BusinessEntityID) as customer_count
FROM adventureworks.Person_Person
WHERE EmailPromotion > 0 -- 0 = 이메일 프로모션을 받지 않음
AND PersonType = 'IN' -- IN = 개인(소매) 고객
1번문제는 크게 어렵지 않게 풀 수 있었다.
당신의 회사는 지난 2011년 10월 동안 자사 제품을 많이 주문한 고객들에게 특별 할인 쿠폰을 제공할 예정입니다. 이를 위해 2011년 10월 한 달 동안 회사 제품을 총 70개 이상 주문한 고객들을 찾아야 합니다. 고객 ID로 오름차순 정렬해주세요.
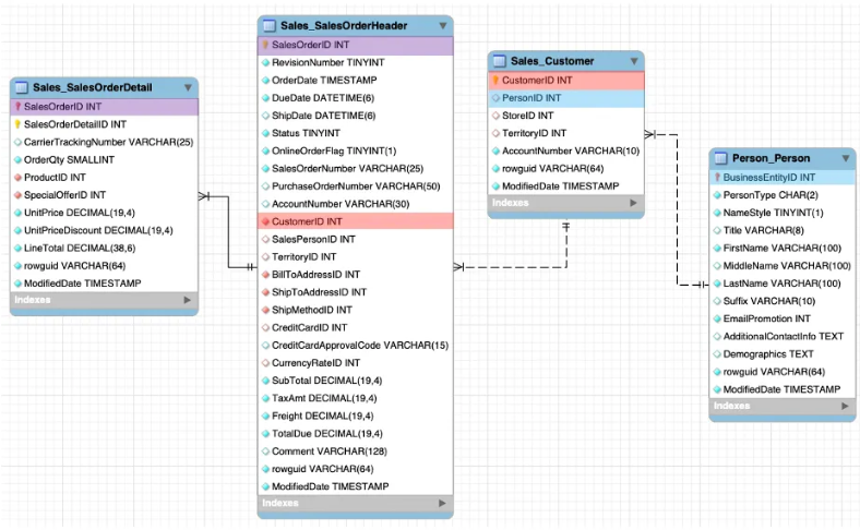
이 고객들의 주문 기록 Sales_SalesOrderHeader에 있으며, Sales_SalesOrderDetail 테이블에는 해당 주문에 대한 세부정보(주문 수량, 상품ID 등)를 확인할 수 있습니다. 주문 수량은 OrderQty 컬럼에서 확인할 수 있습니다. 고객의 기본 정보는 Sales_Customer에서 확인할 수 있으며, 사람에 대한 개인정보는 Person_Person 테이블에 저장되어 있습니다. 각 테이블에 중복이 없다고 가정하겠습니다.
+-------------+------------+-------------+----------------+
| customer_id | first_name | last_name | total_quantity |
+-------------+------------+-------------+----------------+
| 29486 | Kim | Abercrombie | 92 |
| 29510 | Cecil | Allison | 115 |
| 29525 | Teresa | Atkinson | 103 |
...
+-------------+------------+-------------+----------------+
결론적으로 시간이 모자라 풀지 못했다.
2번문제를 복잡하게 생각해서 WITH구문으로 조인을 각각 해서 또 밑에서 조인하려고 했었는데, 의도는 아래와 같이 풀고 싶었다.
WITH A AS(SELECT H.CustomerID CustomerID, sum(D.OrderQty) total_quantity
FROM Sales_SalesOrderHeader H
JOIN Sales_SalesOrderDetail D
ON H.SalesOrderID = D.SalesOrderID
WHERE H.OrderDate LIKE '2011-10%' # 2011-10 주문
GROUP BY 1
HAVING total_quantity >=70) # 총주문량 70개 이상
,
B AS(SELECT CustomerID, FirstName, LastName
FROM Sales_Customer C
JOIN Person_Person P
ON C.PersonID = P.BusinessEntityID)
SELECT A.CustomerID, FirstName, LastName, total_quantity
FROM A
JOIN B
ON A.CustomerID = B.CustomerID
ORDER BY 1 #고객 아이디 기준 오름차순
;
시험 끝나고 살펴보니 그냥 차분하게 조인만 하면 되는 문제였다. 허무하고 분했지만 이게 내 실력이라는걸 인정하게 됐다. 차분하게 조인만 이용해 풀어보았다.
SELECT H.CustomerID,
P.FirstName,
P.LastName,
SUM(D.OrderQty) as total_quantity
FROM Sales_SalesOrderHeader H
JOIN Sales_SalesOrderDetail D
ON H.SalesOrderID = D.SalesOrderID
JOIN Sales_Customer C
ON H.CustomerID = C.CustomerID
JOIN Person_Person P
ON C.PersonID = P.BusinessEntityID
WHERE H.OrderDate LIKE '2011-10%' # 2011-10 주문
GROUP BY 1
HAVING total_quantity >=70 # 총주문량 70개 이상
ORDER BY 1 #고객 아이디 기준 오름차순
;
WHERE절에 조건을 다양하게 설정 할 수 있기 때문에 튜터님 답안으로도 적용해 보았다.
SELECT c.customerid as customer_id
, p.firstname as first_name
, p.lastname as last_name
, SUM(so.orderqty) AS total_quantity
FROM adventureworks.Sales_Customer c
INNER JOIN adventureworks.Person_Person p ON c.personid = p.businessentityid
INNER JOIN adventureworks.Sales_SalesOrderHeader soh ON c.customerid = soh.customerid
INNER JOIN adventureworks.Sales_SalesOrderDetail so ON soh.salesorderid = so.salesorderid
WHERE DATE(orderdate) BETWEEN '2011-10-01' AND '2011-10-31' -- 2011-10 주문
GROUP BY c.customerid, p.firstname, p.lastname
HAVING SUM(so.orderqty) >= 70 -- 총 주문량 70개 이상
ORDER BY c.customerid -- 고객 ID 오름차순 정렬
예정된 쿼리테스트를 봤다. 테스트 자체가 너무 오랜만이라 긴장이 돼서 점심도 못 먹었다😂 솔직히 다 끝나고 난 뒤 차분히 보니 못 푸는게 이상한 문제들이었는데 어이없게 어렵게 접근해 시간을 다 보냈다. 이것도 실력이라고 생각한다. 결국 본질을 놓치고 기본이 부족하기 때문에 일어나는 일 같다. 어려운 문제를 푸는 것도 중요하지만 차근차근 기본을 닦는게 제일 필요한 일이라는 것을 깨닫는 소중한 시간이었다. 오늘 푼 문제를 정리하고, 다음부터는 아는 것은 절대 틀리지 않도록 내실을 다져야겠다.