이제 객체 지향 분석 및 설계를 공부해보려고 한다. OOAD를 공부하면서 Unified Modeling Languae인 UML과 patterns Unified Process (UP)에대해 학습 할것이다. 아자!!!

분석은 해석보다 문제와 요구사항을 조사하는 것을 강조합니다. 그래서 주로 요구사항 분석과 object 분석을 진행합니다. 설계는 구현보다 요구사항 수행을 위한 개념적인 해결을 강조합니다. 예를 들면 DB 스키마, 소프트웨어 object와 같은 것입니다. 이렇게 분석과

보통 설계를 진행할 때는 상황에 따라 달라지긴 하지만 보통은 위의 순서대로 진행이 됩니다. 각 단계를 살펴보고 어떤일을 하는지 알아봅시다.이 단계는 우리가 만들려고 하는 것을 Use case로 표현합니다. domain의 과정을 묘사한 것 입니다. 예를 들어 시나리오를

iterative한 개발론에서는 UP개발 방법론이 제일 많이 사용됩니다. UP에 대해 알아봅시다. UP는 Unified Process의 준 말로 번역하면 통합 프로세스라고 한다. UP는 객체 지향 시스템 builing을 위한 저명한 software개발 과정이다. 옛날에

DevOps(Development operations)의 개발주기는 다음과 같이 나타낼수 있다. Agile Development는 일관된 일정에 따라 사용 가능한 소프트웨어를 생산해서 개발 수명 주기를 단축 할 수있다. 그래서 최종 사용자에게 품질을 제공하는데 지속적으

Waterfall Model은 소프트웨어 개발에서 사용되는 전통적인 방법론 중 하나이다.이 모델은 개발 과정을 선형적으로 진행하는 방식으로, 다음 단계로 넘어가기 위해서는 이전 단계가 완료되어야 한다. 흔히 우리가 간단한 코딩 문제나 프로젝트를 진행할 때를 사용하면된다

지난 포스팅에서 다뤘던 UP에 대해 더 상세히 살펴보려고 한다. 지난 포스팅이 궁금하다면 \-> 지난 포스팅UP는 Inception, Elagoration, Construction, Transition의 4단계로 구성되어 있다. 지난 포스팅에서 각 단계에 대한 간단한

Inception 단계에서는 아래의 issues들을 고려해야한다. 이 프로젝트의 비전과 비즈니스 사례가 무엇인가?실현 가능한가? Buy or Build?대략적인 비용 추정계속해야 할까 멈춰야할가? vision을 정의하고 order-of-magnitude 추정치를 얻으려

Quality는 명시적이거나 묵시적인 요구 사항을 충족시키는 능력과 관련된 제품또는 서비스의 기능 및 특성을 모두 통틀어서 말한다. 비기능적 요구사항에서 Quality는 측정 가능해야 하는데 이것을 Quality Attribute라고 한다. 품질 속성이란 양이나 질로

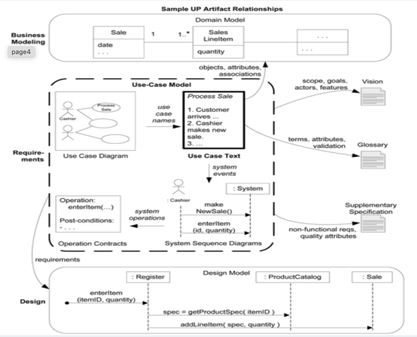
Use-Case Modle은 문맥에 따른 요구사항 작성이라고 할 수 있다. Use-Case는 특히 기능적인 요구사항을 기록하고 생각하는 것으로 OOAD를 포함하여 프로젝트의 여러 측면에 영향을 미친다. Use-case를 적는 것은 System사용의 스토리를 적는것이다.

UML은 Unified Modeling Language의 약자로 객체지향 소프트웨어 개발을 위한 표준화된 모델링 언어이다. UML은 소프트웨어 시스템을 시각적으로 모델링하고 문서화하기 위해 사용된다. 객체, 클래스 상속, 연결 및 행위와 같은 소프트웨어 요소를 나타내는

Class Diagram은 객체 타입인 Class를 표현하는 Diagram으로 classe, interface와 그들의 관계를 보여주는 Diagram이다. Class의 속성(Attribute), 오퍼레이션(Operation), 연관 관계(Association), Gen