
Model Context Protocol (MCP)이 요즘 화제입니다. 대규모 언어 모델에 외부 도구를 연결하기 위한 표준화, 듣기엔 참 좋습니다. 하지만 실제로 MCP Server를 개발하기 시작하면, 누구나 가장 먼저 마주치는 벽이 있습니다.
"이거, 도대체 어떻게 디버깅해야 하죠?"
솔직히 말씀드리면, 저도 처음에는 문서에 나온 대로 CLI만 두드렸습니다. 하지만 보이지 않는 요청과 돌아오지 않는 응답에 답답함을 느끼다 깨달았습니다. "이거, 그냥 API잖아?"라고요.
이번 글에서는 'MCP 서버 디버깅'이라는, 수수하지만 가장 시간 낭비하기 쉬운 늪에서 벗어나기 위해, 우리에게 익숙한 범용 API 도구를 활용하는 저만의 '실용적인 엔지니어링 접근법'을 공유하고자 합니다.
Postman, Insomnia, 그리고 최근 제가 즐겨 쓰는 Apidog까지. 이런 도구들에 익숙한 엔지니어들에게, 굳이 MCP 전용의 새로운 디버깅 도구를 익히라고 하는 건 솔직히 번거로운 일입니다. 학습 비용이 아깝죠.
MCP Server(HTTP 전송의 경우)가 하는 일은 사실 매우 단순합니다.
tools/list: 어떤 기능이 있는지 확인하고tools/call: 실제로 실행하는 것이게 전부입니다. 즉, 정확한 JSON-RPC를 보내고 응답을 확인할 수만 있다면 충분합니다. 이건 범용 API 도구들이 가장 잘하는 영역이죠.
디버깅 단계에서 저는 MCP Server를 '조작 가능한 API 엔드포인트의 집합'으로 바라봅니다.
Claude Desktop 같은 특정 클라이언트 앱에 의존할 필요가 전혀 없습니다. "HTTP 요청을 보낼 수 있다면, 그게 바로 MCP 디버거다"라는 마인드로 접근하면 됩니다.
그렇다면 구체적으로 무엇을 써야 할까요? 제 경험에 비추어 용도별로 정리해 보았습니다.

최근 개인적으로 가장 추천하는 도구입니다. Apidog의 강점은 단순히 요청을 보낼 수 있다는 것을 넘어, MCP Client로서의 동작을 네이티브에 가깝게 재현할 수 있다는 점에 있습니다.
MCP Server에 연결하면, 제공되는 tools, resources, 그리고 prompts가 구조화되어 쭉 표시됩니다. 원시 JSON 데이터와 씨름할 필요가 없죠. "아, 이 서버가 지금 이런 기능들을 제공하는구나"라고 한눈에 파악할 수 있습니다.
특히 tools/call을 테스트할 때, 복잡한 JSON을 손으로 직접 작성하지 않아도 되는 점이 큽니다. 폼에 값을 입력하고 실행 버튼만 누르면 됩니다. 응답도 깔끔하게 포맷팅되어 돌아오고요. 물론 내부적으로는 올바른 JSON-RPC가 전송되므로 프로토콜의 투명성도 유지됩니다. '생산성'을 위한 최적의 선택이라고 생각합니다.

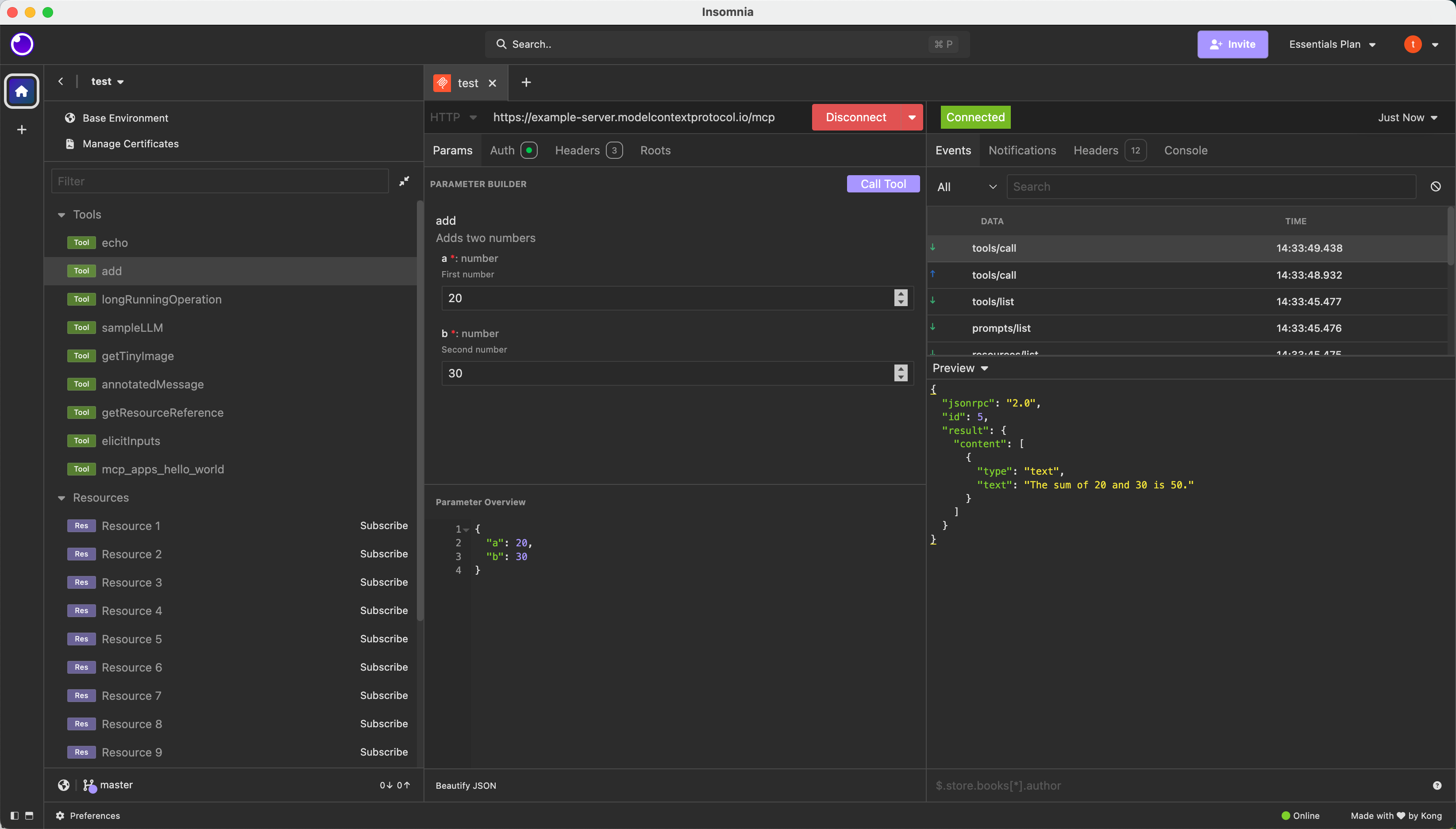
"일단 연결되는지 확인하고 싶다", "파라미터를 바꿔가며 빠르게 연타해보고 싶다". 이럴 때는 Insomnia가 딱입니다.
tools/call을 반복적으로 호출하며 로직의 엣지 케이스를 검증하는, 소위 '질보다 양'으로 승부해야 하는 단계에서는 이 경쾌함이 큰 무기가 됩니다.

"팀원들과 공유하고 싶다", "테스트 스위트로 남겨두고 싶다"면 역시 Postman입니다.
요청들을 Collection으로 묶어두면 환경별 전환도 쉽고, 응답 스키마 검증도 자동화할 수 있습니다. "이 MCP Server가 사양대로 정확하게 동작하는가?"를 엄밀하게 체크해야 한다면, Postman이 주는 든든함은 대체하기 어렵습니다.

공식 제공되는 MCP Inspector도 물론 나쁘지 않습니다. 하지만 그건 '디버거'라기보다는 '검사기(Checker)'라고 보는 게 맞습니다.
이런 '구조'를 확인하는 데는 최적입니다. 하지만 매일매일 로직을 깊이 있게 검증하며 개발하는 상황이라면, 범용 API 도구가 압도적으로 손에 잘 맞으실 겁니다.
결국 MCP Server 디버깅에서 중요한 건 '가장 강력한 도구'를 찾는 게 아닙니다. "학습 비용을 최소화하면서, 가장 빠르게 피드백을 얻는 것". 이것이 바로 엔지니어링의 본질이니까요.
이미 손에 익은 API 도구가 있다면, 그걸 십분 활용하세요. 프로토콜의 내부가 보이기 시작하면, MCP 개발이 훨씬 더 재미있어질 겁니다.