
개발자 김덕중 입니다. 오늘은 이번 프로젝트에서 React와 Spring Boot를 함께 사용한 이유에 대해 소개드리려고 합니다.일정 관리의 불편함 해소: 프로젝트를 시작한 이유 중 하나는 개인적으로 일정 관리의 불편함을 느꼈습니다. 여러 캘린더 애플리케이션을 사용하다

오늘은 myCalendar 프로젝트의 두 번째 날입니다. 기능 정의와 웹 페이지 디자인에 집중하여 작업하였습니다. 기능 정의와 웹 페이지 디자인을 먼저 진행한 이유와 추가로 공부한 내용에 대해 다시 한 번 소개드리겠습니다.기능 정의와 웹 페이지 디자인을 먼저 진행하는

JWT는 JSON Web Token의 약자로, 웹 애플리케이션에서 사용자 인증을 위한 토큰 기반의 인증 방식입니다. JWT는 특정 정보를 JSON 형식으로 안전하게 전송하기 위해 사용됩니다. 토큰은 서버에서 생성되어 클라이언트로 전송되며, 클라이언트는 이 토큰을 사용하

오늘은 myCalendar 프로젝트에 React를 통해 회원가입 페이지를 구현하였습니다. 회원가입 기능을 만들어둠으로써 로그인 기능을 구현할 때에도 더욱 편리하게 진행할 수 있습니다.회원가입 페이지의 구조는 로그인 페이지와 비슷하게 구성되었습니다. 아래는 회원가입 페이

오늘은 myCalendar 프로젝트의 핵심인 데이터베이스 선정과 세팅에 집중하였습니다. 기능 개발 전에 데이터베이스를 선정하고 테이블 구조를 잘 설계하는 것은 프로젝트의 효율성과 성능에 큰 영향을 미치기 때문에 우선적으로 이 과정을 수행하였습니다.NoSQL과 SQL은

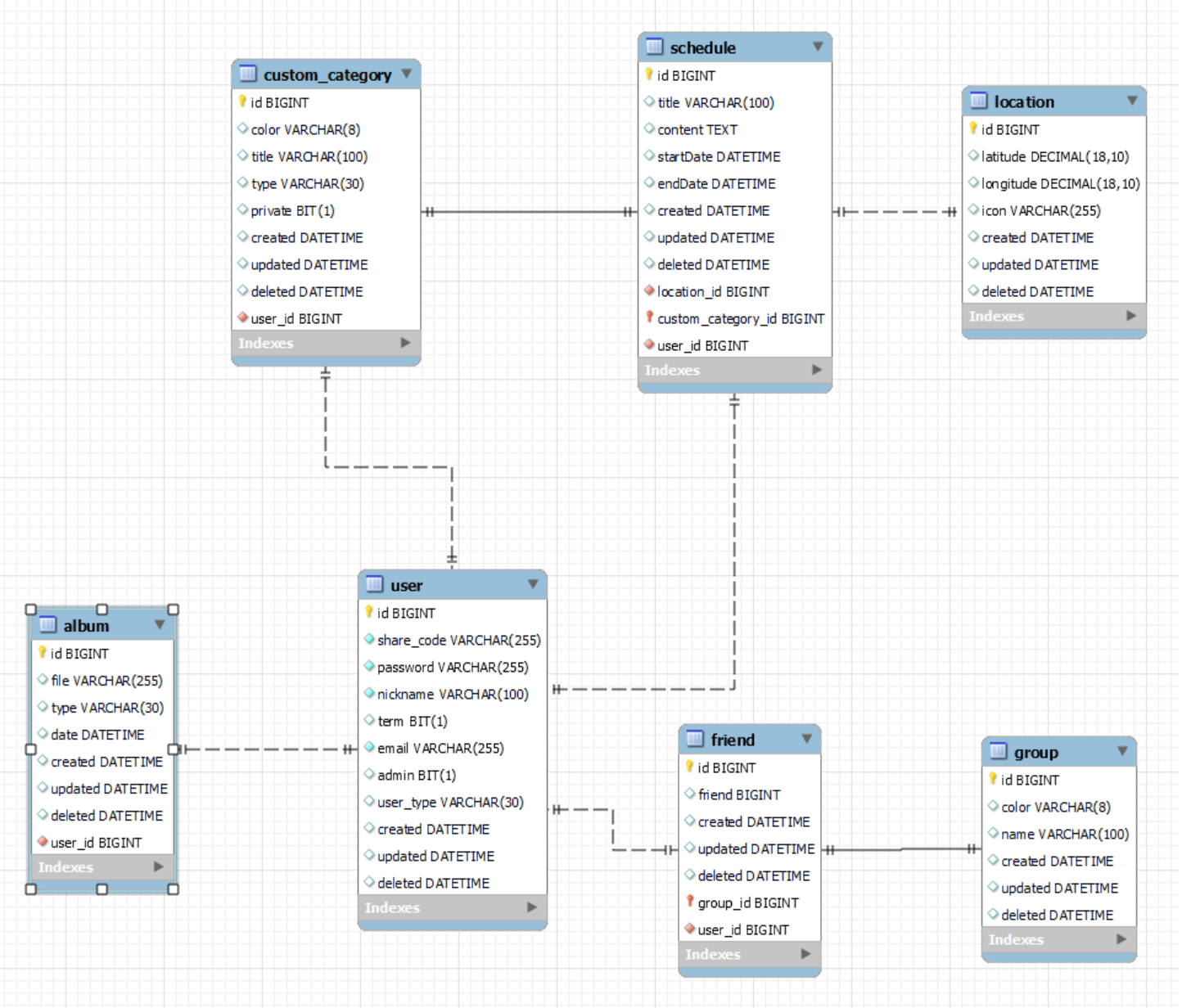
오늘은 어제 예정했던 대로 데이터베이스 테이블을 설계하고, MySQL Workbench를 이용하여 간단한 ERD(Entity-Relationship Diagram)를 작성하였습니다.ERD는 개체(Entity)와 그들 사이의 관계(Relationship)를 시각적으로 나

오늘은 Spring Boot에 기능을 만들기 전에 폴더 구조 및 Spring Boot에 대해서 공부하였습니다. 특히, Spring Boot에서 주로 사용되는 MVC 패턴에 대해 다시 알아가는 시간을 가졌습니다.MVC 패턴은 Model-View-Controller의 약자