+) [DB] 📈 데이터 모델링 개념 & ERD 다이어그램 그리기 💯 총정리
https://inpa.tistory.com/entry/DB-%F0%9F%93%9A-%EB%8D%B0%EC%9D%B4%ED%84%B0-%EB%AA%A8%EB%8D%B8%EB%A7%81-1N-%EA%B4%80%EA%B3%84-%F0%9F%93%88-ERD-%EB%8B%A4%EC%9D%B4%EC%96%B4%EA%B7%B8%EB%9E%A8#%EC%97%94%ED%8B%B0%ED%8B%B0(Entity)_%F0%9F%93%84
🔽 연습문제 12번

(1) SQL Developer를 이용하여 모델링 수행

(2) ER 다이어그램을 테이블로 변환

1:1 관계(일대일 관계)
1:1 관계란 어느 엔티티 쪽에서 상대 엔티티와 반드시 단 하나의 관계를 가지는 것을 말한다.
1:N 관계(일대다 관계)
1:N 관계는 한 쪽 엔티티가 관계를 맺은 엔티티 쪽의 여러 객체를 가질 수 있는 것을 의미한다.
N:M 관계(다대다 관계)
N:M 관계는 관계를 가진 양쪽 엔티티 모두에서 1:N 관계를 가지는 것을 말한다.
🔽 연습문제 8번

(0) 테이블 4개 생성
🔽

(1) SQL Developer를 이용하여 모델링 수행

(2) ER 다이어그램을 테이블로 변환

🔽 연습문제 9번

(1) SQL Developer를 이용하여 모델링 수행

(2) ER 다이어그램을 테이블로 변환

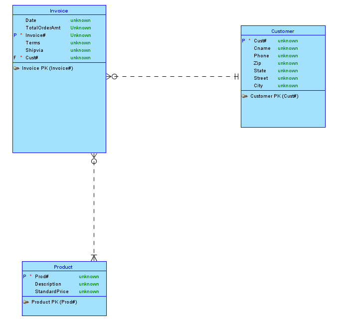
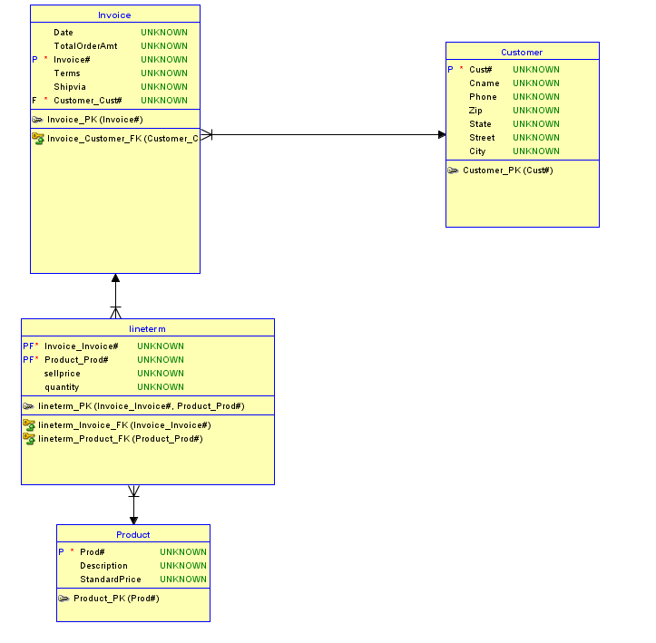
🔽 연습문제 10번

(1) SQL Developer를 이용하여 모델링 수행

(2) ER 다이어그램을 테이블로 변환

(3) ddl 문 생성
CREATE TABLE 직원 (
직원번호 NUMBER NOT NULL,
직원이름 VARCHAR2(40),
직원_직원번호 NUMBER NOT NULL
);
ALTER TABLE 직원 ADD CONSTRAINT 직원_pk PRIMARY KEY ( 직원번호 );
CREATE TABLE 참가 (
직원_직원번호 NUMBER NOT NULL,
프로젝트_프로젝트번호 NUMBER NOT NULL,
시간 VARCHAR2(40)
);
ALTER TABLE 참가 ADD CONSTRAINT 참가_pk PRIMARY KEY ( 직원_직원번호,
프로젝트_프로젝트번호 );
CREATE TABLE 프로젝트 (
프로젝트번호 NUMBER NOT NULL,
프로젝트이름 VARCHAR2(40)
);
ALTER TABLE 프로젝트 ADD CONSTRAINT 프로젝트_pk PRIMARY KEY ( 프로젝트번호 );
ALTER TABLE 직원
ADD CONSTRAINT 직원_직원_fk FOREIGN KEY ( 직원_직원번호 )
REFERENCES 직원 ( 직원번호 );
ALTER TABLE 참가
ADD CONSTRAINT 참가_직원_fk FOREIGN KEY ( 직원_직원번호 )
REFERENCES 직원 ( 직원번호 );
ALTER TABLE 참가
ADD CONSTRAINT 참가_프로젝트_fk FOREIGN KEY ( 프로젝트_프로젝트번호 )
REFERENCES 프로젝트 ( 프로젝트번호 );
-- Oracle SQL Developer Data Modeler 요약 보고서:
--
-- CREATE TABLE 3
-- CREATE INDEX 0
-- ALTER TABLE 6
-- CREATE VIEW 0
-- ALTER VIEW 0
-- CREATE PACKAGE 0
-- CREATE PACKAGE BODY 0
-- CREATE PROCEDURE 0
-- CREATE FUNCTION 0
-- CREATE TRIGGER 0
-- ALTER TRIGGER 0
-- CREATE COLLECTION TYPE 0
-- CREATE STRUCTURED TYPE 0
-- CREATE STRUCTURED TYPE BODY 0
-- CREATE CLUSTER 0
-- CREATE CONTEXT 0
-- CREATE DATABASE 0
-- CREATE DIMENSION 0
-- CREATE DIRECTORY 0
-- CREATE DISK GROUP 0
-- CREATE ROLE 0
-- CREATE ROLLBACK SEGMENT 0
-- CREATE SEQUENCE 0
-- CREATE MATERIALIZED VIEW 0
-- CREATE MATERIALIZED VIEW LOG 0
-- CREATE SYNONYM 0
-- CREATE TABLESPACE 0
-- CREATE USER 0
--
-- DROP TABLESPACE 0
-- DROP DATABASE 0
--
-- REDACTION POLICY 0
--
-- ORDS DROP SCHEMA 0
-- ORDS ENABLE SCHEMA 0
-- ORDS ENABLE OBJECT 0
--
-- ERRORS 0
-- WARNINGS 0
🔽

용어 숙지
🔽
행 (row) = 레코드 (record)= 튜플 (tuple)
열 (column) = 속성 = 필드
sql과 일반 프로그래밍 언어 차이점
🔽


🔽 데이터 정의어와 데이터 조작어의 주요 명령어

+) sql 연산자 이용해서 주가 지수 산출 등 기능 다양화 가능
select *
from book
publisher in ('굿스포츠', '대한미디어');
=
select *
from book
publisher = '굿스포츠' or publisher = '대한미디어';
패턴
🔽 와일드 문자의 종류

is null, is not null
SELECT FROM Customer WHERE phone IS NULL;
SELECT FROM Customer WHERE phone IS NOT NULL;
+) having절과 order by 절 차이점
🔽 집계함수 종류

집계 함수는 여러 행으로부터 하나의 결괏값을 반환하는 함수이다. SELECT 구문에서만 사용되며, 이전에 다룬 기본 함수들이 행(row)끼리 연산을 수행했다면, 집계 함수는 열(column)끼리 연산을 수행한다.
주로 평균, 합, 최대, 최소 등을 구하는 데 사용된다.
집계함수 distinct 사용 예시
SELECT COUNT(DISTINCT (saleprice))
FROM orders;SELECT sum(DISTINCT (saleprice))
FROM orders;
HAVING 절은 WHERE 절과 비슷하지만 그룹 전체 즉, 그룹을 나타내는 결과 집합의 행에만 적용된다는 점에서 차이가 있습니다.
반면, WHERE 절은 개별 행에 적용됩니다. 쿼리에는 WHERE 절과 HAVING 절이 모두 포함될 수 있습니다.
🔽
CREATE TABLE Book (
bookid NUMBER(2) PRIMARY KEY,
bookname VARCHAR2(40),
publisher VARCHAR2(40),
price NUMBER(8)
);
CREATE TABLE Customer (
custid NUMBER(2) PRIMARY KEY,
name VARCHAR2(40),
address VARCHAR2(50),
phone VARCHAR2(20)
);
CREATE TABLE Orders (
orderid NUMBER(2) PRIMARY KEY,
custid NUMBER(2) REFERENCES Customer(custid),
bookid NUMBER(2) REFERENCES Book(bookid),
saleprice NUMBER(8) ,
orderdate DATE
);
-- Book, Customer, Orders 데이터 생성
INSERT INTO Book VALUES(1, '축구의 역사', '굿스포츠', 7000);
INSERT INTO Book VALUES(2, '축구아는 여자', '나무수', 13000);
INSERT INTO Book VALUES(3, '축구의 이해', '대한미디어', 22000);
INSERT INTO Book VALUES(4, '골프 바이블', '대한미디어', 35000);
INSERT INTO Book VALUES(5, '피겨 교본', '굿스포츠', 8000);
INSERT INTO Book VALUES(6, '역도 단계별기술', '굿스포츠', 6000);
INSERT INTO Book VALUES(7, '야구의 추억', '이상미디어', 20000);
INSERT INTO Book VALUES(8, '야구를 부탁해', '이상미디어', 13000);
INSERT INTO Book VALUES(9, '올림픽 이야기', '삼성당', 7500);
INSERT INTO Book VALUES(10, 'Olympic Champions', 'Pearson', 13000);
INSERT INTO Customer VALUES (1, '박지성', '영국 맨체스타', '000-5000-0001');
INSERT INTO Customer VALUES (2, '김연아', '대한민국 서울', '000-6000-0001');
INSERT INTO Customer VALUES (3, '장미란', '대한민국 강원도', '000-7000-0001');
INSERT INTO Customer VALUES (4, '추신수', '미국 클리블랜드', '000-8000-0001');
INSERT INTO Customer VALUES (5, '박세리', '대한민국 대전', NULL);
-- 주문(Orders) 테이블의 책값은 할인 판매를 가정함
INSERT INTO Orders VALUES (1, 1, 1, 6000, TO_DATE('2014-07-01','yyyy-mm-dd'));
INSERT INTO Orders VALUES (2, 1, 3, 21000, TO_DATE('2014-07-03','yyyy-mm-dd'));
INSERT INTO Orders VALUES (3, 2, 5, 8000, TO_DATE('2014-07-03','yyyy-mm-dd'));
INSERT INTO Orders VALUES (4, 3, 6, 6000, TO_DATE('2014-07-04','yyyy-mm-dd'));
INSERT INTO Orders VALUES (5, 4, 7, 20000, TO_DATE('2014-07-05','yyyy-mm-dd'));
INSERT INTO Orders VALUES (6, 1, 2, 12000, TO_DATE('2014-07-07','yyyy-mm-dd'));
INSERT INTO Orders VALUES (7, 4, 8, 13000, TO_DATE( '2014-07-07','yyyy-mm-dd'));
INSERT INTO Orders VALUES (8, 3, 10, 12000, TO_DATE('2014-07-08','yyyy-mm-dd'));
INSERT INTO Orders VALUES (9, 2, 10, 7000, TO_DATE('2014-07-09','yyyy-mm-dd'));
INSERT INTO Orders VALUES (10, 3, 8, 13000, TO_DATE('2014-07-10','yyyy-mm-dd'));
CREATE TABLE Imported_Book (
bookid NUMBER ,
bookname VARCHAR(40),
publisher VARCHAR(40),
price NUMBER(8)
);
INSERT INTO Imported_Book VALUES(21, 'Zen Golf', 'Pearson', 12000);
INSERT INTO Imported_Book VALUES(22, 'Soccer Skills', 'Human Kinetics', 15000);
COMMIT;
----------------------------------
SELECT phone
FROM Customer
WHERE name='김연아';
----------------------------------
SELECT bookname, price
FROM Book;
SELECT price, bookname
FROM Book;
SELECT bookid, bookname, publisher, price
FROM Book;
SELECT *
FROM Book;
SELECT publisher
FROM Book;
SELECT DISTINCT publisher
FROM Book;
SELECT *
FROM Book
WHERE price < 20000;
SELECT *
FROM Book
WHERE price BETWEEN 10000 AND 20000;
SELECT *
FROM Book
WHERE price >= 10000 AND price <= 20000;
SELECT *
FROM Book
WHERE publisher IN ('굿스포츠', '대한미디어');
select bookname, publisher
from book
where bookname like '축구의 역사' ;
select bookname, publisher
from book
where bookname like '%축구%';
SELECT *
FROM Book
WHERE bookname LIKE '_구%';
SELECT *
FROM Book
WHERE bookname LIKE '%축구%' AND price >= 20000;
SELECT *
FROM Book
WHERE publisher = '굿스포츠' OR publisher = '대한미디어';
SELECT *
FROM Book
ORDER BY bookname;
SELECT *
FROM Book
ORDER BY price, bookname;
SELECT *
FROM Book
ORDER BY price DESC, bookname ASC;
SELECT SUM(saleprice)
FROM Orders;
SELECT SUM(saleprice) AS 총매출
FROM Orders;
SELECT SUM(saleprice) AS 총매출
FROM Orders
WHERE custid = 2;
SELECT SUM(saleprice) AS Total,
AVG(saleprice) AS Average,
MIN(saleprice) AS Minimum,
MAX(saleprice) AS Maximum
FROM Orders;
SELECT COUNT(*)
FROM Orders;
SELECT custid, COUNT(*) AS 도서수량, SUM(saleprice) AS 총액
FROM Orders
GROUP BY custid;
SELECT custid, COUNT(*) AS 도서수량
FROM Orders
WHERE saleprice >= 8000
GROUP BY custid
HAVING count(*) >= 2;