IPsec VPN vs SSL VPN에 대해 알아보자
그럼시작!!!!

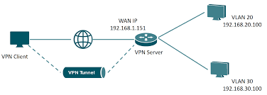
사진 IPsec VPN 출처: tp-link
📌 정의
※IPsec VPN은 IPsec(Internet Protocol Security) 프로토콜을 이용해 IP 계층에서 통신을 암호화하고 보호하는 VPN 방식
📌 IPsec의 동작 계층
OSI 7계층 중 3계층(Network Layer) 에서 동작
따라서 모든 트래픽(IP 기반 트래픽)에 대해 보안 적용 가능 (HTTP, FTP, SSH 등 전부!)
📌 IPsec의 주요 구성 요소
AH (Authentication Header)
무결성(Integrity) + 인증(Authentication) 제공. 암호화는 없음.
ESP (Encapsulating Security Payload)
무결성 + 인증 + 암호화(Confidentiality) 제공.
IKE (Internet Key Exchange)
키 교환 및 세션 설정을 위한 프로토콜 (버전 1, 2 있음)
SA (Security Association)
통신 당사자 간 보안 정책, 키 정보 등을 저장하는 세션
📌 IPsec VPN의 유형
✔ Site-to-Site VPN
회사 본사와 지사 간 라우터-라우터 터널링
고정된 양측 장비 간 암호화된 연결
✔ Remote Access VPN
개별 사용자가 회사 내부 네트워크에 접근할 수 있도록
사용자는 VPN 클라이언트를 사용하여 접속
SSL VPN과 역할은 비슷하지만 전용 클라이언트 필수
📌 장점과 단점
⭕ 장점
강력한 보안성: IP 계층에서 암호화, 인증, 무결성 제공
넓은 범위 보호: 애플리케이션 상관없이 전체 트래픽 보호 가능
자동화된 키 교환 (IKE)
❌ 단점
구성 복잡도: SSL VPN보다 초기 설정 복잡
방화벽 통과 어려움: IPsec은 UDP 500, ESP(Protocol 50) 등을 사용 → 일부 NAT 환경에서 문제
클라이언트 필요: 사용자 접속은 전용 클라이언트 필수

사진 SSL VPN 출처: tp-link
📌 정의
※ SSL VPN은 Secure Sockets Layer 또는 요즘은 TLS(Transport Layer Security) 암호화 기술을 사용하는 VPN(Virtual Private Network) 방식이다
VPN: 공용 인터넷을 통해 사설 네트워크에 안전하게 접속할 수 있게 해주는 기술.
SSL VPN: SSL 또는 TLS를 사용하여 브라우저 기반 또는 전용 클라이언트 기반으로 암호화된 터널을 만들어 외부에서 안전하게 사내 네트워크에 접속 가능하게 해주는 VPN.
📌 SSL VPN의 구성 요소
사용자(Client): 웹 브라우저 또는 전용 클라이언트
SSL VPN 게이트웨이(Server): 암호화 터널 제공, 인증 수행
내부 네트워크: 접속 대상인 사내 자원 (서버, DB 등)
인증 시스템: LDAP, RADIUS, OTP 등과 연동 가능
📌 장점과 단점
⭕ 장점
설치 간편: 별도 클라이언트 없이도 접속 가능
보안 강화: TLS 기반 암호화, 2FA, 인증서 등 사용 가능
호환성 우수: 웹 기반 접근 가능 → 다양한 OS 지원
방화벽 통과 쉬움: HTTPS(443포트) 사용
❌ 단점
포털 모드는 한계 있음: 웹 기반 애플리케이션만 사용 가능
고급 설정은 복잡: 인증서 관리, 접속 정책 설정 필요
트래픽 관리 어려움: 다수 접속 시 성능 저하 우려
공용 인터넷에서 사설 네트워크에 안전하게 접속
데이터 암호화, 인증, 무결성 보장
재택근무, 지사 연결, 원격접속 등에 사용
즉, VPN 구현 방식 중 하나라는 공통점이 있다!
📌 차이점? 그것은 바로 접근 방식이 다름!
📌 서로를 대체 하거나 보완 한다
✔ 대체 관계
SSL VPN은 IPsec VPN의 복잡한 설정이나 클라이언트 설치 부담을 피하려는 경우에 대체제로 사용됨.
모바일 환경이나 BYOD 환경에서 SSL VPN이 더 적합.
하지만 고성능 트래픽 보호에는 여전히 IPsec VPN이 우세하다.
✔ 보완 관계
한 조직에서 지사 연결은 IPsec VPN, 외부 직원 접속은 SSL VPN처럼 용도에 따라 함께 사용되기도 함.
둘 다 설정해놓고 접속 환경에 따라 자동 전환하도록 구성하기도 함.
📌 상황에 따라 선택 기준
IPsec VPN과 SSL VPN은 "같은 목적(VPN 구현)"을 달성하기 위한 서로 다른 기술적 접근 방식이며, 보완적으로도, 대체적으로도 사용할 수 있는 관계