Internet Protocol의 약자
지정된 IP 주소에 데이터를 전달하며, 패킷이라는 통신 단위로 데이터를 전달한다


❓IP 주소 vs MAC 주소
둘 다 네트워크 통신에서 통신기기의 식별번호를 나타낸다는 공통점
- IP 주소는 네트워크에 있는 장치에 대한 연결(SW)을 식별하지만, MAC 주소는 네트워크에 참여하는 장치(HW)를 식별함
- IP 주소 체계는 변경 가능하고, 효과적인 라우팅을 위한 논리적인 주소이기 때문에, 라우팅 기법을 통해 IP 주소를 추적해 패킷을 보낸 뒤 IP 주소를 MAC 주소로 변환(ARP 프로토콜)하여 데이터를 전송함
- IP 주소는 32비트(IPv4) 또는 128비트(IPv6)이지만, MAC 주소는 48비트
- IP 주소는 네트워크 관리자 또는 인터넷 서비스 공급자(ISP)가 할당하지만, MAC 주소는 인터페이스 하드웨어 제조업체가 지정함(제품의 시리얼 넘버)

하나의 IP는 네트워크 부분 + 호스트 부분으로 구성되어 있음
비유)
'서울시 중랑구 면목동 A아파트 B동 건물의 301호'에 있는 사람이
'서울시 중랑구 면목동 A아파트 B동 건물의 505호'에 있는 사람을 찾아가려고 한다면
현재 그 사람이 위치해 있는 건물을 나갈 필요가 없음
-> 쓸데없이 같은 건물에 있는 사람을 찾기 위해 건물 밖을 나갔다 온다든가 하는 불필요한 짓 없이 효율적인 네트워크
통신/브로드캐스팅이 가능하도록 장치들을 일정한 규칙에 따라 하나의 그룹(서브넷)으로 묶음
그러나 건물 밖의 대상(=같은 서브넷에 속하지 않은 호스트)을 찾아가고자 한다면?
목적지가 같은 서울시 중랑구 면목동 A아파트라고 하더라도, B동이 아니라 바로 옆 건물 C동만 되어도 일단 B동 건물
출입구를 통해 먼저 밖으로 나가야 한다.
이때 이 건물 출입구가 바로 '게이트웨이'인 것이다
클래스는 하나의 IP 주소에서 네트워크 영역과 호스트 영역을 나누는 방법이자 약속

IP주소 클래스의 종류는 네트워크 크기에 따라 5가지로 분리됨


32비트의 숫자로, 1의 비트는 네트워크 부분을 나타내고 0의 비트는 호스트 부분을 나타냄
ex)
IP주소 192.168.123.132/24에서, /24(CIDR 표기법)와 255.255.255.0은 같은 것을 나타냄
-> 255.255.255.0을 이진수로 쓰면 1111 1111.1111 1111.1111 1111.0000 0000, 즉 앞에서부터
연속된 1의 개수만 나타낸 것이 /24인 것
1로 채우는 필드가 네트워크 부분이고, 0으로 채우는 필드가 호스트 부분이다

192.168.123.1 ~ 192.168.123.254 주소들을 우리가 사용하게 되고, 보통 게이트웨이 주소는 192.168.123.1을 사용함
네트워크 관리자가 네트워크 성능을 향상시키기 위해 자원을 효율적으로 분배하는 것
즉, 네트워크 영역과 호스트 영역을 분할하는 것
전 세계적으로 인터넷 사용자 수가 급증하면서 IPv4 주소가 고갈될 위기 → IPv6 등장

추가로, IPv4는 메시지 전송 방식으로 유니캐스트/멀티캐스트/브로드캐스트를 사용하며, IPv6는 유니캐스트/멀티캐스트/애니캐스트를 사용함
❓ 메시지 전송 방식
- 브로드캐스트 (Broadcast, IPv4)
- 네트워크에 연결되어 있는 모든 시스템에게 데이터 전송(1대 다수, 불특정 다수) -> 모든 시스템에게 패킷이 전송되므로 트래픽이 증가한다는 단점
- 멀티캐스트 (Multicast, IPv4/IPv6)
- 네트워크에 연결되어 있는 일부 시스템(멀티캐스트 그룹에 속하는)에게 데이터 전송(1대 다수, 특정 집단)
- 유니캐스트 (Unicast, IPv4/IPv6)
- 단일 송신자와 단일 수신자 간의 통신(1대 1)
- 애니캐스트 (Anycast, IPv6)
- 단일 송신자와 가장 가까이 있는 단일 수신자 간의 통신(1대 1)
IP 주소의 개수는 한정적이기 때문에, 고정 IP 주소를 사용하려면 추가 요금을 지불해야 함
-> 보통 일반 가정에서는 고정 IP를 사용하지 않고, 서버 운영이 필요한 사업장에서 고정 IP 주소를 사용함

http://kt-center.co.kr/new2/sp_internet/sp_04.php

💻→🌏 : 사설 IP를 할당받은 스마트폰 혹은 개인 PC가 데이터 패킷을 인터넷으로 전송하면, 라우터(공유기)가 해당 사설 IP를 공인 IP로 바꿔서 전송함
🌏→💻 : 인터넷에서 오는 데이터 패킷의 목적지도 해당하는 사설 IP로 변경한 후 개인 스마트폰 혹은 PC에 전송함
IP 주소는 “어느 컴퓨터인가?”만 알려주고
포트 번호는 “그 컴퓨터의 어떤 애플리케이션인가?”를 지정함 !


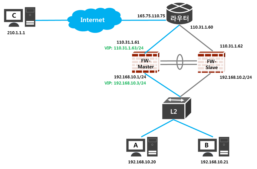
방화벽이 그림과 같이 두 대로 이중화 되어 있다면(FW-Master, FW-Slave), 라우터는 어느 방화벽이 Active인지 모름
또한 PC A와 B가 있을 때 자신이 바라보아야 할 게이트웨이가 어딘지 모름
마찬가지로 내부쪽에도 VIP를 할당하여 PC들이 바라보아야 할 VIP를 설정함
모든 개발자를 위한 HTTP 웹 기본 지식_김영한
https://m.blog.naver.com/PostView.naver?isHttpsRedirect=true&blogId=hai0416&logNo=221566797342
https://m.blog.naver.com/wnrjsxo/221250742423
https://namu.wiki/w/QoS
https://www.datanet.co.kr/news/articleView.html?idxno=25169
https://study-recording.tistory.com/7
https://velog.io/@hidaehyunlee/공인Public-사설Private-IP의-차이점
https://blog.naver.com/PostView.nhn?blogId=sbd38&logNo=50194584566
https://limkydev.tistory.com/166
https://namu.wiki/w/서브넷 마스크
https://nordvpn.com/ko/blog/what-is-subnet-mask/
https://inpa.tistory.com/entry/WEB-IP-%ED%81%B4%EB%9E%98%EC%8A%A4-%EC%84%9C%EB%B8%8C%EB%84%B7-%EB%A7%88%EC%8A%A4%ED%81%AC-%EC%84%9C%EB%B8%8C%EB%84%B7%ED%8C%85-%EC%B4%9D%EC%A0%95%EB%A6%AC
https://ittrue.tistory.com/185
https://sangbeomkim.tistory.com/209