JSON Formatter
https://chromewebstore.google.com/detail/json-formatter/bcjindcccaagfpapjjmafapmmgkkhgoa?hl=ko&pli=1
예시) 반환값⭕


ㄴ 자바객체를 반환하면 getter를 호출해서 json형태로 반환

예시) 반환값이 문자열인 경우

ㄴ 한글 깨짐
ㄴ 그럼 응답헤더 콘텐트타입 쳌해보자


ㄴ consumes() : 요청 쪽 콘텐트타입

ㄴ produces() : 응답쪽 콘텐트타입
ㄴ 이거 활용해서 응답헤더 바꿔주자


ㄴ 이제 한글 안 깨짐
예시) 반환값이❌


ㄴ 응답바디 없음
예시)

예시) @ResponseBody

예시) @Jsonlgnore를 이용한 제외 처리

ㄴ 비번은 중요한 개인정보니까 가리자

ㄴ 비번 안보임
예시) @JsonFormat : 날짜 형식 변환

ㄴ 이거 날짜형식 보기 좀 그럼


ㄴ 근데 이렇게 귀찮아
예시) MvcConfig 설정을 통해 날짜 형식 바꾸기

ㄴ 매개변수 쳌

ㄴ json() : 응답하는 형식 : json으로 응답한다
ㄴ converters.add(0, new MappingJackson2HttpMessageConverter(objectMapper)); : 그냥 add하면 우선순위가 떨어져서 0번째라고 해주어야 함

예시) 응답 형식을 json 말고 xml로
의존성

ㄴ xml로 바꿈

참고) 테스트
- POSTMAN : REST 테스트
- ARC(Advanced Rest Client) : REST 테스트
- MockMvc
- 애를 쓰면 서버를 껏다키지 않아도 됨
- 이거 더 자세한 정보가 나옴
- 스프링 내에서 어떤컨트롤러 어떤 메서드...
예시) ARC(Advanced Rest Client) : REST 테스트





ㄴ 요청헤더 : 요청 데이터 json형식으로
ㄴ 요청바디 : 보낼 데이터

ㄴ 검증 실패시 에러가 나오는게 목적


ㄴ 여기로 유입되었다는 말
ㄴ 커맨드객체 검증 에러 발생 -> 해결이 목적
ㄴ 알려줘야 함 = 정보확인 = Errors에는 발생한 에러정보가 담겨있는 메서드들이 있음
ㄴ 근데 json형태의 에러는 우리가 가공해 주어야 한다...?
ㄴ 왜냐면 일반에러는 우리가 템플릿형태로 보여주ㅠ지만 애는 템플이이 없으니까...?
예시) 필드에러 확인





ㄴ 가장 범위가 좁은것부터 나옴
ㄴ 커맨드객체 필드명 ...
ㄴ 디폴트 메세지 있지만 내가 정의한 메세지가 나왔으면 좋겠어

ㄴ 메세지 소스빈을 가져오면 내가 정의한 메세지를 가져올 수 있음


ㄴ 비밀번호 -> 비밀번호 입력하세요, 비밀번호가 틀립니다...등등 비밀번호 필드 하나에 에러메세지가 다양하게 나와야 하는 경우가 있음 -> Map, list형태로 할거
예시) 메세지 소스_내가정의한 에러 메세지 + 제이슨 형태로 에러메세지 응답하기










ㄴ 이부분 이러면 좀...

ㄴ 이거 때문에 그럼

ㄴ 내가 원하는 한글메세지 나오게끔함
ㄴ 에러코드 그자체가 아니라



ㄴ 제이슨 형태로 응답
예시) 회원가입을 rest방식으로


ㄴ 에러뜸

ㄴ 환경변수때문에 에러 남


ㄴ 이건 json방식이 아님
참고) MockMvc

ㄴ 요청바디
ㄴ void라 응답은 없음

ㄴ 요청데이터 들어온 모습
예시)




ㄴ 요즘 트렌드는 요청데이터가 보통 json형식으로 넘어오기 때문에 이렇게 해주어야 함


ㄴ 테스트 데이터가 db에 담긴 모습
예시) 응답코드 201 응답 바디x

ㄴ db저장은 응답코드201이니까 이렇게 바꿔줌

Class ResponseEntity<T>
https://docs.spring.io/spring-framework/docs/current/javadoc-api/org/springframework/http/ResponseEntity.html





ㄴ 생성자 매개변수 : 바디, 헤더, 응답코드

ㄴ status를 생성하지 않고 응답코드 400 내보냄

ㄴ created : 응답코드 201
ㄴ 매개변수 uri -> 이동 : 로케이션 헤더에 추가됨


ㄴ 매개변수❌ : 응답에 바디가 있는 경우
ㄴ 매개변수⭕ : 응답에 바디가 없는 경우
예시) 응답코드⭕ + 응답 데이터⭕



ㄴ 테스트 전에 환경변수 설정 해주기


예시)

ㄴ 응답헤더를 상세하게 설정하는 경우

예시) ReponseEntity.ok(member)

예시) JSON형식 고정

ㄴ 이렇게 하면 안됨
ㄴ JSON형태로 응답할 때는 형식을 고정해주어야 함

ㄴ JSON형식고정

ㄴ 이렇게
예외) 레스트 커먼 컨트롤러 어드바이스

ㄴ 이렇게 하면 범위가 중복되서 여기로 유입됨

ㄴ 유입 안되게끔 잠깐 주석처리

ㄴ 레스트 커먼 컨트롤러 어드바이스
예시) JSON형식 고정해서 응답 + @ExceptionHandler 적용 메서드에서 ResponseEntity로 응답하기


ㄴ 검증이 필요
ㄴ 빈값이 있는지 없는지...



ㄴ 초반에 구성할 때 익셉션핸들러 2개 만듬
-> 컨트롤러쪽 익셉션 핸들러
-> json쪽 익셉션 핸들러

ㄴ 이렇게

ㄴ 테스트 실행

ㄴ 테스트 결과
ㄴ 통일성 있게 예외를 만들기
참고) swagger API
API만들어주는거??
Class UriComponentsBuilder
https://docs.spring.io/spring-framework/docs/current/javadoc-api/org/springframework/web/util/UriComponentsBuilder.html


ㄴ 빌드 매개변수 쳌 : url밸리어블
예시1) url(매개변수⭕)

ㄴ uri 변수

ㄴ 애도 변수 : 교체가 가능하다
ㄴ 마지막에 빌드할때 순서대로 넣으면 됨

ㄴ 순서대로 교체가 됨
ㄴ 문자를 넣어도 똑같이 순서대로 넣어짐

ㄴ uri 변수에 대입된 모습
ㄴ 한글도 인코딩 되어있음
예시2) uri 생성



ㄴ url이 생성되어 있음
ㄴ 한글도 인코딩 되어있음

ㄴ 쿼리스트링 가져오기

ㄴ encode 주석 쳌
Spring Framework에서 제공하는 클래스 중 하나로, RESTful 웹 서비스와의 상호작용을 단순화하기 위해 사용
JSON 또는 XML 형식의 응답을 Java 객체로 변환할 수 있음
주로 서버 간 통신이나 외부 API 호출 시 사용
HTTP 메서드 지원: GET, POST, PUT, DELETE, PATCH, HEAD, OPTIONS 등의 HTTP 메서드를 지원
객체 직렬화/역직렬화: 요청 본문을 JSON이나 XML로 직렬화하고, 응답 본문을 Java 객체로 역직렬화할 수 있음
예외 처리: HTTP 상태 코드에 따라 예외를 던져서 오류 상황을 쉽게 처리
사용자 정의 요청/응답: 헤더, 쿼리 매개변수, 경로 매개변수 등을 자유롭게 설정할 수 있다
주요 메서드
getForObject(String url, Class<T> responseType, Object... uriVariables)getForEntity(String url, Class<T> responseType, Object... uriVariables)postForObject(String url, Object request, Class<T> responseType, Object... uriVariables)postForEntity(String url, Object request, Class<T> responseType, Object... uriVariables)exchange(String url, HttpMethod method, HttpEntity<?> requestEntity, Class<T> responseType, Object... uriVariables)Class RestTemplate
https://docs.spring.io/spring-framework/docs/current/javadoc-api/org/springframework/web/client/RestTemplate.html

ㄴ 요청쪽 헤드 정보 가져오기

ㄴ 옵션즈 : 요청메서드가 뭔지 알아오는?

ㄴ 패치, 포스트...
ㄴ 요청방식에따른 메서드 존재
<T> ResponseEntity<T> getForEntity(...)

ㄴ 기준은 제이슨 형태...?
<T> T getForObject예시)



ㄴ 다른 정보 없이 바디데이터만 나옴
예시)




예시) 단일데이터, 복합데이터 조회

ㄴ objectMapper : JSON 데이터를 Java 객체로 변환하거나 Java 객체를 JSON 데이터로 변환하는 데 사용






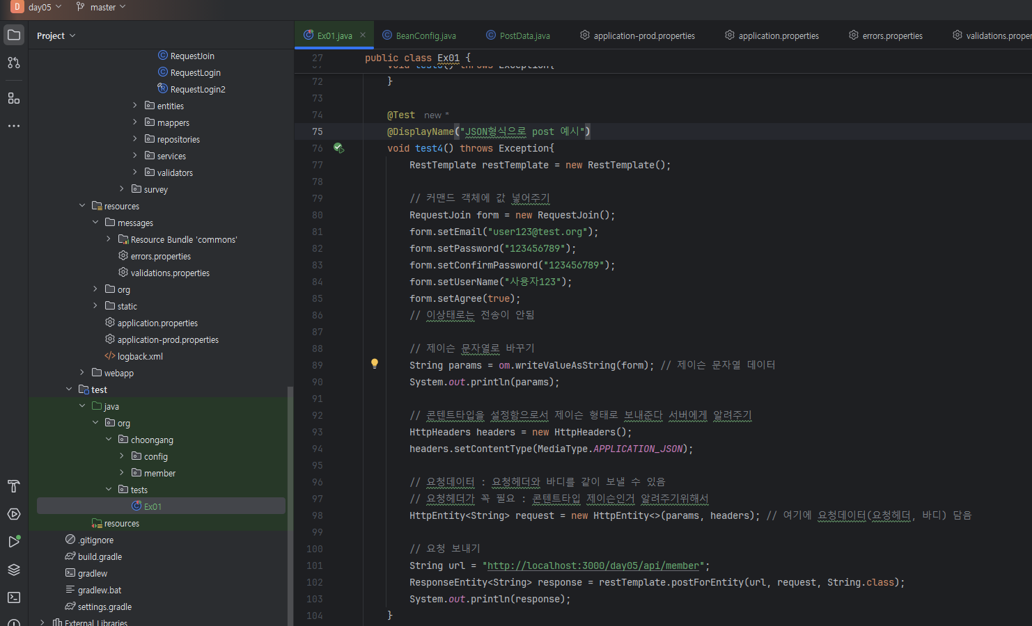
<T> ResponseEntity<T> postForEntity예시)

ㄴ 데이터를 제이슨 방식으로 보내야 함
ㄴ 제이슨 형식으로 바꿔주어야 함
ㄴ 리퀘스트 조인 커맨드객체 만들자

ㄴ 제이슨 문자열로 출력된 모습


ㄴ 뒤에 밸루⭕ : 반환값 스트링
ㄴ 뒤에 밸루❌ : 반환값 미디어타입
Class HttpEntity<T>
https://docs.spring.io/spring-framework/docs/current/javadoc-api/org/springframework/http/HttpEntity.html
<T>: 바디데이터의 종류

ㄴ 헤더만 있는 경우

ㄴ 헤더와 바디둘다 있는 경우
Class RestTemplate
https://docs.spring.io/spring-framework/docs/current/javadoc-api/org/springframework/web/client/RestTemplate.html

ㄴ request 에 HttpEntity 넣어주기

ㄴ 메서드 상세히 설정?
ㄴ 겟, 풋, 포스트...

ㄴ 이거
예시)


ㄴ 한번 더 하면 201 안나옴
ㄴ 왜? 이메일이 중복되기 때문에
예시) POST/member/join : 이건 일반양식 형식으로 보내야함(제이슨이 아니라)

ㄴ 실행함(1트)
ㄴ 출력 : 302 - 이동했다

ㄴ 한번더 실행함(2트)
ㄴ 이미 가입된 회원이라는 문구 나옴
<T> T postForObject<T> ResponseEntity<T> exchange(...)
"요즘 트렌드는 요청데이터가 보통 json형식으로 넘어오기 때문에 이렇게 해주어야 함" 트렌드를 따라가는 나 럭키비키🧚