최종 프로젝트 중간발표를 마쳤다. 못다한 기능들도 프론트 UI가 부족한 부분도 있었지만 프로젝트 핵심 기능들을 완성할 수 있었다. 이제 몇몇 기능과 코드를 수정하고 배포하여 실제 프로젝트에 대한 후기를 들을 차례다. 배포시 어떤 문제를 직면하고 어떤 어려움이 있을까
기능
기본 기능
- 회원 및 로그인
- 축제게시글 추천하기
- 축제게시글 : 크롤링한 축제 정보를 보여주는 게시글
- 회원가입 시 선택한 지역 기반으로 랜덤하게 8개의 축제 정보 추천
- 축제게시글 리스트/검색/상세보기/북마크
- 모집게시글 리스트/생성/상세보기/수정/삭제
- 모집게시글 댓글 생성/수정/삭제
- 리뷰게시글 리스트/생성/상세보기/수정/삭제
- 리뷰게시글 댓글 생성/수정/삭제
- 마이페이지
- 프로필 정보 보여주기
- 내가 신청한 게시글 정보 보여주기(대기중/수락/거절)
- 내가 작성한 모집게시글에 대한 신청게시글 중 대기중/수락만 보여주기
- 보여지는 신청게시글 상태 수정하기(수락 or 거절)
- 북마크한 축제게시글 모아보기
차후 추가 및 개선점
- 배포하기
- static file을 aws s3에 업로드 하고 관리
- 로고 클릭 시 홈이동 기능
- 프로필 수정 기능(지역, 사진, 닉네임, 자기소개)
- 신청게시글 거절당했을 때 대처방법
- 모집게시글에 대한 신청게시글 수락 모집인원으로 제한
- 신청게시글 생성을 모집 마감일로 제한
- 모집게시글 수정 시 마감일 부분 기존일자로 유지할 수 있게 개선
- 이미 가입된 사용자로 회원가입 시 안내 문구 설정
- 각 게시글 별 페이지네이션
- 전체적인 css 수정
- 테스트 코드를 작성
- 카카오맵 기능 구현
- 전화번호 or 이메일 인증 구현
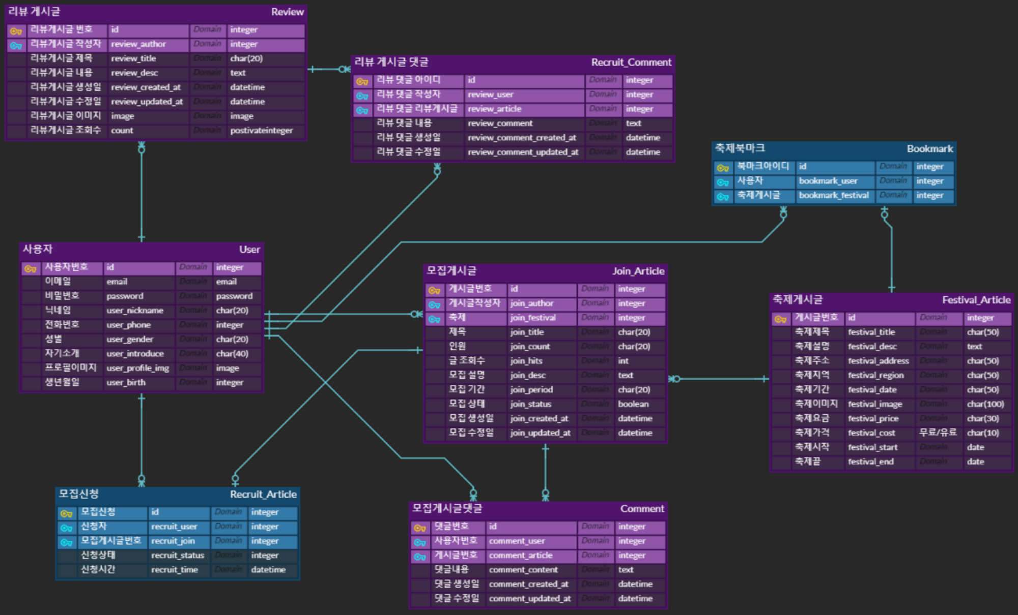
변경된 ERD

시연영상
https://www.youtube.com/watch?v=aBgFLqNhcow
Good & Weak
😀Good
- 팀원 간 활발한 소통
- 오류 다같이 고민하기 / 시간을 정해 놓고 매일 트러블슈팅 공유하기
- 기능 우선순위 정하기
- .env를 통해 settings에서 secret key 처리를 통해 보안 유지
- GitHub 컨벤션 사용 commit push
- Git과 Slack연동을 통한 빠른 코드리뷰
😧Weak
- 백엔드와 프론트엔드 간 연동 소요시간
- 코드 리팩토링(시간 부족)
- 파일, 함수 등 기능별 가독성 부족
- 초반 기획 때 파악이 부족하여 코드를 작성할수록 필요한 기능이 점점 생겨남
🤔How to
- 파일 구조화
- 기본적 프론트 구현 및 연동 숙지하기
- 코드 리뷰를 통해 JS 코드 이해도 함양
- AWS 크레딧 발급을 활용한 서버 배포하기
- 건강관리 잘하기(아프지 말자)🤒💊😷