Class의 Method
Class의 static 필드
생성자
overloading
내부클래스
익명클래스

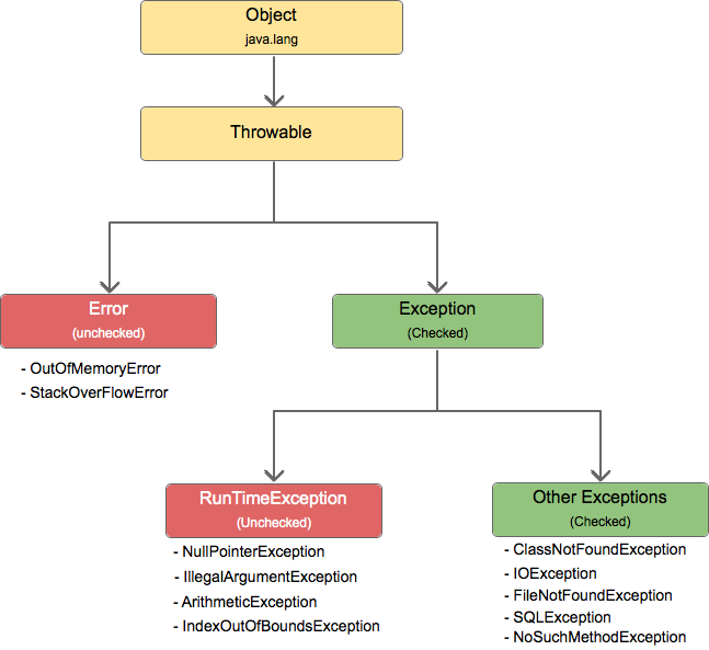
예외처리 : Throwable과 그 하위 클래스인 Error가 발생하면 그냥 에러처리하고 종료시키고 Exception은 예외처리를 하되 실행을 쭉 시켜라
오류처리 : Throwable의 하위클래스인 error는 프로그램에서 복구가 불가능한 치명적인 오류를 의미함 개발자는 이에 대해서 종료,로깅하는등의 작업을 수행함
※ 로깅 : 같이 협업을 하면서 누가 언제 어떻게에 대한 작업 기록
※ 포터블 : 설치가 가능하다는 의미, 옛날에는 OS설치가 상당히 어려웠는데 이 설치를 가능한다라는 의미가 유닉스에서 처음 나온 의미임,포팅의 의미가 여기서 나옴
※ 리눅스 커널을 응용하여 안드로이드, 맥OS가 출시가 됨
필수 메소드 : Throwable 클래스는 예외처리와 오류처리 메커니즘 구현을 위한 다양한 메소드를 제공 printStackTrace(),getMessage()등이 예시
사용자 정의 예외: 개발자는 Exception을 확장하여 사용자가 직접 정의한 예외 클래스를 제작할 수 있다.
※ 프로그래밍에서 사용자가 의미하는것은 개발자를 의미함
※ 오버라이딩 : 부모에게 상속받은 메소드를 자식클래스에서 새롭게 재정의 하는것
class Car{
void drive(){
System.out.println("기름을 써서 출발");
}
}
class EvCar extends Car{
@Override
void drive(){
System.out.println("전기를 써서 출발");
}
}
데이터 구조나 오브젝트 상태를 동일하거나 다른 컴퓨터 환경에 저장(이를테면 파일이나 메모리 버퍼에서, 또는 네트워크 연결 링크 간 전송)하고, 나중에 재구성할 수 있는 포맷으로 변환하는 과정
자바에서는 JVM에서 바이트코드로 중간에 변화를 하게 되는데 이를 직렬화라고 생각하면 된다. JVM의 장점인 OS에 종속이 되지 않는다는것을 생각해보면 바이트 코드로 변환하는게 사실 당연한것
Unchecked Exception은 컴파일러가 예외 처리를 강제화하지 않는 예외를 의미NullPointerException, ArrayIndexOutOfBoundsException, ArithmeticException가 있음try-catch 블록을 사용하여 예외를 직접 처리하거나, 해당 예외를 호출자에게 전파하기 위해 throws 선언을 사용하여 예외를 위임※ 협의된 디자인 패턴 아래 타인이 보기 좋은 코드야말로 가독성이 좋은 코드
내가 코드를 짜고 몇달뒤에 봤을때 이해가 단박에 되는것이 가장 좋다.
심각하면 코드를 짜놓고 타인이 못알아봐서 폐기를 해야하는 경우가 있다!!!
데이터베이스에 파일을 따로 저장X
파일과 소켓은 항상 오픈하면 CLOSE로 마무리를 해야함
데이터베이스 엑세스는 TCP로 함
브랜치
BreakPoint : 에러의 원인 혹은 의심이 되는 라인에 설정하면 해당 라인이 실행될 때 디버거가 작동