-> 이제 드디어 ! CLI말고 GUI를 통해 데이터베이스를 만들어보자

..GUI 써보니까 너무 쉽다

이런식으로 스키마를 만들고 안에 table을 create할 수 있다
지금 기준이 되는 테이블 엑셀 정리 :







youtube-demo vscode에서 npm으로 mysql2를 설치하여 db연동.
결과는 다음과 같이 array안의 json형태로 반환이 됨.

비구조화

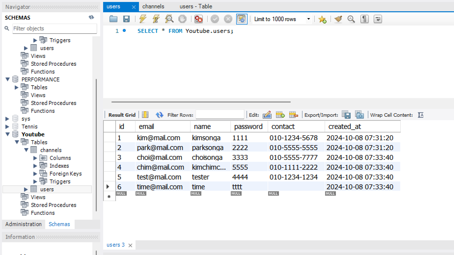
mysql db에 users table에 created_at 열 추가


이 버튼을 눌러서 columns 추가 가능

문제가 있다면 created_at의 time이 디비에 있는 시각으로 안 나오고 세계 표준시간으로 나옴.
바꿔보자 -다음 시간에->
sql문으로 workbench에

처럼 입력하고 apply
그러나 바뀌지 않는다.
..
확인을 해보자 - asia라고 되어있는데?

그렇지만 세션의 timezone은 system(안바뀜)으로 되어 있다.

SET time_zone = 'Asia/Seoul';
후에 확인하면

이제 둘 다 잘 바뀌어져 있다.
이제 시간 뒤에 찍혀있던 소수점 Z <- 를 없애기 위해
json에 dateStrings: true를 적어주면
서울의 시간대가 나온다!

시간대가 세계 표준시간으로 출력이 되는 이유 : 시간대 저장은 그렇게 디비에 알아서 해놓고.. 우리가 설정하는 시간대(예시 : 아시아의 서울)로 뿌려주는 식으로 설정이 되어 있기 때문이다.