woonmong.log
로그인
woonmong.log
로그인
[SQL] MSSQL 12~14
SUNGJIN KIM
·
2023년 8월 3일
팔로우
0
TIL
sql
SQL
목록 보기
4/8
오늘의 목표
SQL 강의 듣기 (12~14강)
과제 및 요약 내용 정리하기
내용
DB 백업 유형
전체(Full) : DB의 모든 내용을 백업
자주하면 자주할수록 좋긴하지만,용량이 크면 부담이 될 수 있음
차등(Differentail) : 마지막 Full 백업 이후의 변경 내용을 백업
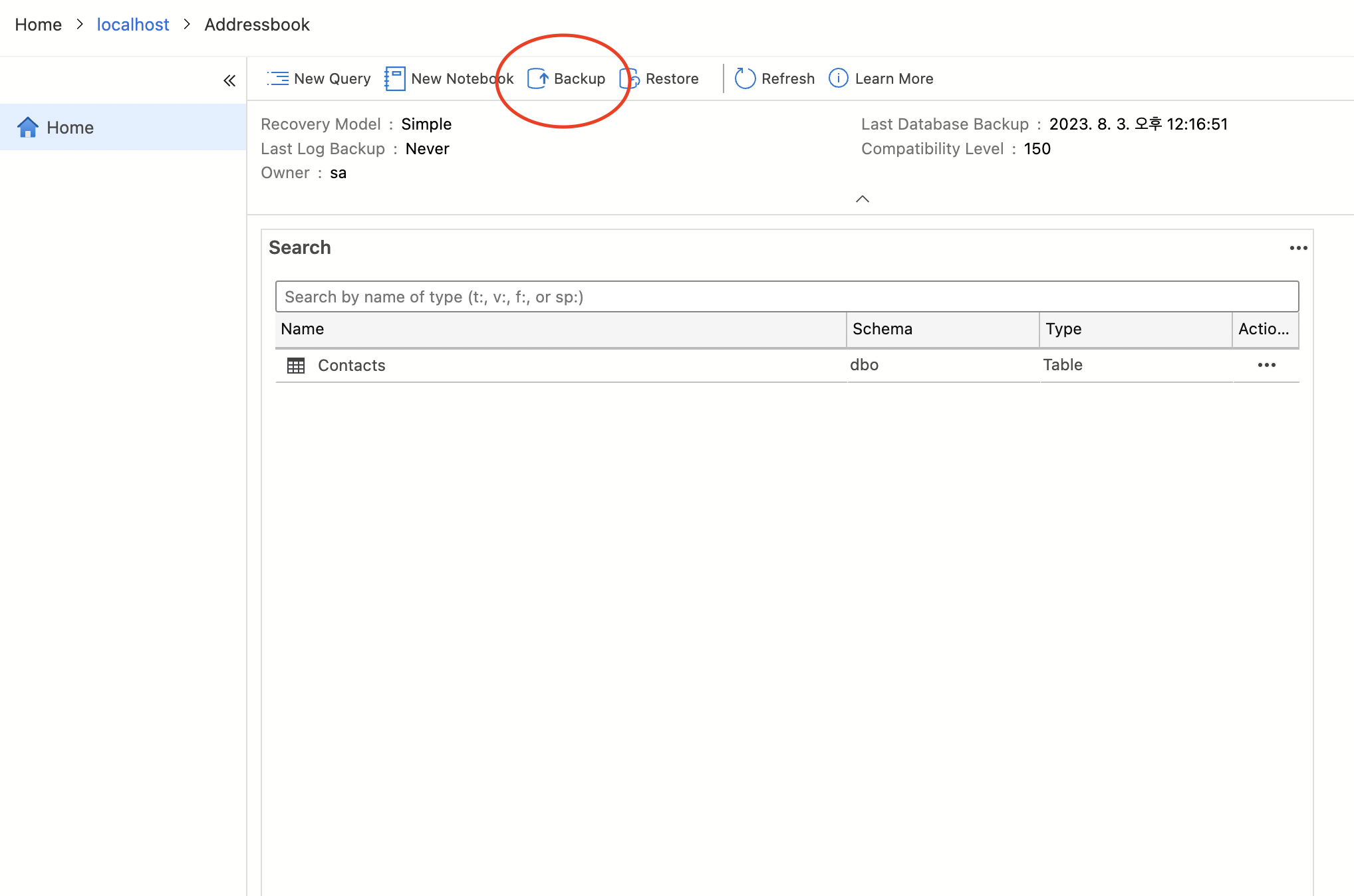
백업 방법
해당 버튼을 눌러서 DB 를 목적에 맞게 BackUp 하면 됨
복원 방법
백업 파일을 불러오면 복원 가능
외래키 설정하기
각 테이블에 맞게 Foreign Keys 를 넣어준다.
SUNGJIN KIM
#QA #woonmong
팔로우
이전 포스트
[SQL] MSSQL 08~11
다음 포스트
[SQL] MYSQL 15
0개의 댓글
댓글 작성