
설치
https://portswigger.net/burp/communitydownload
위 링크에서 Go straight to downloads 버튼을 클릭해 설치파일을 바로 다운로드 할 수 있다.
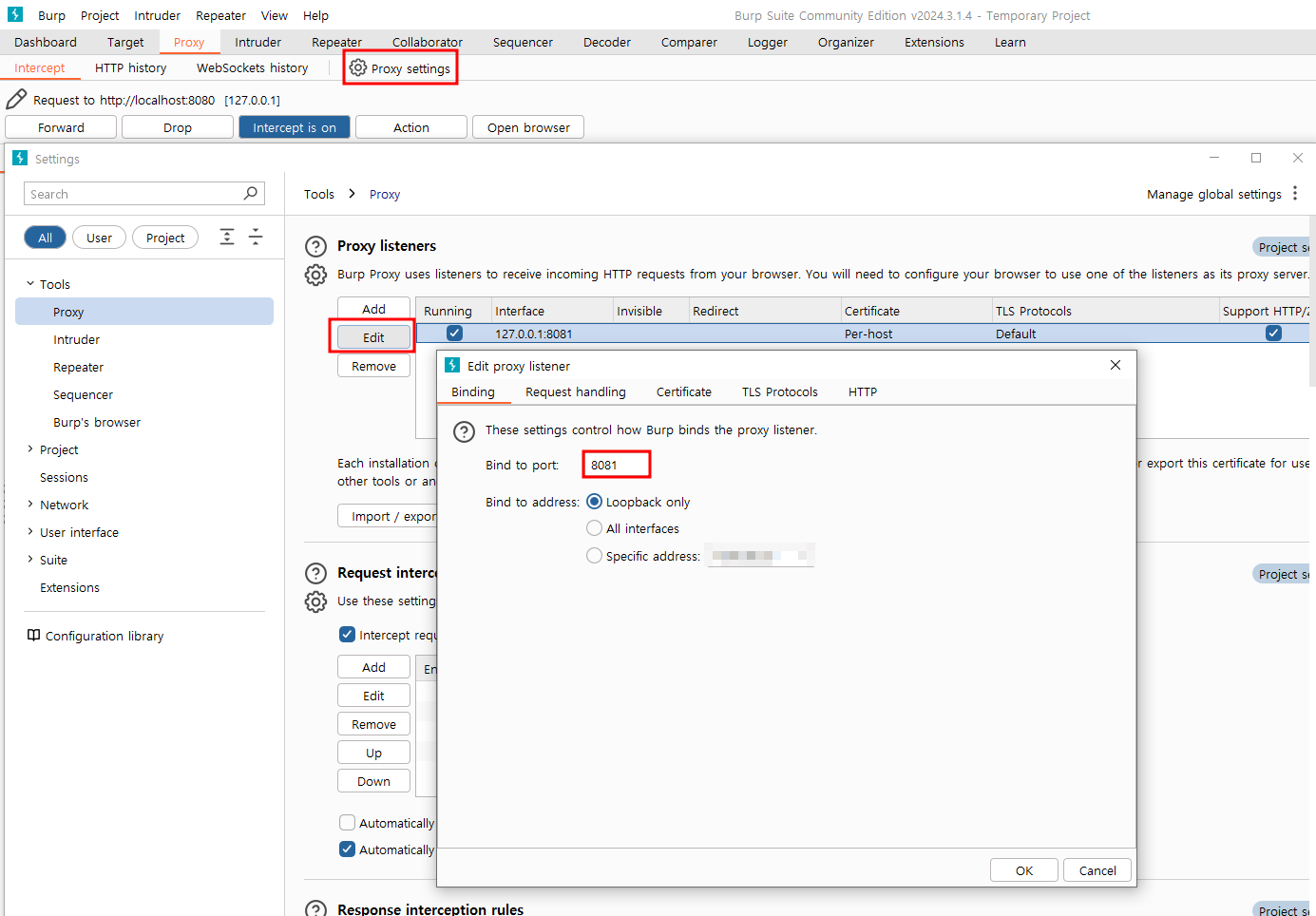
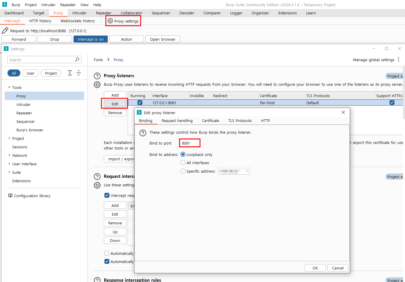
포트 설정
기본 설정으로 127.0.0.1:8080 으로 되어있다.
하지만 나의 경우에는 8080 포트는 로컬 서버용으로 사용중이기에 8081 포트로 변경해서 설정했다. 기본포트 (8080)을 사용하려는 경우엔 별도로 추가 설정이 필요하지 않다.

내장 브라우저 열기
포트 설정이 끝났으면 본격적으로 테스트가 가능하다. Chrome 프록시 설정 하는 경우도 있던데, Burp Suite의 내장 브라우저를 통해 별도의 설정 없이 작업을 진행 할 수 있다. Open browser 버튼을 클릭해 내장 브라우저를 열고 작업을 진행하면 된다.

Intercept 사용
내장 브라우저로 테스트 할 페이지에 접속했다면, Intercept is off 를 클릭하여 Intercept is on 으로 만들고, 테스트를 진행한다. Client 에서 요청을 보내면, 아래처럼 요청 내용을 확인할 수 있고, 요청 패킷의 파라미터를 임의로 조작해서 파라미터 위변조 등 보안 취약점을 테스트 할 수 있다.

예를 들어, 만약 아래처럼 testParam의 값이 1로 들어왔다면, 임의의 값으로 파라미터의 값을 변경하고 Forward 버튼을 클릭하면, 변조된 파라미터로 요청을 보내게 된다.
값 수정은 에디터에서 직접 할 수도 있고, 오른쪽 패널에서도 쉽게 변경이 가능하다.


웹 취약점 조치 사항이 제대로 적용 되었는지 테스트가 필요하였는데 간단하게 프로그램 설치와 일부 설정으로 간이 테스트를 진행 할 수 있어서 요긴하게 사용하였다.