
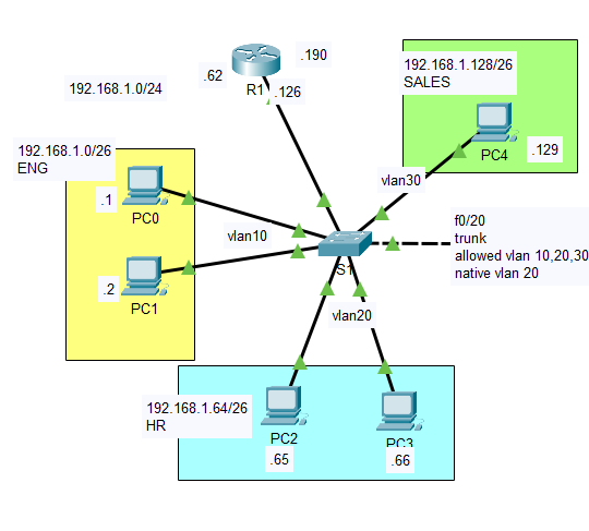
R1(config-subif)#int g0/0.10
R1(config-subif)#encapsulation dot1Q 10 #vlan 번호와 맞춤
R1(config-subif)#ip add 192.168.1.62 255.255.255.192R1(config-subif)#int g0/0.20
R1(config-subif)#encapsulation dot1Q 20
R1(config-subif)#ip add 192.168.1.126 255.255.255.192R1(config-subif)#int g0/0.30
R1(config-subif)#encapsulation dot1Q 30
R1(config-subif)#ip add 192.168.1.190 255.255.255.192
S1(config)#int f0/10
S1(config-if)#switchport mode trunk!
Native VLAN은 VLAN(가상 로컬 영역 네트워크)을 사용하는 네트워크 스위치에서 기본 VLAN으로 설정된 VLAN을 의미
Native VLAN은 주로 802.1Q 트렁크 포트에서 태그를 지정하지 않은(untagged) 트래픽을 처리하는 데 사용
태그 없는 트래픽 처리
기본 VLAN: 스위치 포트의 기본 VLAN 역할을 하며, 포트에서 VLAN이 명시되지 않은 트래픽을 Native VLAN으로 처리

스위치
S1(config-if)#switchport trunk native vlan 10
라우터
R1(config-subif)#encapsulation dot1Q 10 native!
확인

PC0>ping 192.168.1.62 vlan tag(dot1q) 표시
라우터
IOSv1(config)#default int g0/0
IOSv1(config)#default int g0/1 # 인터페이스 초기화
IOSv1(config)#default int g0/2
스위치
SW1(config)#default int range g2/1-3 # 인터페이스 초기화
SW1(config)#int g0/1
SW1(config-if)#switchport mode trunk
SW1(config-if)#switchport trunk allowed vlan 10,20,30
SW1(config-if)#switchport trunk native vlan 10

server

라우터
R1#conf t
Enter configuration commands, one per line. End with CNTL/Z.
R1(config)#int g0/1
R1(config-if)#ip add 8.8.8.1 255.255.255.0
R1(config-if)#no shR1#conf t
R1(config)#int g0/1
R1(config-if)#ip add 8.8.8.1 255.255.255.0
R1(config-if)#no shR1(config)#int g0/0.10
R1(config-subif)#ip nat inside
R1(config-subif)#int g0/0.20
R1(config-subif)#ip nat inside
R1(config-subif)#int g0/0.30
R1(config-subif)#ip nat inside
라우터의 NAT 기능
nat 설정 후 ping 8.8.8.8을 했을 때와 차이점 : nat가 적용이 되는 순간 출발지 IP(내부 IP)가 8.8.8.1로 바뀜
돌아올 때 원래 내부 IP 주소로 변경

IOSv1#conf t
IOSv1(config)#int g0/1
IOSv1(config-if)#no sh
IOSv1(config-if)#ip add dhcp
IOSv1(config-if)#ip nat outsideIOSv1(config)#int g0/0
IOSv1(config-if)#ip nat inside
IOSv1(config-if)#ip nat inside source list 1 int g0/1 overload
IOSv1(config)#access-list 1 permit any
sub interface 사용시, 각각에 nat inside 설정 필요
IOSv1#conf t
IOSv1(config)#int g0/0.20
IOSv1(config-subif)#ip nat inside
IOSv1(config-subif)#int g0/0.30
IOSv1(config-subif)#ip nat inside

L2 switch - vlan, trunk 기능
L3 switch - IP, routing 기능
라우터의 게이트웨이 기능을 스위치에 결합 하고싶을 경우(내부에서 ip주소와, routing기능까지)
-> 구간 사이의 낭비를 줄일 수 있음

Vlan 생성
L3SW(config-if)#vlan 10
L3SW(config-vlan)#name ENGL3SW(config-vlan#vlan 20
L3SW(config-vlan)#name HRL3SW(config-vlan#vlan 30
L3SW(config-vlan)#name SALES
Vlan 할당으로 2계층 상에서 분리
L3SW(config-if)#int range f0/1-2
L3SW(config-if-range)#switchport mode access
L3SW(config-if-range)#switchport access vlan 10L3SW(config-if-range)#int range f0/3-4
L3SW(config-if-range)#switchport mode access
L3SW(config-if-range)#switchport access vlan 20L3SW(config-if-range)#int range f0/5
L3SW(config-if-range)#switchport mode access
L3SW(config-if-range)#switchport access vlan 30
Trunk 설정
L3SW(config)#int f0/20
L3SW(config-if)#switchport trunk encapsulation dot1q
L3SW(config-if)#switchport mode trunk
L3SW(config-if)#switchport trunk allowed vlan 10,20,30
L3SW(config-if)#switchport trunk native vlan 20
확인


같은 vlan끼리의 연결 -> o

PC0>ping 192.168.1.2
PC0>ping 192.168.1.3

L3SW(config-if)#int vlan 10
L3SW(config-if)#ip add 192.168.1.62 255.255.255.192
L3SW(config-if)#no shL3SW(config-if)#int vlan 20
L3SW(config-if)#ip add 192.168.1.126 255.255.255.192
L3SW(config-if)#no shL3SW(config-if)#int vlan 30
L3SW(config-if)#no sh
연결 확인

다른 vlan으로 연결 x -> routing 기능 설정이 필요(라우팅 테이블 활성화)
라우팅 테이블 확인

-> 라우팅 테이블 활성화 전
라우팅 테이블 on
L3SW(config)#ip routing #비활성화 no ip routing



스위치
L3SW#conf t
L3SW(config)#int g0/2
L3SW(config-if)#no switchport
L3SW(config-if)#ip add 192.168.1.254 255.255.255.192
L3SW(config-if)#no sh
라우터
R1(config)#int g0/2
R1(config-if)#ip add 192.168.1.193 255.255.255.192
R1(config-if)#no sh
---> 같은 네트워크 내부에서는 ping 가능
스위치
L3SW(config-if)#ip route 0.0.0.0 0.0.0.0 192.168.1.193
라우터
R1(config)#ip route 192.168.1.0 255.255.255.0 192.168.1.254

스위치
SW1#conf t
SW1(config)#int g0/1
SW1(config-if)#no switchport
SW1(config-if)#ip add 192.168.1.254 255.255.255.192
SW1(config-if)#no sh
SW1(config-if)#end
라우터
Router#conf t
Router(config)#int g0/1
Router(config-if)#ip add 192.168.1.193 255.255.255.192
Router(config-if)#no sh
Router(config-if)#end
---> 같은 네트워크 내부에서는 ping 가능
스위치
SW1(config)#ip route 0.0.0.0 0.0.0.0 192.168.1.193
라우터
Router(config)#ip route 192.168.1.0 255.255.255.0 192.168.1.254 # ip 축약
SW1 : SVI, no switchport(route port) 삭제
SW3 : SVI, no swithcport(route port)추가
static route 설정


SVI 삭제
SW1(config)#no int vlan 10
SW1(config-if)#no int vlan 20
SW1(config-if)#no int vlan 30
routed port 삭제
SW1(config)#int g0/1
SW1(config-if)#switchport
라우팅 비활성화
SW1(config)#no routing
SW3_SVI, routed port 추가

SVI 추가
SW3#conf t
SW3(config)#int vlan 10
SW3(config-if)#ip add 192.168.1.62 255.255.255.192
SW3(config-if)#no shSW3(config-if)#int vlan 20
SW3(config-if)#ip add 192.168.1.126 255.255.255.192
SW3(config-if)#no shSW3(config-if)#int vlan 30
SW3(config-if)#ip add 192.168.1.190 255.255.255.192
SW3(config-if)#no sh
기존 할당된 routed port 주소 삭제
IOSv1(config)#int g0/1
IOSv1(config-if)#no ip add 192.168.1.193 255.255.255.192
routed port 추가
SW3(config-if)#no switchport
SW3(config-if)#ip add 192.168.1.254 255.255.255.192
SW3(config-if)#no sh
스위치
SW3(config)#ip route 0.0.0.0 0.0.0.0 192.168.1.193
라우터
IOSv1(config)#ip route 192.168.1.0 255.255.255.0 192.168.1.254