
네이버 솔루션 API 전환을 하다가 문득 그룹 상품 등록이 눈에 띄었다.우리는 단일 상품만 쓰고 있는데,, 흠.그룹 상품은 뭐지?상품 등록 = 시스템에 상품을 넣는 기준상품 추천 = 어떤 상품을, 어떤 기준으로 묶어서 보여줄지셀파트너는 지금 단일 상품을 기준으로 상품을
백트래킹에 이어서,,다익스트라 알고리즘(Dijkstra's Algorithm)을 공부했었다.코테 준비할 때 그래프 문제가 그렇게 싫었었지.한 지점에서 다른 지점까지 가는 최단 경로를 찾는 알고리즘.네이버 지도나 구글 지도가 길 안내할 때 여러 개의 경로를 보여주는데,그
오랜만에 알고리즘 공부를 했다.사실 알고리즘을 깊게 파서 사용할 일은 많지 않은데도,가끔 이렇게 기본기를 다시 들여다보면 "아 맞다, 이런 게 있었지" 싶다.실무에서는 cursor나 GPT를 쓰는 데에 익숙해져 있다 보니,내 사고를 확장하기 위해서는 앞으로도 중간중간
함수 주석, 왜 써야 할까? 인수인계를 받아보니,,, "이 함수가 뭐 하는 함수지?" 싶은 순간이 꽤 많다. 함수 위에 친절하게 설명이 달려있는 경우, 아주 땡큐베리감사. 이런 설명을 Docstring이라고 하는데, 함수, 클래스, 모듈 어디든 쓸 수 있고, 커서를 올
회사 스크래핑 프로젝트를 이해하기가 너무 어려워서 스크래핑 공부 및 실습을 하던 중,,, 문제 상황 아마존 상품의 카테고리(category)를 스크래핑해서 DB에 저장하려고 함 스크래퍼에서 category를 잘 파싱해서 객체에 넣었고, Mongoose 스키마에도 ca
문제 상황 FastAPI와 Pydantic을 사용해서 API를 만들던 중,,, 프론트엔드와의 협업을 위해 응답(JSON)은 camelCase로, 파이썬 내부에서는 snake_case로 리팩토링을 하던 중이었다. Pydantic alias_generator 기능을 활용해
오늘은 JWT 기반 사용자 인증 시스템 구현하기.이전에는 Python에 Django 썼어서, JWT 기반은 Java에서만 써봤더랬다.회원가입/로그인: 사용자 계정 관리JWT 토큰: 상태를 저장하지 않는 토큰 기반 인증비밀번호 해싱: bcrypt로 비밀번호 저장라우트:
며칠 뒤 입사를 앞두고 미리 공부를 해보고자 간단한 할일 관리 API를 만들어봤다.2월 MS AI School 수료 후 오랜만에,, 거의 4개월 만에 Python을 다시 만져보는 거라 기초부터 차근차근 진행했는데, 생각보다 FastAPI가 정말 직관적이고 사용하기 쉬웠

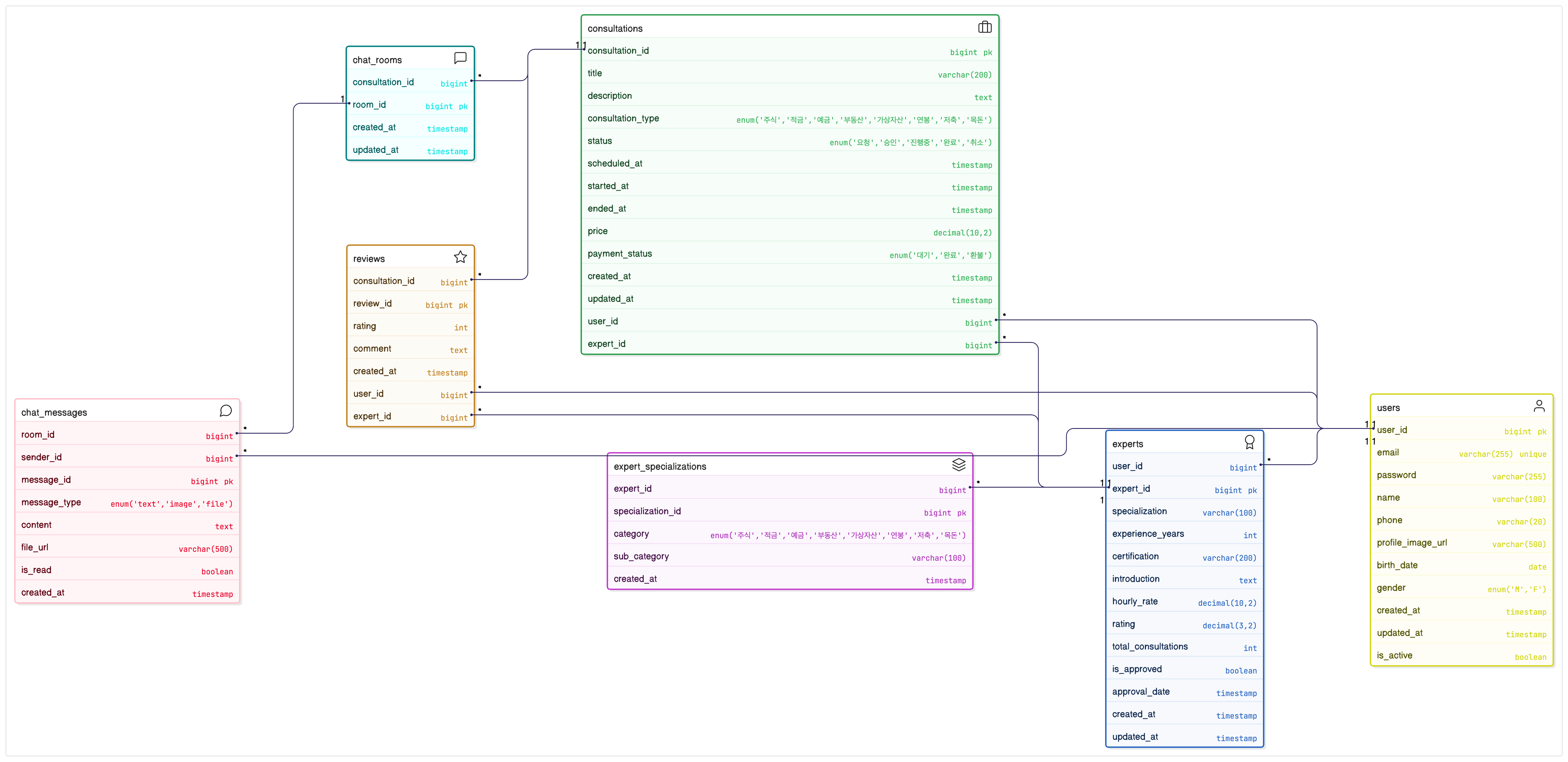
1:1 전문가 상담금융 카드뉴스금융 챌린지개인화된 대시보드회원가입 시 일반 사용자/전문가 선택 가능is_active 플래그로 탈퇴 사용자 관리관리자가 전문가 자격을 검증 후 승인리뷰 기반 실시간 평점 계산전문가별 차별화된 상담료 설정챌린지 시스템카드뉴스 & 컨텐츠 시스
자바스크립트에서 타입 변환(Type Conversion)은 매우 중요한 개념이다. 자바스크립트는 동적 타입 언어이기 때문에, 타입이 자동으로 또는 명시적으로 바뀌는 경우가 자주 발생한다.암시적 변환 (Implicit Conversion)JS 엔진이 자동으로 타입을 변환
자바스크립트에서 문자열, 숫자, 불리언 같은 원시 값(primitive value)도 객체처럼 메서드나 속성을 사용할 수 있는데,그게 가능한 이유는 자바스크립트 엔진이 일시적으로 원시 값을 래퍼 객체로 변환하기 때문이다.이때 생성되는 객체가 바로 래퍼 객체이다.str.
"값이 할당되지 않은 상태"를 나타낸다.자바스크립트 엔진이 자동으로 부여하는 값이다."명시적으로 값이 없음"을 나타낸다.즉, 프로그래머가 의도적으로 "비어 있음"을 표현할 때 사용한다.undefined는 암묵적이며 엔진이 부여하는 값이므로, 직접 할당하는 건 권장되지
참조 타입은 값 자체가 아닌 메모리 주소(참조)를 통해 데이터를 다루는 타입이다.객체, 배열, 함수 등 복잡한 구조의 데이터가 여기에 속한다.변수에는 실제 값이 아닌 객체가 저장된 메모리 주소(참조)가 저장된다.→ obj1과 obj2는 같은 객체를 가리키고 있기 때문에
원시 값은 더 이상 나눌 수 없는, 기본적인 데이터 단위이다.값 자체가 변수에 저장되며, immutable (불변)하다. 즉, 한 번 만들어진 원시 값은 변경될 수 없다.자바스크립트에는 총 7가지 원시 타입이 있다:문자열을 바꾸는 것처럼 보여도, 실제로는 새로운 문자열
자바스크립트는 동적 타입(dynamically typed) 언어이다. 즉, 변수에 어떤 타입의 값이든 할당할 수 있고, 실행 중에 타입이 바뀔 수도 있다. 정적 타입 언어(Java, TypeScript 등)와 달리, 컴파일 타임에 타입 검사가 이뤄지지 않는다.다음은 자
자바스크립트에서 "use strict"는 코드 실행 방식에 영향을 주는 특별한 지시문(directive)이다. 오류를 더 엄격하게 감지하고, 일부 잠재적인 버그를 방지하기 위한 안전 장치 역할을 한다."use strict"는 자바스크립트에서 Strict Mode(엄격
리터럴(literal)은 고정된 값 자체를 의미한다.즉, 변수나 계산이 아닌 코드에 직접 작성된 값을 말한다.위 예시에서 10, "hello", true는 모두 리터럴이다.큰 따옴표 ", 작은 따옴표 ', 백틱 ̀ 모두 문자열 정의 가능템플릿 리터럴은 문자열 내 변수
자바스크립트에서 식별자(identifier)는 매우 중요한 개념으로, 변수, 함수, 클래스 등 모든 이름을 정의할 때 사용되며, 코드의 가독성과 유지보수성에도 큰 영향을 준다.식별자(identifier)는 변수, 함수, 클래스, 매개변수 등 프로그래밍 요소를 식별하기
자바스크립트에서 제어문(control statement)과 블록(block)은 프로그램의 흐름을 제어하고 구조를 명확하게 만드는 핵심 요소이다.블록은 {} 중괄호로 묶인 코드 집합이다. 여러 문(statement)을 하나로 묶어서 제어문, 함수, 클래스 등의 내부에서