CoreDNS는 K8s 클러스터에서 DNS resolve 역할을 수행할 수 있는 DNS 서버입니다.
Pod, Service의 도메인을 관리하고, 외부 도메인에 대한 서버 연결이 필요한 경우 통로로 사용됩니다.
kubectl get pod,svc,ep -n kube-system -l k8s-app=kube-dns -o wide

파드가 생성 시, Default로 DNS 질의를 사용하면, kube-dns 서비스를 기본으로 찾습니다.
실제 파드 생성 후, /etc/resolv.conf 파일 확인 시, kube-dns의 ClusterIP가 nameserver로 설정되어 있습니다.

Pod 및 Service는 CoreDNS를 통해서 도메인 접근이 가능하다고 했었습니다.
이 말을 바꿔 말하면, pod 및 Service에 할당된 IP는 가변하기에, DNS를 통해서 endpoint를 설정한다면, 불편함을 해결할 수 있습니다.
Pod 및 Service의 DNS는 아래와 같은 규칙으로 생성됩니다.
<Pod IP>.<namespace>.pod.cluster.local<Service Name>.<namespace>.svc.cluster.local실습 파드 생성
apiVersion: v1
kind: Pod
metadata:
creationTimestamp: null
labels:
run: nginx
name: nginx
spec:
nodeName: minjun-worker1
containers:
- image: nginx
name: nginx
resources: {}
dnsPolicy: ClusterFirst
restartPolicy: Always
---
apiVersion: v1
kind: Service
metadata:
creationTimestamp: null
labels:
app: nginx
name: nginx
spec:
ports:
- name: http
port: 80
protocol: TCP
targetPort: 80
selector:
run: nginx
type: ClusterIP
---
apiVersion: v1
kind: Pod
metadata:
creationTimestamp: null
labels:
run: netshoot
name: netshoot
spec:
nodeName: minjun-worker2
containers:
- image: nicolaka/netshoot
name: netshoot
args: ["sleep", "infinty"]
resources: {}
dnsPolicy: ClusterFirst
restartPolicy: Always
kubectl exec -it netshoot -- zsh
curl nginx.default.svc.cluster.local
curl nginx.default
curl nginx
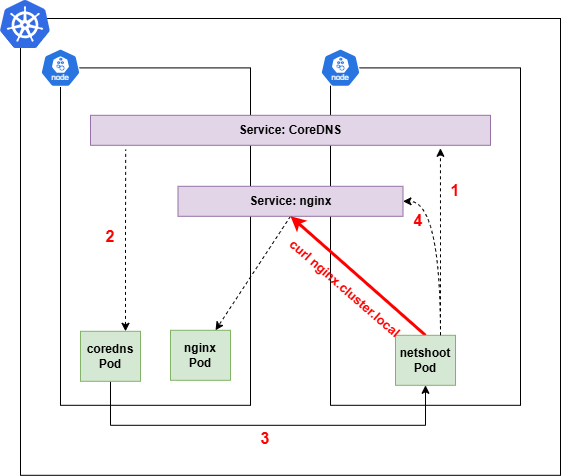
ClusterIP를 모르는 상태에서, DNS만으로도 통신이 됨을 확인 가능합니다.

DNS만으로 어떻게 통신이 가능한가?
-> CoreDNS가nginx라는 Service 이름을 DNS로 resolve하기 때문입니다.<통신 과정>
- netshoot pod에서 curl
- CoreDNS가 Service name: nginx의 도메인에 대해서 ClusterIP로 변환(resolve)
- netshoot pod의 /etc/resolv.conf에 등록된 도메인에 대해서 자동으로 suffix를 붙혀 DNS 조회를 시도합니다.
- 예를 들어,
curl http://nginx인 경우 아래와 같은 순서로 조회하며, 조회된 DNS 명이 ClusterIP로 resolve됩니다.
- 1. nginx.default.svc.cluster.local
- 2. nginx.svc.cluster.local
- 3. nginx.cluster.local
- Service name: nginx라는 이름으로 클러스터 내부에서 Pod IP로 트래픽을 전달
즉, 같은 네임스페이스(default)에 있는 Service라면 이름만(nginx)으로도 접근이 가능한 구조입니다.
참고: netshoot에 설정된 resolve의 nameserver IP는 CoreDNS의 Service IP입니다.
즉, Pod 내부에서의 모든 DNS 요청은 해당 ClusterIP로 전달되고, 이 IP는 실제로 CoreDNS가 백엔드단에서 처리합니다.
위와 같이 nginx에 대한 접근이 DNS가 아니라, IP:Port를 통한 접근이라면 CoreDNS는 필요하지 않습니다.
DNS의 핵심은 "Name Resolve"입니다.
CoreDNS는 오직 nginx라는 Service name을 ClusterIP로 변환하는 역할을 합니다.
이미 ClusterIP를 알거나, Node의 IP:Nodeport 혹은 LB IP로 직접 요청하면 DNS 해석이 필요하지 않는 것입니다.

CoreDNS는 외부 DNS 통신 시에도 활용된다고 언급했었습니다.
default 값으로 Pod는 CoreDNS를 바라보며, 모든 DNS 쿼리 요청은 CoreDNS로 전달됩니다.
Corefile에 forward . 8.8.8.8 설정이 담겨있음ping google.com 명령이 ping x.x.x.x 처럼 동작하게 됨netshoot Pod는 얻은 IP를 통해 실제 google 서버에 패킷을 전송/수신 가능

별도 설정없이 ping 가능

위 구조가 가능한 이유?
CoreDNS는 내부 DNS 요청만 처리하는 것이 아닌, 외부 DNS 요청도 forward 플러그인을 통해 처리할 수 있도록 설정되어 있음
kubectl -n kube-system describe configmap coredns
