
๐ MySQL Installer ๋ค์ด๋ก๋ ๋งํฌ
์ ๋งํฌ์ ์ ์ํ์ฌ ์ด์์ฒด์ ์ ๋ง๋ MySQL Installer๋ฅผ ๋ค์ด๋ฐ์์ค๋ค

๋๋ 8.0.37 ๋ฒ์ ์ Windows (x86, 32-bit), MSI Installer ๋ฅผ ์ ํํ๋ค.

๋ก๊ทธ์ธ์ด๋ ํ์๊ฐ์ ์ ํ๋ผ๋ ์ฐฝ์ด ๋์ค์ง๋ง, ๋ฐ์ ๊ทธ๋ฅ ๋ค์ด๋ก๋ ๋ฐ๊ธฐ ๋งํฌ๋ฅผ ๋๋ฌ์ฃผ๋ฉด ๋ค์ด๋ก๋๊ฐ ๋๋ค.
๋ค์ด๋ก๋๊ฐ ์๋ฃ๋ ํ ์คํ์์ผ์ค๋ค.

์ฌ๊ธฐ์ ์๋ฌด๊ฒ๋ ๊ฑด๋๋ฆฌ์ง ์๊ณ ๊ธฐ๋ค๋ฆฌ๋ฉด installer์ฐฝ์ด ๋จ๋๋ฐ, ์ญ next, execute๋ฅผ ๋๋ฌ๊ฐ๋ฉฐ ์งํํ๋ฉฐ ์ค๊ฐ์ ๋น๋ฐ๋ฒํธ๋ง ์์๋๋ก ์ค์ ํ๋ค.
๐ MySQL workbench ๋ค์ด๋ก๋ ๋งํฌ
์ ๋งํฌ์ ์ ์ํ์ฌ ์ด์์ฒด์ ์ ๋ง๋ MySQL workbench๋ฅผ ๋ค์ด๋ฐ์์ค๋ค

Download ๋ฒํผ์ ๋๋ฌ ๋ค์ด๋ฐ๊ณ , ํ์ผ์ ์คํ์ํจ๋ค.
ํ์ผ์ ์คํ์ํจ ํ ์ฌ์ง์ ๋ฐ๋ผ ์ค์น๋ฅผ ์งํํ๋ค.





finish ๋ฒํผ์ ๋๋ฅด๋ฉด

MySQL Workbench๊ฐ ์คํ๋์ด ๋์๋๋ ๊ฒ์ ํ์ธํ ์ ์๋ค.

MySQL Workbench๋ฅผ ์คํํ ํ, root ๊ณ์ ์ ๋๋ฌ ์ ์ํ๋ค.

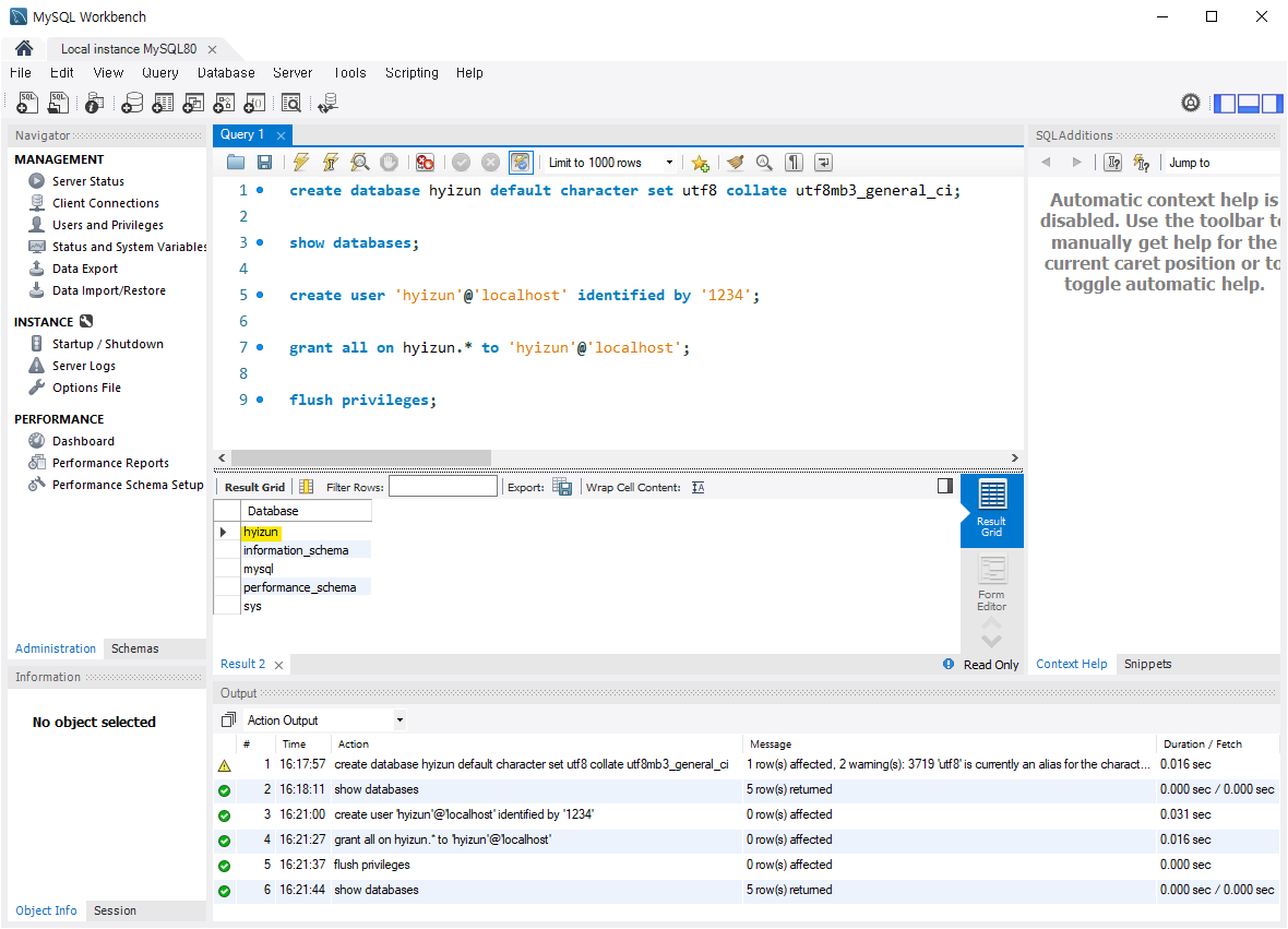
๋ค์ ๋ช ๋ น์ด๋ฅผ ์ ๋ ฅํ๋ค ๊ณ์ ์ ์์ฑํ๋ค.
create database ๋ฐ์ดํฐ๋ฒ ์ด์ค default character set utf8
collate utf8mb3_general_ci;
show databases;
create user '์ฌ์ฉ์ ์ด๋ฆ'@'localhost' identified by '๋น๋ฐ๋ฒํธ';
grant all on ๋ฐ์ดํฐ๋ฒ ์ด์ค.* to '์ฌ์ฉ์ ์ด๋ฆ'@'localhost';
flush privileges;
ํ๊ธ๋ก ์ฐ์ฌ์ง ๋ถ๋ถ์ ๊ฐ์ ์์๋ก ์ค์ ํ๋ฉด ๋๋ค.
ctrl + enter ํค๋ฅผ ๋๋ฌ ์คํํ ์ ์๋ค.
โ ๋ช ๋ น์ด๋ณ ์๋ฏธ
create database hyizun default character set utf8 collate utf8mb3_general_ci;ย ย
hyizun์ด๋ผ๋ ์ด๋ฆ์ ์ ๋ฐ์ดํฐ๋ฒ ์ด์ค๋ฅผ ์์ฑ
ย ํด๋น ๋ฐ์ดํฐ๋ฒ ์ด์ค์ ๊ธฐ๋ณธ ๋ฌธ์ ์งํฉ์utf8์ผ๋ก ์ค์
ย ์ ๋ ฌ ๊ท์น์utf8mb3_general_ci๋ก ์ค์
show databases;ย ย ํ์ฌ ์๋ฒ์ ์กด์ฌํ๋ ๋ชจ๋ ๋ฐ์ดํฐ๋ฒ ์ด์ค ๋ชฉ๋ก์ ํ์ธ
create user 'hyizun'@'localhost' identified by '1234';ย ย
hyizun์ด๋ผ๋ ์ด๋ฆ์ ์ SQL Server ์ฌ์ฉ์๋ฅผ ์์ฑ
ย ์ฌ์ฉ์์ ํธ์คํธ ์ด๋ฆ์localhost๋ก ์ค์
ย ๋น๋ฐ๋ฒํธ๋ฅผ1234๋ก ์ค์
grant all on hyizun.* to 'hyizun'@'localhost';ย ย
hyizun ์ฌ์ฉ์์๊ฒhyizun ๋ฐ์ดํฐ๋ฒ ์ด์ค์ ๋ชจ๋ ๊ฐ์ฒด์ ๋ํ ๋ชจ๋ ๊ถํ์ ๋ถ์ฌ
ย ์ฌ์ฉ์๋ ๋ฐ์ดํฐ๋ฒ ์ด์ค์ ๋ํ ๋ชจ๋ ์์ ์ ์ํํ ์ ์์
flush privileges;ย ย ์ฌ์ฉ์ ๊ถํ ์ ๋ณด๋ฅผ ์ฌ๋ก๋ํ์ฌ ๊ถํ ๋ณ๊ฒฝ์ ์ ์ฉ

+ ๋ฒํผ์ ๋๋ฌ์ค๋ค.

Connection Name Username ๋ฅผ ์ค์ ํด์ฃผ๊ณ
Store in Vault...์ ๋๋ฌ Password ๋ฅผ ์ค์ ํด์ค๋ค.
๊ทธ ํ, Test Connection์ ๋๋ฅด๊ณ ๋ฌธ์ ๊ฐ ์๋ค๋ฉด OK๋ฅผ ๋๋ฅธ๋ค.

MySQL Connections์ ์์์ ๋ง๋ ๊ณ์ ์ด ์ถ๊ฐ๋ ๊ฒ์ ํ์ธํ ์ ์๋ค.