
MySQL Workbench에 접속 후, 상단 패널의 Database -> Reverse Engineer... (DB 불러오기) 를 클릭한다.

저장공간과 연결 수단을 선택 후, Hostname, port, Username, password를 입력한다.

성공 완료 확인 후, Next 클릭

포함하고 싶은 스키마를 선택한다.

성공 완료 확인 후, Next 버튼 클릭

import MySQL Table Opjects 체크 확인 후, Execute 버튼 클릭

성공 완료 확인 후, Next 버튼 클릭

성공 완료 확인 후, Finish 버튼 클릭

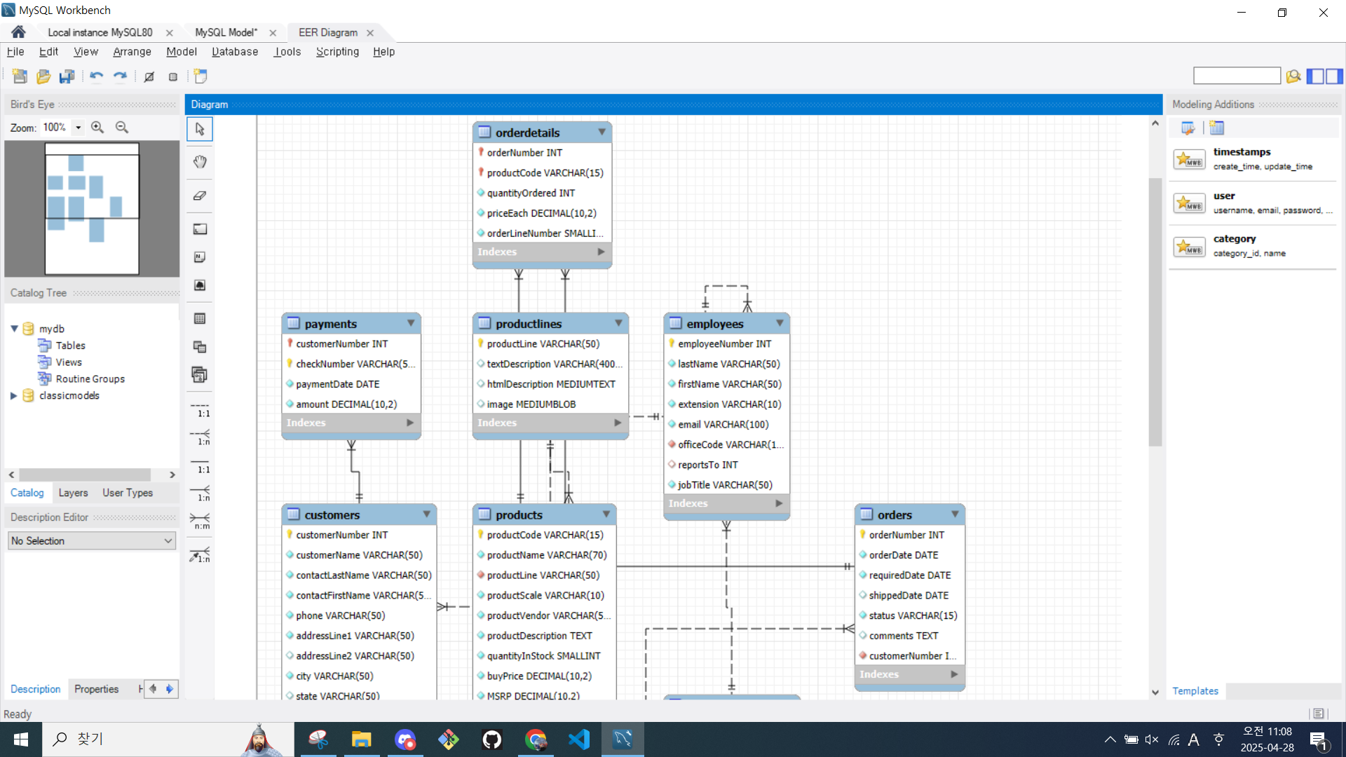
ERD 생성 확인
