김민태 강사님의 실시간 강의를 수강하며 배운 점을 정리해보겠습니다.
✅ React에서 CSS를 적용시키는 방법
1. inline
- html 태그 안에 style 속성을 직접 선언하는 방식
- 해당 jsx와 같은 파일 내에, style 객체 변수 선언 후 태그 안에 변수명 집어넣기로 좀 더 간편하게 가능
- 객체의 값을 좀 더 다양하게 선언하면, 상황에 맞는 값을 유연하게 inline 형태로 집어넣을 수 있음
- 속도가 굉장히 빨라, 퍼포먼스적인 부분에서도 도움이 됨
- 의사코드(클래스)를 쓸 수 없다는 단점이 있음(ex: hover, media-query, …) ⇒ 보통 큰 프로젝트가 아닌, 작은 프로젝트에서 많이 씀
2. normal
- import를 사용하는 방법
- javascript 자체에서는 import 문법을 제공하지 않음 ⇒ bundler가 해석기를 제공함
- bundler가 javascript에서 필요한 만큼의 css만 제공
- link 태그를 이용하는 방법
전역 범위로 스타일이 적용되기 때문에 네이밍 충돌이 발생할 수 있음
3. css-in-js
- css와 component 개념을 통합하려는 시도
- 대표적으로 styled component
- styled component 형태로 변수를 선언하며, 해당 변수를 component처럼 사용 가능
- 선언하는 그 자체로 격리가 됨
- 선언할 때, css 형태 그대로 선언 가능(로직 필요 x)
- 예상치 못한 곳에 css에 적용되는 상황이 방지 가능
- css 확장 문법 및 props를 받도록 할 수도 있음(활용성👍)
- 실행하는 순간에 css의 적용이 확정돼(만들어져 있는 파일을 전달하지 x) 속도가 느려짐(UI가 만들어질 때마다 css를 다시 적용해야 하니까)
4. css module
- bundler가 제공하는 방식
- 로컬 범위의 스타일을 제공하여 클래스명 충돌을 방지
bundler가 고유한 클래스명을 생성해 전역 네임스페이스에서 충돌하지 않도록 함
➕ tailwind css(css library)
- css에 관한 모든 문법에 대한 커스텀 문법이 다 세팅되어 있고, 클래스 또한 미리 만들어져 있음
- 문법에 대해 어느 정도 적응이 되면, 스타일 지정을 매우 빠르게 할 수 있음
- 단점
- 커스텀 문법을 배워야 함
- 해당 css를 쓰지 않는 개발자와의 소통이 힘듬(협업의 부재)
- 한번 사용하면, 다른 css로 수정이 힘듦
✅ 개발 용어
✅ Redux

- UI에서 다뤄지는 영역
- Business logic
- data handling logic
- async
- style
⇒ MVC(model/view/controller) 패턴으로 소프트웨어 아키텍쳐 분석
- UI - View
사용자에게 데이터를 보여줌
- Model - business logic, data handling logic
데이터 정의, 데이터 저장/불러오기 등
서버의 데이터 구조를 model이 그대로 따르는 경우가 많음
- controller - view와 model 사이의 관계(중간 다리 역할)
사용자의 요청에 따라 데이터를 처리하여 적절한 뷰에 데이터 전달
- MVVM(Model - view - view model)
- 기존의 모델을 view에 최적화된 형태로 view model로 재구성
- view model을 바탕으로 view 구성
- 리액트와는 관련이 없음.(리액트에서 지원하지 않음/Angular에서는 지원)
- 데이터가 바뀌면 view가 자동으로 바뀌도록 자동화시킴

-
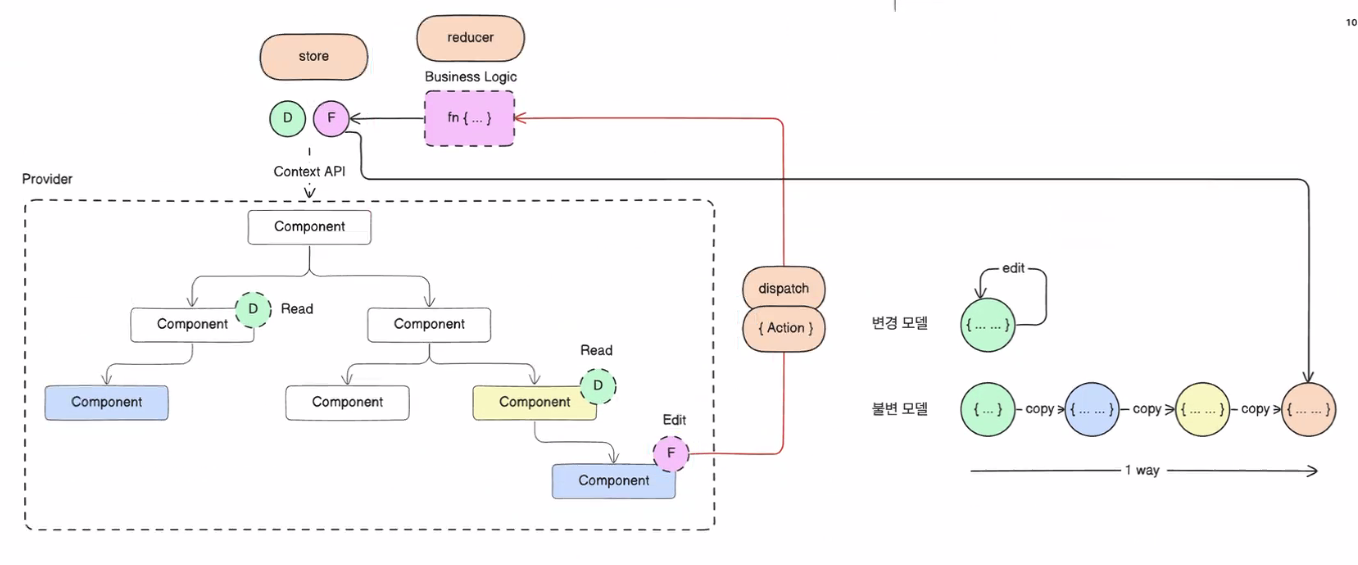
여러 컴포넌트에 대한 재사용성을 고려해, 데이터를 관리하기 쉽도록 공통 부모를 가지는 상위 컴포넌트(context api의 경우 provider)에 데이터를 저장
-
여러 재사용된 컴포넌트에 전달된 값을 수정하기 위해, business logic(reducer)도 마찬가지로 공통 부모(상위 컴포넌트에 저장)_Redux에서는 reducer를 통해 상태와 비즈니스 로직을 한 곳에서 처리
-
값에다 객체를 담을 때, 어떤 위치에서든지 수정이 가능하면 어디서 바뀌었는지 찾기 힘들고, UI가 복잡해짐 => 객체를 직접 수정하지 않고, dispatch가 action(수정된 값을 business logic에 반영하는 행위)을 수행하며 상태를 변경하며 불변성을 유지함
- action 매개변수를 dispatch함수에게 전달하면, 이를 바탕으로 reducer 함수를 호출하고, reducer의 리턴값을 바탕으로 store 값 수정
- action 인자의 조건: 객체여야 하고, type을 가져야 함
- type 의 값은 문자열인데, 이 문자열들을 어떤 return 값을 가질지 판별해주는 역할
- 상태 관리의 흐름
- React State → redux → react-redux → context api → hooks
- 라이브러리의 계보
- jQuery(2000년대)
- 현재까지도 많이 쓰기는 함
- DOM을 간단하게 다루게 해줌
- backbonejs
- 자체적으로 틀(frame)을 제공
- mvc 패턴 기반
- angular.js
- MVVM 구조
- 2way 방식
- 사용자에 의해 상호작용하여 바뀌는 데이터를 UI로 바로 반영해줌
- 2way의 복잡한 방식을 개선하기 위해, 많은 새 버전이 나옴 ex) RxJs, typescript
- React