회원 테이블(member) 만들기

1) USE 문은 market_db 데이터베이스를 선택하는 문장임.
2) SQL에서 --이 입력되면 그 이후는 주석(remark)을 의미함.
구매 테이블(buy) 만들기

1) AUTO_INCREMENT는 자동으로 숫자를 입력해준다는 의미임. 즉, 순번을 직접 입력할 필요 없이 1, 2, 3과 같은 방식으로 자동으로 증가함.
데이터 입력하기



SELECT select_expr
[FROM table_references]
[WHERE where_condition]
[GROUP BY {col_name | expr | position}]
[HAVING where_condition]
[ORDER BY {col_name | expr | position}]
[LIMIT {[offset,] row_count | row_count OFFSET offset}]
테이블에서 데이터를 가져올 때 사용하는 예약어

1) * 가 사용된 위치가 열 이름이 나올 곳이므로 모든 열을 말하며, 여기서는 member 테이블의 8개 열 모두를 의미함.
2) FROM 다음에 테이블 이름이 나오며, 테이블에서 내용을 가져온다는 의미임.
3) 즉, 위의 코드는 member 테이블에서 모든 열의 내용을 가져와라는 뜻
원래 테이블의 전체 이름은 '데이터베이스 이름.테이블 이름'임
1) 원칙은 SELECT * FROM market_db.member;
2) SELECT * FROM market_db.member;와 SELECT * FROM member은 동일한 것이 됨. (후자의 것은 사전에 USE market_db;를 사용했으므로)
회원 테이블에서 특정 열만 추출하기




관계 연산자
1) 평균 키가 162 이하인 회원을 검색하려면 <= 이라는 관계 연산자를 사용하여 조회할 수 있음.

논리 연산자
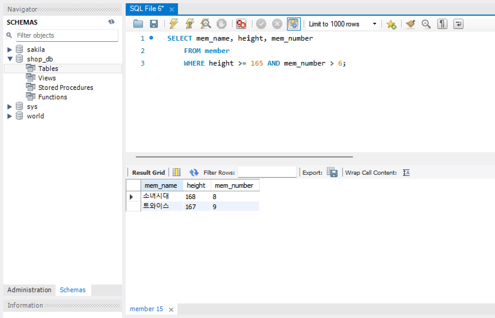
1) 평균 키 165 이상이면서 인원도 6명 초과인 회원 조회와 같이 2가지 이상의 조건을 만족하도록 하기 위해서 논리 연산자 AND를 사용해 조회할 수 있음.

2) 평균 키 165 이상이거나 인원이 6명 초과인 회원 조회를 위해 논리 연산자 OR을 사용해 조회할 수 있음.

AND를 사용하여 평균 키가 163~165인 회원 조회하기

BETWEEN ~ AND 사용하기

주소와 같이 문자로 표현되는 데이터는 BETWEEN을 사용할 수 없으며 OR로 일일이 써주어야 함.

IN()을 사용하면 코드를 훨씬 간결하게 작성할 수 있음.

문자열의 일부 글자를 검색하기 위해 LIKE를 사용함.
1) 이름의 첫 글자가 '우'로 시작하는 회원 조회

한 글자와 매치하기 위해서는 언더바를 사용함.

SELECT 안에 들어간 또 다른 SELECT를 의미함.
이름이 '에이핑크'인 회원의 평균 키보다 큰 회원 검색하기
에이핑크의 키 알아내기

1) 164임을 파악
164보다 큰 키를 가진 회원 조회하기

