
Spring Security는 요청 수준에서의 권한 부여뿐만 아니라 메서드 수준에서도 권한 부여를 모델링하는 것을 지원합니다.
애플리케이션에서 이를 활성화하려면, @Configuration 클래스에 @EnableMethodSecurity를 추가하거나 XML 구성 파일에 \<method-security>를 추가하면 됩니다. 아래는 예제입니다:
Java
Kotlin
Xml
@EnableMethodSecurity
이렇게 하면 Spring에서 관리하는 클래스나 메서드에 대해 @PreAuthorize, @PostAuthorize, @PreFilter, @PostFilter와 같은 어노테이션을 사용하여 메서드 호출, 입력 매개변수 및 반환 값을 포함한 권한 부여를 설정할 수 있습니다.
Spring Boot Starter Security는 기본적으로 메서드 수준의 권한 부여를 활성화하지 않습니다.
메서드 보안은 AspectJ 지원, 사용자 정의 어노테이션, 여러 구성 포인트를 포함하여 다양한 사용 사례를 지원합니다. 아래와 같은 주요 사용 사례를 학습하는 것을 고려해 보세요:

Spring Security의 메서드 권한 부여는 다음과 같은 상황에서 유용하게 사용됩니다:
세밀한 권한 부여 논리를 분리
메서드의 매개변수와 반환값이 권한 부여 결정에 기여하는 경우.
서비스 계층에서 보안 강제
비즈니스 로직이 위치하는 서비스 계층에 보안을 추가하여 애플리케이션의 보안성을 강화.
HttpSecurity 기반 설정보다 어노테이션 기반 설정 선호
코드의 가독성과 유지보수성을 높이는 방식으로 메서드 보안을 구성.
Spring Security의 메서드 보안은 Spring AOP를 기반으로 구축되었습니다. 이를 통해 Spring Security의 기본 동작을 필요한 대로 재정의할 수 있는 강력한 표현력을 제공합니다.
Java 구성 클래스에서 활성화
@EnableMethodSecurity 어노테이션을 @Configuration 클래스에 추가합니다.
XML 구성 파일에서 활성화
<sec:method-security/>를 Spring XML 구성 파일에 추가합니다.
기존의 @EnableGlobalMethodSecurity 및 <sec:global-method-security/>는 더 이상 사용되지 않으며, 새로운 방식으로 마이그레이션하는 것이 권장됩니다.
새로운 구성 방식의 개선 사항은 다음과 같습니다:
간소화된 AuthorizationManager API 사용
이전의 메타데이터 소스, 구성 속성, 결정 관리자, 투표자를 대체하여 재사용성과 사용자 정의가 쉬워졌습니다.
직접적인 빈 기반 구성
GlobalMethodSecurityConfiguration을 확장하지 않고도 빈을 쉽게 사용자 정의 가능.
네이티브 Spring AOP 사용
추상화를 제거하고 Spring AOP의 기본 빌딩 블록을 사용하여 커스터마이징 가능.
충돌 어노테이션 검사
모호하지 않은 보안 구성을 보장하기 위해 충돌하는 어노테이션을 검사.
JSR-250 준수
Java 표준 권한 부여 어노테이션을 지원.
기본 어노테이션 활성화
@PreAuthorize, @PostAuthorize, @PreFilter, @PostFilter가 기본적으로 활성화.
다음과 같이 어노테이션이 적용된 서비스 빈이 있다고 가정합니다:
@Service
public class MyCustomerService {
@PreAuthorize("hasAuthority('permission:read')")
@PostAuthorize("returnObject.owner == authentication.name")
public Customer readCustomer(String id) {
// 비즈니스 로직
}
}
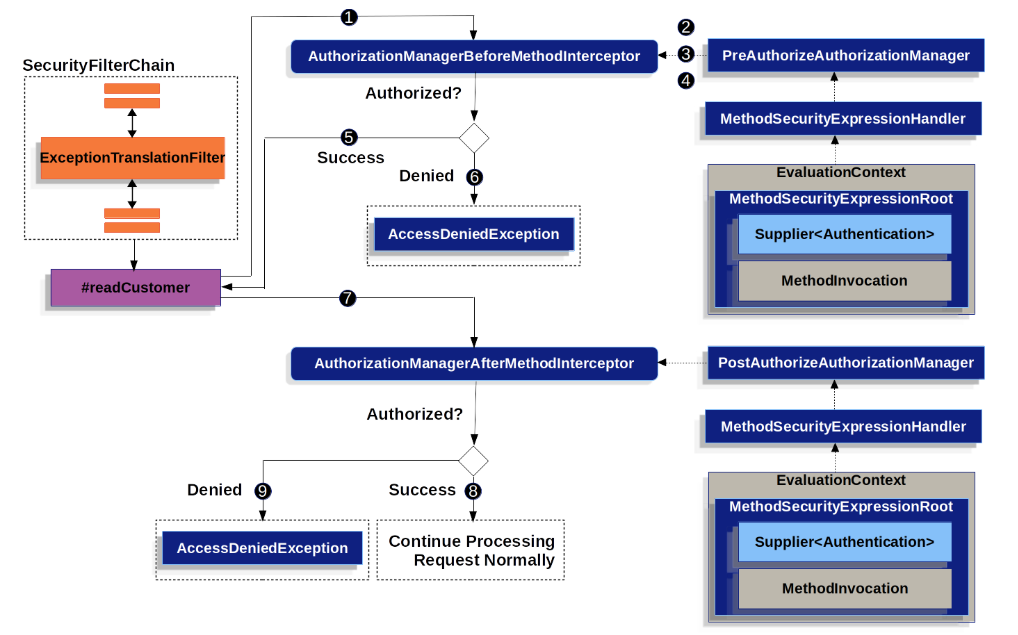
이 메서드를 호출했을 때 메서드 보안이 작동하는 과정은 다음과 같습니다:
Spring AOP 프록시가 readCustomer 메서드를 호출합니다.
AuthorizationManagerBeforeMethodInterceptor라는 어드바이저가 포함되어 있으며, 이 어드바이저가 @PreAuthorize 포인트컷에 매칭됩니다.인터셉터가 PreAuthorizeAuthorizationManager#check를 호출합니다.
권한 관리자(AuthorizationManager)는 MethodSecurityExpressionHandler를 사용하여 어노테이션에 작성된 SpEL 표현식을 분석하고, 권한 부여를 평가하기 위한 EvaluationContext를 생성합니다.
Supplier<Authentication>), 메서드 호출 정보(MethodInvocation) 등을 포함합니다.컨텍스트를 기반으로 SpEL 표현식을 평가합니다.
permission:read 권한이 있는지 확인.평가 결과:
AuthorizationDeniedEvent 이벤트가 발행.AccessDeniedException 예외를 던짐.ExceptionTranslationFilter에서 포착되어 HTTP 응답으로 403 상태 코드를 반환.메서드 실행이 완료된 후, Spring AOP가 AuthorizationManagerAfterMethodInterceptor를 호출합니다.
@PostAuthorize 포인트컷에 매칭됩니다.PostAuthorizeAuthorizationManager가 반환된 객체를 기반으로 SpEL 표현식을 평가합니다.
owner가 인증된 사용자(authentication.name)와 동일한지 확인.평가 결과:
AuthorizationDeniedEvent 이벤트 발행.AccessDeniedException 예외 발생 및 403 상태 코드 반환.만약 메서드 호출이 HTTP 요청 컨텍스트 외부에서 발생한다면, AccessDeniedException을 직접 처리해야 할 수 있습니다.
Spring Security의 메서드 보안은 AOP를 기반으로 동작하며, 권한 부여를 전후로 세밀하게 제어할 수 있습니다. 이를 통해 서비스 계층에서 보안성을 강화하고, 어노테이션 기반의 선언적 보안을 쉽게 적용할 수 있습니다.
여러 어노테이션은 순차적으로 계산됩니다.
위에서 설명한 것처럼, 메서드 호출에 여러 메서드 보안 어노테이션이 포함된 경우, 각 어노테이션은 하나씩 순차적으로 처리됩니다. 이는 이들이 함께 "AND" 연산으로 묶인 것처럼 간주될 수 있음을 의미합니다. 다시 말해, 호출이 권한 부여를 받으려면 모든 어노테이션 검사에서 권한 승인이 통과해야 합니다.
중복된 어노테이션은 지원되지 않습니다.
즉, 동일한 메서드에 동일한 어노테이션을 반복해서 사용할 수는 없습니다. 예를 들어, 하나의 메서드에 @PreAuthorize를 두 번 사용할 수는 없습니다.
대신, SpEL의 boolean 지원이나 별도의 빈으로 위임하는 방식을 사용할 수 있습니다.
각 어노테이션은 자체적인 포인트컷을 가집니다.
각 어노테이션은 메서드와 이를 포함하는 클래스에서 시작하여 전체 객체 계층 구조를 통해 해당 어노테이션 또는 메타 어노테이션을 찾는 고유한 포인트컷 인스턴스를 가지고 있습니다.
Spring Security의 메서드 보안에서, 각 어노테이션은 전용 메서드 인터셉터를 가지고 있습니다. 이는 보안 설정을 더 유연하고 조합 가능하게 만들기 위해 설계되었습니다. 예를 들어, 기본 제공되는 Spring Security 인터셉터를 비활성화하고, 특정 어노테이션에만 해당하는 메서드 인터셉터를 사용할 수 있습니다.
@PreAuthorize
AuthorizationManagerBeforeMethodInterceptor#preAuthorizePreAuthorizeAuthorizationManager@PostAuthorize
AuthorizationManagerAfterMethodInterceptor#postAuthorizePostAuthorizeAuthorizationManager@PreFilter
PreFilterAuthorizationMethodInterceptor@PostFilter
PostFilterAuthorizationMethodInterceptor@Secured
AuthorizationManagerBeforeMethodInterceptor#securedSecuredAuthorizationManagerJSR-250 어노테이션
AuthorizationManagerBeforeMethodInterceptor#jsr250Jsr250AuthorizationManagerSpring Security는 @EnableMethodSecurity를 추가했을 때 다음과 같은 인터셉터를 기본적으로 제공합니다. 이를 통해 메서드 수준에서 권한 부여를 효율적으로 처리할 수 있습니다.
@Bean
@Role(BeanDefinition.ROLE_INFRASTRUCTURE)
static Advisor preAuthorizeMethodInterceptor() {
return AuthorizationManagerBeforeMethodInterceptor.preAuthorize();
}
@Bean
@Role(BeanDefinition.ROLE_INFRASTRUCTURE)
static Advisor postAuthorizeMethodInterceptor() {
return AuthorizationManagerAfterMethodInterceptor.postAuthorize();
}
@Bean
@Role(BeanDefinition.ROLE_INFRASTRUCTURE)
static Advisor preFilterMethodInterceptor() {
return AuthorizationManagerBeforeMethodInterceptor.preFilter();
}
@Bean
@Role(BeanDefinition.ROLE_INFRASTRUCTURE)
static Advisor postFilterMethodInterceptor() {
return AuthorizationManagerAfterMethodInterceptor.postFilter();
}
@Bean 어노테이션
Spring 컨텍스트에서 해당 메서드를 빈으로 등록.
@Role(BeanDefinition.ROLE_INFRASTRUCTURE)
이 빈이 애플리케이션의 핵심 동작을 지원하는 역할임을 지정.
AuthorizationManagerBeforeMethodInterceptor 및 AuthorizationManagerAfterMethodInterceptor
각각 메서드 실행 전(Before)과 후(After)의 권한 검사를 담당.
@PreAuthorize와 @PostAuthorize 예제@Service
public class MyService {
@PreAuthorize("hasRole('ADMIN')")
@PostAuthorize("returnObject.owner == authentication.name")
public Customer getCustomer(String id) {
// 메서드 로직
}
}
@PreAuthorize: 메서드 실행 전에 ADMIN 역할을 가진 사용자만 호출 가능.@PostAuthorize: 반환된 객체의 owner가 로그인된 사용자와 동일해야 함.@PreFilter와 @PostFilter 예제@Service
public class MyService {
@PreFilter("filterObject.startsWith('valid')")
@PostFilter("filterObject.contains('result')")
public List<String> processList(List<String> input) {
return input.stream().map(String::toUpperCase).toList();
}
}
@PreFilter: 입력 리스트 중 "valid"로 시작하지 않는 항목은 필터링.@PostFilter: 반환 리스트 중 "result"가 포함되지 않은 항목은 필터링.각 어노테이션이 고유한 인터셉터를 사용함으로써 메서드 수준에서 세밀한 권한 관리를 가능하게 합니다. 또한, Spring AOP를 통해 메서드 실행 전후로 권한 검사를 수행하며, 사용자 요구에 따라 이를 쉽게 커스터마이징할 수 있습니다.
Spring Security에서 @PreAuthorize와 같은 어노테이션에 복잡한 SpEL(Spring Expression Language) 표현식을 사용하는 것은 흔하지만, 권한 부여를 단순화하고 유지보수를 쉽게 하기 위해 더 나은 방법이 존재합니다.
복잡한 SpEL 표현식 대신 권한을 미리 부여하는 방식을 사용하는 것이 좋습니다.
다음은 복잡한 SpEL 표현식의 예입니다:
@PreAuthorize("hasAuthority('permission:read') || hasRole('ADMIN')")
ROLE_ADMIN에 이미 permission:read 권한을 포함시키는 방식으로, SpEL 표현식을 단순화할 수 있습니다.
이 방법은 역할 계층(Role Hierarchy)을 활용합니다.
Spring Security에서 RoleHierarchy를 사용하여 상위 역할이 하위 권한을 포함하도록 설정할 수 있습니다.
@Bean
static RoleHierarchy roleHierarchy() {
RoleHierarchyImpl roleHierarchy = new RoleHierarchyImpl();
roleHierarchy.setHierarchy("ROLE_ADMIN > permission:read");
return roleHierarchy;
}
ROLE_ADMIN > permission:read는 ROLE_ADMIN이 permission:read 권한을 포함함을 나타냅니다.ROLE_ADMIN을 가진 사용자는 자동으로 permission:read 권한도 가지게 됩니다.RoleHierarchy를 Spring Security의 MethodSecurityExpressionHandler에 연결해야 작동합니다.
@Bean
MethodSecurityExpressionHandler expressionHandler(RoleHierarchy roleHierarchy) {
DefaultMethodSecurityExpressionHandler handler = new DefaultMethodSecurityExpressionHandler();
handler.setRoleHierarchy(roleHierarchy);
return handler;
}
권한을 미리 설정하면 @PreAuthorize 표현식을 단순화할 수 있습니다:
@PreAuthorize("hasAuthority('permission:read')")
|| 연산자나 복잡한 표현식을 사용할 필요가 없습니다.가능하다면, 애플리케이션의 특정 권한 논리를 사용자의 로그인 시점에 권한 부여로 전환할 수도 있습니다.
사용자가 로그인할 때 다음과 같은 권한을 추가로 부여합니다:
if (user.hasRole("ROLE_ADMIN")) {
authorities.add(new SimpleGrantedAuthority("permission:read"));
}
이 방법을 사용하면 권한 논리를 @PreAuthorize 대신 로그인 처리 로직으로 이동시켜 어노테이션 표현식을 더욱 단순화할 수 있습니다.
가독성 향상
유지보수 용이
재사용성 증가
보안 로직 통합
복잡한 SpEL 표현식을 사용하는 대신 역할 계층(RoleHierarchy)이나 로그인 시점의 권한 부여를 활용하여 보안 로직을 단순화하세요. 이는 코드 가독성, 유지보수성, 보안성을 모두 향상시키는 효과적인 방법입니다.
Spring Security에서 권한 부여는 요청 수준과 메서드 수준 두 가지 방식으로 구현할 수 있습니다. 각 방식은 보안 규칙을 어디에 선언하고, 얼마나 세밀하게 적용할 것인지에 따라 적합한 사용 사례가 달라집니다.
| 특징 | 요청 수준(Request-level) | 메서드 수준(Method-level) |
|---|---|---|
| 권한 부여의 유형 | 대략적인(Coarse-grained) | 세밀한(Fine-grained) |
| 구성 위치 | 구성 클래스(Config Class)에 선언 | 메서드 선언에 직접 선언 |
| 구성 스타일 | DSL (Domain Specific Language) | 어노테이션 (Annotations) |
| 권한 정의 방식 | 프로그래밍 방식 (Programmatic) | SpEL (Spring Expression Language) |
HttpSecurity와 같은 중앙 집중된 구성 파일에 위치합니다.@PreAuthorize, @PostAuthorize 등의 어노테이션과 SpEL을 활용하여 권한 부여 규칙을 정의합니다.보호되지 않은 메서드
HttpSecurity에서 포괄적인(기본값) 권한 부여 규칙을 선언해 놓습니다.http.authorizeRequests().anyRequest().authenticated();권한 부여 로직의 중복
요청 수준 권한 부여를 선호해야 하는 경우:
메서드 수준 권한 부여를 선호해야 하는 경우:
Spring Security가 메서드 수준 권한 부여를 지원하는 주요 방법은 메서드, 클래스, 인터페이스에 추가할 수 있는 어노테이션을 사용하는 것입니다.
@PreAuthorize로 메서드 호출 권한 부여Spring Security에서 @PreAuthorize는 메서드가 호출되기 전에 권한을 확인하는 어노테이션입니다. Method Security가 활성화된 상태에서, 특정 메서드에 접근하려면 미리 정의된 권한 조건을 충족해야 합니다.
@Component
public class BankService {
@PreAuthorize("hasRole('ADMIN')")
public Account readAccount(Long id) {
// 메서드 로직
}
}
@PreAuthorize("hasRole('ADMIN')"): hasRole('ADMIN') 조건을 만족하는 경우에만 readAccount 메서드가 실행됩니다.Authentication 객체가 ROLE_ADMIN 권한을 가져야 합니다.Spring Security의 메서드 보안을 테스트하기 위해 @WithMockUser를 사용하여 인증된 사용자 역할을 모의(Mock)할 수 있습니다.
@Autowired
BankService bankService;
@WithMockUser(roles = "ADMIN")
@Test
void readAccountWithAdminRoleThenInvokes() {
Account account = this.bankService.readAccount(12345678L);
// 필요한 검증 로직 (assertion)
}
@WithMockUser(roles = "WRONG")
@Test
void readAccountWithWrongRoleThenAccessDenied() {
assertThatExceptionOfType(AccessDeniedException.class).isThrownBy(
() -> this.bankService.readAccount(12345678L));
}
@WithMockUser(roles = "ADMIN")
ROLE_ADMIN 권한이 주어진 가상 사용자를 생성합니다.@WithMockUser(roles = "WRONG")
ROLE_WRONG)을 가진 가상 사용자.AccessDeniedException이 발생하는지 확인합니다.@PreAuthorize의 확장성클래스 및 인터페이스 수준에서 사용 가능
@PreAuthorize를 선언할 수 있습니다.메타 어노테이션으로 사용
@PreAuthorize를 메타 어노테이션으로 정의하여 반복적인 설정을 줄일 수 있습니다.SpEL(Spring Expression Language) 사용
@PreAuthorize("#id == authentication.name or hasRole('ADMIN')")
public Account readAccount(Long id) {
// `id`가 인증된 사용자 이름과 같거나 ADMIN 역할을 가진 경우에만 호출 가능
}
#id == authentication.name id가 현재 인증된 사용자의 이름과 동일한지 확인.선언적 권한 부여
테스트 가능
@WithMockUser와 같은 테스트 도구를 사용해 권한 로직을 쉽게 검증 가능.복잡한 조건 지원
유연한 사용 위치
메서드 호출 전 권한 확인
@PreAuthorize는 메서드 실행 전에 권한을 확인하며, 조건을 만족하지 않으면 AccessDeniedException이 발생합니다.명확한 규칙 선언
@PreAuthorize는 Spring Security의 메서드 보안을 활성화하는 강력한 도구입니다.@PostAuthorize를 사용한 메서드 반환값 권한 부여Spring Security의 @PostAuthorize는 메서드가 실행된 후 반환값을 기준으로 권한을 확인하는 어노테이션입니다. 이는 Method Security가 활성화된 상태에서, 반환값이 특정 조건을 만족해야만 사용자에게 반환되도록 보장합니다.
@Component
public class BankService {
@PostAuthorize("returnObject.owner == authentication.name")
public Account readAccount(Long id) {
// 메서드 실행 로직
}
}
@PostAuthorize("returnObject.owner == authentication.name") Account 객체의 owner 속성이 인증된 사용자의 이름(authentication.name)과 같아야 반환됩니다.returnObject로 참조됩니다.메서드 실행 후 반환값 확인
@PostAuthorize는 메서드 로직이 실행된 후 반환값을 기준으로 권한을 확인합니다.SpEL(Spring Expression Language) 사용
returnObject와 같은 반환값을 기준으로 한 권한 조건을 선언할 수 있습니다.authentication), 메서드 매개변수 등을 활용한 복잡한 로직 정의도 가능.@Autowired
BankService bankService;
@WithMockUser(username = "owner")
@Test
void readAccountWhenOwnedThenReturns() {
Account account = this.bankService.readAccount(12345678L);
// 반환값 검증 로직 (assertion)
}
@WithMockUser(username = "wrong")
@Test
void readAccountWhenNotOwnedThenAccessDenied() {
assertThatExceptionOfType(AccessDeniedException.class).isThrownBy(
() -> this.bankService.readAccount(12345678L));
}
@WithMockUser(username = "owner")
username이 owner인 가상 사용자 생성.owner가 owner인 경우 정상적으로 반환됨.@WithMockUser(username = "wrong")
owner와 username이 다르면, AccessDeniedException이 발생.@PostAuthorize의 확장성클래스 및 인터페이스 수준에서 사용
@PostAuthorize는 메서드뿐만 아니라 클래스나 인터페이스 수준에서도 선언 가능.메타 어노테이션으로 사용
@PostAuthorize를 메타 어노테이션으로 정의 가능.@Target({ ElementType.METHOD, ElementType.TYPE })
@Retention(RetentionPolicy.RUNTIME)
@PostAuthorize("returnObject.owner == authentication.name")
public @interface RequireOwnership {}
@Component
public class BankService {
@RequireOwnership
public Account readAccount(Long id) {
// 메서드 로직
}
}
readAccount 메서드는 반환된 Account 객체의 owner가 로그인된 사용자의 이름과 동일한 경우에만 반환.IDOR(Insecure Direct Object Reference) 방지
@PostAuthorize는 반환값이 적절히 필터링되었는지 확인하기 때문에, 권한이 없는 사용자가 잘못된 데이터를 액세스하는 것을 방지.복잡한 권한 로직 지원
메서드 실행
readAccount(Long id) 메서드가 호출되고 로직이 실행됩니다.반환값 검사
returnObject)이 어노테이션에 정의된 SpEL 조건을 충족하는지 확인.결과 처리
AccessDeniedException을 발생.반환값 기반 권한 부여
코드 가독성
테스트 가능
@WithMockUser를 통해 다양한 권한 조건을 테스트 가능.보안 강화
추가 성능 비용
조건 불충족 시 예외 처리 필요
AccessDeniedException을 직접 처리해야 할 수 있음.@PostAuthorize는 메서드 실행 후 반환값을 기준으로 권한을 부여하는 강력한 도구입니다. IDOR 방지와 같은 보안 강화를 위해 사용되며, 메타 어노테이션으로 반복적인 선언을 줄일 수 있습니다.
테스트를 통해 반환값 기반의 권한 로직을 검증할 수 있으며, 복잡한 권한 조건도 SpEL을 통해 구현 가능합니다.
@PreFilter를 사용한 메서드 매개변수 필터링Spring Security의 @PreFilter는 메서드가 호출되기 전에 매개변수에서 특정 조건을 충족하지 않는 항목을 필터링하는 어노테이션입니다. 이 어노테이션은 배열, 컬렉션, 맵, 스트림과 같은 데이터 구조를 지원하며, 특히 메서드 매개변수를 기준으로 세밀한 보안을 적용할 수 있습니다.
@Component
public class BankService {
@PreFilter("filterObject.owner == authentication.name")
public Collection<Account> updateAccounts(Account... accounts) {
// `accounts`는 로그인된 사용자가 소유한 계정만 포함하게 됩니다.
return updated;
}
}
@PreFilter("filterObject.owner == authentication.name"):filterObject는 입력된 accounts 배열의 각 요소를 나타냅니다.owner 속성이 인증된 사용자의 이름(authentication.name)과 일치하는 경우에만 해당 요소가 필터링 후 남습니다.메서드 호출 전 매개변수 필터링
@PreFilter는 메서드 호출 전에 매개변수를 순회하며 조건을 평가합니다.SpEL(Spring Expression Language) 사용
filterObject와 같은 SpEL 표현식을 사용하여 매개변수를 평가합니다.authentication), 매개변수의 속성, 그리고 복잡한 조건을 조합할 수 있습니다.@Autowired
BankService bankService;
@WithMockUser(username = "owner")
@Test
void updateAccountsWhenOwnedThenReturns() {
Account ownedBy = new Account("owner", ...); // 로그인된 사용자가 소유한 계정
Account notOwnedBy = new Account("other", ...); // 다른 사용자가 소유한 계정
Collection<Account> updated = this.bankService.updateAccounts(ownedBy, notOwnedBy);
// 결과 검증
assertThat(updated).containsOnly(ownedBy);
}
@WithMockUser(username = "owner") username이 owner인 가상 사용자 생성.@PreFilter는 다양한 데이터 구조를 지원하며, 배열, 컬렉션, 맵, 스트림 등에 동일한 방식으로 동작합니다.
@PreFilter("filterObject.owner == authentication.name")
public Collection<Account> updateAccounts(Account[] accounts)
accounts 배열에서 owner가 로그인된 사용자와 일치하는 항목만 필터링 후 남음.@PreFilter("filterObject.owner == authentication.name")
public Collection<Account> updateAccounts(Collection<Account> accounts)
@PreFilter("filterObject.value.owner == authentication.name")
public Collection<Account> updateAccounts(Map<String, Account> accounts)
value 부분에서 필터링 조건을 평가.@PreFilter("filterObject.owner == authentication.name")
public Collection<Account> updateAccounts(Stream<Account> accounts)
클래스 수준 선언
@PreFilter를 선언하면 해당 클래스의 모든 메서드에 동일한 조건이 적용됩니다.메타 어노테이션으로 정의
@PreFilter를 메타 어노테이션으로 정의할 수 있습니다.@Target({ ElementType.METHOD, ElementType.TYPE })
@Retention(RetentionPolicy.RUNTIME)
@PreFilter("filterObject.owner == authentication.name")
public @interface RequireOwnership {}
@Component
public class BankService {
@RequireOwnership
public Collection<Account> updateAccounts(Account... accounts) {
return updated;
}
}
updateAccounts 메서드에 적용됩니다.매개변수 기반 세밀한 보안
코드 가독성 향상
유연한 데이터 구조 지원
테스트 가능
@WithMockUser를 사용하여 권한 조건에 따른 동작을 쉽게 검증.조건이 복잡할수록 성능 비용 증가
빈 데이터 처리
스트림 상태
@PreFilter는 메서드 매개변수를 기준으로 권한을 확인하고, 조건에 맞지 않는 항목을 필터링하는 강력한 도구입니다. 다양한 데이터 구조를 지원하며, 클래스 수준 또는 메타 어노테이션으로 재사용 가능성을 높일 수 있습니다. 이를 통해 보안 로직을 세밀하게 제어하고, 선언적으로 관리할 수 있습니다.
@PostFilter를 사용한 메서드 반환값 필터링Spring Security의 @PostFilter는 메서드가 반환하는 데이터에서 특정 조건에 맞지 않는 값을 필터링하는 어노테이션입니다. Method Security가 활성화된 상태에서, 반환값을 세밀히 제어하고 불필요하거나 권한이 없는 데이터를 제거하는 데 사용됩니다.
@Component
public class BankService {
@PostFilter("filterObject.owner == authentication.name")
public Collection<Account> readAccounts(String... ids) {
// 반환값(accounts)은 로그인된 사용자가 소유한 계정만 포함합니다.
return accounts;
}
}
@PostFilter("filterObject.owner == authentication.name"):filterObject는 반환값의 각 요소를 나타냅니다.owner 속성이 인증된 사용자의 이름(authentication.name)과 일치하는 경우에만 반환됩니다.메서드 실행 후 반환값 필터링
@PostFilter는 메서드 실행이 끝난 후 반환된 데이터에서 조건을 만족하지 않는 항목을 필터링합니다.SpEL(Spring Expression Language) 사용
filterObject와 같은 SpEL 표현식을 사용하여 반환값을 평가합니다.authentication) 등 다양한 조건을 조합 가능.@Autowired
BankService bankService;
@WithMockUser(username = "owner")
@Test
void readAccountsWhenOwnedThenReturns() {
Collection<Account> accounts = this.bankService.readAccounts("owner", "not-owner");
// 반환값 검증
assertThat(accounts).hasSize(1);
assertThat(accounts.iterator().next().getOwner()).isEqualTo("owner");
}
@WithMockUser(username = "owner") username이 owner인 가상 사용자 생성.owner가 로그인된 사용자와 동일한 계정만 포함되는지 확인.@PostFilter는 배열, 컬렉션, 맵, 스트림과 같은 다양한 데이터 구조를 지원합니다.
@PostFilter("filterObject.owner == authentication.name")
public Account[] readAccounts(String... ids)
@PostFilter("filterObject.owner == authentication.name")
public Collection<Account> readAccounts(String... ids)
@PostFilter("filterObject.value.owner == authentication.name")
public Map<String, Account> readAccounts(String... ids)
value 부분에서 조건을 평가하여 필터링합니다.@PostFilter("filterObject.owner == authentication.name")
public Stream<Account> readAccounts(String... ids)
클래스 수준 선언
@PostFilter를 선언하면 해당 클래스의 모든 메서드에 동일한 조건이 적용됩니다.메타 어노테이션으로 정의
@PostFilter를 메타 어노테이션으로 정의할 수 있습니다.@Target({ ElementType.METHOD, ElementType.TYPE })
@Retention(RetentionPolicy.RUNTIME)
@PostFilter("filterObject.owner == authentication.name")
public @interface FilterOwnedResults {}
@Component
public class BankService {
@FilterOwnedResults
public Collection<Account> readAccounts(String... ids) {
return accounts;
}
}
readAccounts 메서드에 적용됩니다.메서드 반환값의 크기
데이터 계층에서 필터링 고려
스트림 상태
반환값 기반 세밀한 보안
코드 가독성 향상
유연한 데이터 구조 지원
테스트 가능
@WithMockUser를 통해 반환값 필터링 로직을 쉽게 검증할 수 있음.@PostFilter는 메서드 반환값에서 조건을 만족하지 않는 데이터를 제거하여 보안성을 높이는 강력한 도구입니다.
SpEL을 사용해 복잡한 조건도 처리 가능하며, 메타 어노테이션으로 확장해 반복적인 선언을 줄일 수 있습니다.
그러나 필터링이 많은 데이터를 처리할 경우 성능 비용이 발생할 수 있으므로, 필요하다면 데이터 계층에서 필터링을 수행하는 것이 권장됩니다.
@Secured를 사용한 메서드 호출 권한 부여@Secured는 Spring Security에서 메서드 호출 권한을 부여하는 초기 방식 중 하나입니다. 현재는 @PreAuthorize가 이를 대체하며 더 강력하고 유연하기 때문에, @PreAuthorize를 사용하는 것이 권장됩니다. 그러나 @Secured도 여전히 사용할 수 있으며, 특정 상황에서 간단한 권한 부여 로직을 설정하는 데 적합할 수 있습니다.
@Secured 활성화 방법@Secured를 사용하려면 Method Security 선언에서 securedEnabled를 true로 설정해야 합니다.
@EnableMethodSecurity(securedEnabled = true)
@Configuration
public class SecurityConfig {
// 보안 관련 설정
}
securedEnabled = true @Secured 어노테이션을 처리할 수 있도록 메서드 인터셉터를 활성화합니다.@Secured 사용법@Secured 적용@Secured는 메서드, 클래스, 인터페이스에 적용할 수 있으며, 권한을 지정하여 특정 권한을 가진 사용자만 메서드에 접근할 수 있도록 합니다.
@Component
public class BankService {
@Secured("ROLE_ADMIN")
public void performAdminTask() {
// 관리자 작업 로직
}
@Secured({"ROLE_USER", "ROLE_ADMIN"})
public void performUserTask() {
// 사용자 및 관리자 작업 로직
}
}
@Secured("ROLE_ADMIN")
ROLE_ADMIN 권한이 있는 사용자만 performAdminTask 메서드에 접근 가능.@Secured({"ROLE_USER", "ROLE_ADMIN"})
ROLE_USER 또는 ROLE_ADMIN 권한이 있는 사용자는 performUserTask 메서드에 접근 가능.@Autowired
BankService bankService;
@WithMockUser(roles = "ADMIN")
@Test
void performAdminTaskWithAdminRoleThenSucceeds() {
bankService.performAdminTask();
// 메서드 호출 성공 검증
}
@WithMockUser(roles = "USER")
@Test
void performAdminTaskWithUserRoleThenAccessDenied() {
assertThatExceptionOfType(AccessDeniedException.class)
.isThrownBy(() -> bankService.performAdminTask());
}
@WithMockUser(roles = "ADMIN")
ROLE_ADMIN 권한을 가진 가상 사용자로 테스트.@WithMockUser(roles = "USER")
ROLE_USER 권한을 가진 가상 사용자로 테스트.AccessDeniedException이 발생하여 권한 부족이 제대로 동작하는지 확인.@Secured와 @PreAuthorize 비교@Secured: 단순히 권한(Role) 기반의 조건만 지원합니다.ROLE_ADMIN, ROLE_USER@PreAuthorize: 권한뿐만 아니라 SpEL(Spring Expression Language)을 사용해 더 복잡한 조건을 정의할 수 있습니다.hasRole('ADMIN') and #user.id == authentication.name@Secured는 권한 확인만 가능하며, 매개변수나 반환값 기반 조건은 지원하지 않습니다.@PreAuthorize는 메서드 매개변수, 인증 정보 등을 활용한 세밀한 조건을 지원합니다.@Secured는 단순한 권한 확인 로직이 필요한 경우 사용.@PreAuthorize는 복잡한 보안 로직이 필요한 경우 사용.@Secured의 장점간단한 권한 부여 로직
빠른 설정
SpEL 미지원
#user.id == authentication.name 같은 조건 사용 불가.복잡한 로직 부적합
유연성 부족
@PreAuthorize와 @PostAuthorize에 비해 기능이 제한적입니다.@Secured는 간단한 권한(Role) 기반 보안 설정에 유용하며, 활성화하려면 securedEnabled = true 설정이 필요합니다.
그러나 더 유연하고 복잡한 조건을 처리할 수 있는 @PreAuthorize를 사용하는 것이 대부분의 경우 더 적합합니다.
단순한 보안 로직을 설정할 때는 @Secured를 사용할 수 있지만, 확장성과 유지보수를 고려한다면 @PreAuthorize로 전환하는 것이 좋습니다.
Spring Security는 JSR-250 표준 어노테이션을 지원하며, 권한 부여를 선언적으로 정의할 수 있도록 제공합니다. 그러나 @PreAuthorize는 더 강력하고 유연한 표현력을 제공하므로 대부분의 경우 권장됩니다.
JSR-250 어노테이션을 사용하려면 @EnableMethodSecurity 설정에서 jsr250Enabled를 true로 활성화해야 합니다.
@EnableMethodSecurity(jsr250Enabled = true)
@Configuration
public class SecurityConfig {
// 보안 관련 설정
}
jsr250Enabled = true Spring Security는 다음과 같은 JSR-250 어노테이션을 지원합니다:
@RolesAllowed @PermitAll @DenyAll @Component
public class BankService {
@RolesAllowed("ROLE_ADMIN")
public void performAdminTask() {
// 관리자 작업 로직
}
@PermitAll
public void viewPublicInfo() {
// 모든 사용자에게 공개된 정보
}
@DenyAll
public void restrictedTask() {
// 아무도 접근할 수 없음
}
}
@RolesAllowed("ROLE_ADMIN") ROLE_ADMIN 권한을 가진 사용자만 performAdminTask 메서드에 접근 가능.@PermitAll viewPublicInfo 메서드에 접근 가능.@DenyAll restrictedTask 메서드 접근 금지.@Autowired
BankService bankService;
@WithMockUser(roles = "ADMIN")
@Test
void performAdminTaskWithAdminRoleThenSucceeds() {
bankService.performAdminTask();
// 메서드 호출 성공 검증
}
@WithMockUser(roles = "USER")
@Test
void performAdminTaskWithUserRoleThenAccessDenied() {
assertThatExceptionOfType(AccessDeniedException.class)
.isThrownBy(() -> bankService.performAdminTask());
}
@Test
void viewPublicInfoThenSucceeds() {
bankService.viewPublicInfo();
// 인증 없이 호출 성공 검증
}
@Test
void restrictedTaskThenAccessDenied() {
assertThatExceptionOfType(AccessDeniedException.class)
.isThrownBy(() -> bankService.restrictedTask());
}
@RolesAllowed 테스트
ROLE_ADMIN 권한을 가진 사용자만 메서드 호출 가능 여부를 검증.@PermitAll 테스트
@DenyAll 테스트
@PreAuthorize 비교@RolesAllowed @PreAuthorize @PreAuthorize("hasRole('ADMIN') and #user.id == authentication.name")@PreAuthorize는 복잡한 비즈니스 로직과 조건을 처리할 때 적합.@PreAuthorize: 더 세밀하고 복잡한 조건의 보안 로직 구현.JSR 표준 준수
간단한 보안 로직
SpEL 미지원
제한된 표현력
@PreAuthorize와 비교해 복잡한 권한 부여 로직을 구현하기 어렵습니다.Spring에 특화된 기능 부족
JSR-250 어노테이션은 간단한 역할 기반 보안 로직에 적합하며, 표준화된 Java 어노테이션을 사용하려는 경우 유용합니다.
그러나 복잡한 조건을 정의하거나 더 유연한 보안 로직이 필요한 경우 @PreAuthorize를 사용하는 것이 권장됩니다.
jsr250Enabled를 활성화한 후 @RolesAllowed, @PermitAll, @DenyAll로 간단한 권한 제어를 구현할 수 있습니다.
Spring Security에서는 메서드 보안 어노테이션을 클래스와 인터페이스 수준에서도 선언할 수 있습니다. 이렇게 하면 코드의 가독성과 재사용성을 높이는 동시에, 보안 규칙을 구조적으로 관리할 수 있습니다.
@Controller
@PreAuthorize("hasAuthority('ROLE_USER')")
public class MyController {
@GetMapping("/endpoint")
public String endpoint() {
// 메서드 로직
}
}
@PreAuthorize("hasAuthority('ROLE_USER')")는 클래스 내부의 모든 메서드에 적용됩니다.ROLE_USER 권한을 가진 사용자만 endpoint 메서드를 호출할 수 있습니다.@Controller
@PreAuthorize("hasAuthority('ROLE_USER')")
public class MyController {
@GetMapping("/endpoint")
@PreAuthorize("hasAuthority('ROLE_ADMIN')")
public String endpoint() {
// 메서드 로직
}
}
작동 방식:
@PreAuthorize("hasAuthority('ROLE_USER')")가 선언되었지만, endpoint 메서드에는 @PreAuthorize("hasAuthority('ROLE_ADMIN')")가 선언되어 있습니다.endpoint 메서드는 ROLE_ADMIN 권한을 가진 사용자만 호출할 수 있습니다.장점:
public interface MyService {
@PreAuthorize("hasAuthority('ROLE_USER')")
String performTask();
}
@Service
public class MyServiceImpl implements MyService {
@Override
public String performTask() {
// 메서드 로직
return "Task performed";
}
}
@PreAuthorize("hasAuthority('ROLE_USER')")는 이를 구현한 클래스의 메서드에 적용됩니다.performTask 메서드는 ROLE_USER 권한을 가진 사용자만 호출할 수 있습니다.public interface UserService {
@PreAuthorize("hasAuthority('ROLE_USER')")
void userTask();
}
public interface AdminService {
@PreAuthorize("hasAuthority('ROLE_ADMIN')")
void adminTask();
}
@Service
public class CombinedService implements UserService, AdminService {
@Override
public void userTask() {
// 사용자 작업 로직
}
@Override
public void adminTask() {
// 관리자 작업 로직
}
}
문제점:
해결 방법:
@Service
public class CombinedService implements UserService, AdminService {
@Override
@PreAuthorize("hasAuthority('ROLE_USER')")
public void userTask() {
// 사용자 작업 로직
}
@Override
@PreAuthorize("hasAuthority('ROLE_ADMIN')")
public void adminTask() {
// 관리자 작업 로직
}
}
클래스 수준 선언
인터페이스 수준 선언
장점
주의점