
YOLO(You Only Look Once)는 10년간 딥러닝 컴퓨터 비전의 대표 모델이었습니다. 이 논문은 YOLO 시리즈의 최신 버전인 YOLO26의 새로운 특징을 탐구합니다.
핵심 개선사항은 4가지입니다: DFL 제거, NMS-Free 추론, ProgLoss + STAL, MuSGD 옵티마이저. 이를 통해 CPU 모드에서 43% 속도 향상을 달성했다고 주장하며, GPU 없는 엣지 디바이스에서의 실시간 처리를 가능하게 합니다.
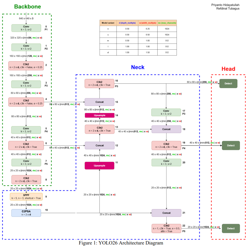
이 논문의 차별점은 단순히 공식 문서를 정리하는 것을 넘어, GitHub 소스 코드를 직접 분석하여 최초로 완전한 YOLO26 아키텍처 다이어그램을 제공한다는 점입니다.
Ultralytics의 YOLO가 가장 인기 있는 이유로 5가지를 제시합니다:
a. 객체 탐지, 인스턴스 세그멘테이션, 분류, 포즈 추정, OBB, 추적까지 다양한 CV 작업 지원
b. YAML 기반으로 쉽게 수정 가능
c. ONNX, TensorRT, CoreML, OpenVINO 등 다양한 포맷으로 내보내기 가능
d. 양자화(Quantization) 지원으로 속도 향상
e. 속도와 정확도의 균형, 특히 YOLO26에서는 엣지 디바이스 속도 향상에 집중
YOLO26이라는 이름의 유래: YOLOv13 다음 버전임에도 버전 번호를 건너뛰어 YOLO26이 되었습니다. 2026년에 출시(1월 14일)되었기 때문이기도 하지만, 다른 기관이 같은 해에 새로운 YOLO 버전을 출시할 경우 혼동을 유발할 수 있다는 점도 지적합니다.
논문의 핵심 주장: 공식 문서만으로는 DFL이 아키텍처 어느 블록에 위치하는지조차 알 수 없습니다. 소스 코드를 직접 분석해야 하며, 이 논문은 그 분석 결과를 처음으로 공개합니다. 슬로건은 "Built End-to-End. Built for the Edge"입니다.
YOLO 모델의 역사를 표로 정리합니다. 처음 4년간 3개 버전이 출시되었으나, YOLOv4(2020년) 이후 2026년까지 무려 11개 버전이 출시될 만큼 빠르게 발전했습니다.


아키텍처는 Ultralytics GitHub 소스 코드(yolo26.yaml, tasks.py, release 8.4.14)를 직접 분석하여 도출했습니다. 입출력 텐서 추적으로 다이어그램을 검증했습니다.
모델은 depth_multiple, width_multiple, max_channels 세 파라미터로 정의되며, 모델 크기(n/s/m/l/xl)에 따라 값이 달라집니다.
세 개의 탐지 헤드로 구성됩니다:
가장 주목할 점은 DFL이 완전히 제거되었다는 것입니다.
YOLO26의 아키텍처는 YOLO11과 매우 유사하지만 아래 4가지 핵심 개선이 이루어졌습니다.
SPPF 블록 내부에 숏컷 연결을 추가하여 그래디언트 전달을 강화하고 고수준 의미 표현에서의 최적화를 안정화합니다.
DFL의 문제점: 기존 YOLO에서 DFL은 바운딩 박스 위치의 분포를 예측하여 회귀를 개선했지만, 추가 연산과 고정 회귀 범위로 인해 one-to-one 객체 할당 학습이 어렵고 NMS 의존성이 높아지는 문제가 있었습니다.
YOLO26의 해결책: DFL을 제거하고 좌표를 직접 예측하는 박스 회귀로 대체했습니다. 이를 통해 학습과 추론 과정이 단순화됩니다.
Dual Assignment (NMS-Free): YOLOv10에서 영감을 받았습니다.
- 학습 시: one-to-many + one-to-one 헤드를 동시에 사용. one-to-many는 백본/넥에 풍부한 감독 신호를 제공하고, one-to-one은 각 객체에 하나의 예측만 대응시킵니다
- 추론 시: one-to-many 헤드를 제거하고 one-to-one 헤드만 사용하여 NMS 없이 최종 탐지 결과를 직접 출력
- Top-K 선택: IoU 비교 없이 분류 신뢰도 점수 기반으로 상위 K개 예측을 선택
ProgLoss (Progressive Loss Balancing): 학습 신호의 가중치를 시간에 따라 동적으로 조정합니다.
- 초기 단계: one-to-many 헤드에 높은 가중치 → 학습 안정화, 재현율 향상
- 후기 단계: one-to-one 헤드로 점진적 이동 → 추론 동작과 학습을 일치시킴
- 결과: 수렴이 부드러워지고, 불안정한 학습 실행이 줄어들며, 최종 성능이 일관됨
STAL (Small-Target-Aware Label Assignment): 기존 TAL(Task Alignment Learning)은 매우 작은 객체를 자주 무시하는 문제가 있었습니다. STAL은 이를 해결하기 위해 640×640 입력 이미지 기준으로 8×8 픽셀 이하의 소형 객체에 최소 4개의 앵커를 보장하여 아무리 작은 객체도 학습 손실에 기여하도록 만듭니다.
LLM 학습에 사용되는 Muon 옵티마이저에서 영감을 받은 하이브리드 옵티마이저입니다.


COCO 데이터셋 기준 mAP와 NVIDIA T4 GPU 기준 속도를 비교한 결과:
YOLO26은 아키텍처와 학습 메커니즘 모두에서 이전 버전 대비 여러 개선을 도입했습니다. 논문은 이를 다음과 같이 평가합니다:
"YOLO26은 이전 버전의 개선된 버전이지, 파괴적인 재설계는 아니다."
다만, 소형 객체 탐지 정확도 향상, 추론 단순화, 연산 비용 절감이라는 측면에서 엣지 디바이스에 적합한 실용적인 진화라고 결론 짓습니다.