
처음에는 사용자의 북마크에 저장돼있는 postId가 겹치면 예외처리를 해주는 방식을 계속 생각하면서 코드를 짜는데 실패했다.위에 주석 처리해놓은 코드는 사용자 누군가가 그 게시물을 북마크에 저장하면 다른사람은 아예 저장하지 못하게 만든 것 (실패작)성공한 코드는 특정

@Id : 직접 엔티티 기본키 필드에 직접 값을 넣어 등록@GeneratedValue : 자동 할당⇒ PK를 나타내기 위해 @Id 어노테이션을 사용하며, 생성 전략을 정의하기 위해 @GeneratedValue 를 사용↳ https://yoonbing9.tist

코드 리팩토링 하는 시간을 가졌다.먼저, 본인과 팀원들의 코드를 리뷰 & 질문하고, 조금 더 나은방식으로 코드를 짜보기 위해서 튜터님들의 의견을 반영하고 찾아보면서 수정했다. 우여곡절이 있었고 아직도 해결되지 않은 문제가 있지만, 한발자국 더 나아간 것 같다고 생각한다

어제 쪽지 기능을 프론트-백과 연결하면서 DB에 저장돼있는 쪽지 생성시간을 가져올 수 없는 문제와 마주쳤다.이유는 createDate가 @MappedSuperclass로 클래스를 위임받아 사용하기 때문이였는데, 이는 엔티티가 아니고 테이블과 매핑되지 않고 단순히 엔티티

바꿔야 하는 부분게시글 상세 페이지 프로필 ✔︎게시글 상세 페이지 쪽지 ✔︎쪽지 답장 ✔︎시도 해본 것상세읽기에서 바로 .html로 닉네임을 보내준다. (nickname이 안들어옴)온클릭 함수에서 val로 바로 보내주기 (nickname이 안들어옴)hbs에서 () 사이
✔︎ 문제 원인쪽지 상세읽기(Get)를 하면 읽음 상태가 읽지않음(false) → 읽음(true) 으로 변경되는데, 보낸 쪽지함에서 쪽지를 보낸 유저가 읽을 때에도 읽음 상태가 변경되는 문제가 있었습니다.✔︎ 해결 방법보낸 쪽지 리스트에서 자신이 보낸 쪽지를 읽었을 때

\`org.springframework.dao.DataIntegrityViolationException: A different object with the same identifier value was already associated with the session :

org.springframework.beans.factory.BeanCreationException: Error creating bean with name 'entityManagerFactory' defined in class path resource \[org/spr

연관관계에서 onetoone 또는 oneToMany ManyToOne으로 연결했을 때 한쪽을 참조하고있는 Fk이자 PK의 값을 이상하게 설정했을때 생기는 에러또는 연관관계를 잘못 설정할 경우인줄 알고 계속 연관관계를 수정했는데....chatRoom이 Embedded i

Cart 장바구니 엔티티는 복합키이기 때문에 @Embeddable 클래스를 가지고 있다.이때 Cart 엔티티에서 private CartEmbedded id = new CartEmbedded(); 라고 객체를 생성해주고 있는데(수업에서 이렇게 했기 때문에 그대로 하고있었

DTO에서 멤버변수만 설정해주고 생성자를 만들지 않았으면서repository에서public ChatRoomDTO findByUserId(String userId); 처럼 DTO를 쓰려고 하면 에러 뜬다.org.springframework.core.convert.Conv

\-> 테스트 할때나 사용해라이 외 일반 메소드 주입방법이 있는데 거의 사용할 필요가 없다.객체의 불변성 확보테스트 코드의 작성final 키워드 작성 및 Lombok과의 결합스프링에 비침투적인 코드 작성5.순환 참조 에러 방지이중에서 3번에 대해 알아보면, 생성자 주입

서비스를 테스트하는데, 객체를 만들어야 하는 일이 생겼다.(채팅방 만들기)근데 이걸 어떤 메서드를 어디에 만들어서 이용해야 할까? 생각하다가 여러가지를 찾게됐다.https://hyeonic.tistory.com/191 라는 블로그를 보다가static 메서드가

com.fasterxml.jackson.databind.exc.InvalidDefinitionException: No serializer found for class org.hibernate.proxy.pojo.bytebuddy.ByteBuddyInterceptor a
https://velog.io/@roro/JPA-JPQL-update-%EC%BF%BC%EB%A6%AC%EB%B2%8C%ED%81%AC%EC%99%80-%EC%98%81%EC%86%8D%EC%84%B1-%EC%BB%A8%ED%85%8D%EC%8A%A4%ED%8
java.lang.IllegalStateException: No primary or single unique constructor found for interface java.util.List에러가 떴다. 실행한 컨트롤러는RestController가 @Controlle
com.fasterxml.jackson.databind.exc.InvalidDefinitionException: Cannot construct instance of com.myomi.cart.dto.CartDeleteRequestDto (no Creators, like

org.hibernate.hql.internal.QueryExecutionRequestException: Not supported for DML operations \[DELETE FROM com.myomi.cart.entity.Cart c WHERE c.id.user

@RequestBody로 클라이언트의 정보를 받아올 때, requestDto에 Product의 정보를 담아와야하는데, product에는 컬럼이 아주 많음이 정보 다 안담아주고 쿼리에 필요한 주요 값만 가져오면됨\-> 쿼리에 필요한? product의 pNum만 필요하기

장바구니인 Cart 엔티티에서 본인이 담은 장바구니목록을 조회할 때 N+1 문제가 나타난다.아래와 같이 장바구니의 목록을 잘 select 해온 후 @ManyToOne으로 가지고 있는 User와 Product의 정보들도 다 select 해온다..그래서 해결할 수 있는 방

com.fasterxml.jackson.databind.exc.InvalidDefinitionException: No serializer found for class org.hibernate.proxy.pojo.bytebuddy.ByteBuddyInterceptor a
Caused by: org.springframework.beans.factory.UnsatisfiedDependencyException: Error creating bean with name 'orderController' defined in file \[/Users/

글들을 볼 때 마다 Order 엔티티에서 왜 List<OrderDetail> orderDetail;로 가지지 않고 List<OrderDetail> orderDetail = new ArrayList<>(); 로 변수를 가지는건지 궁금했다.한 주문마다 여러

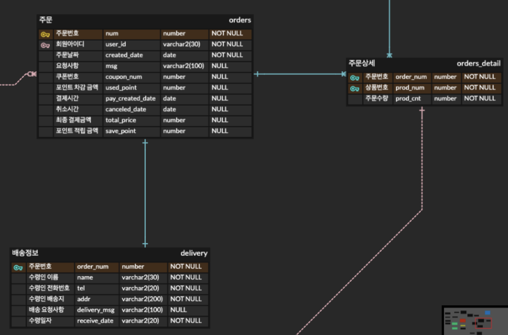
Order, OrderDetail, Delivery 3개의 엔티티가 있다.Order는 OrderDetail을 @OneToMany로 가지고,OrderDetail은 Order를 @ManyToOne으로 가진다.Order(mappedBy)와 Delivery(주인)는 @OneT
Repository에서 find해올 때 에러가 떴다.unable to locate attribute with the the given name 어쩌구 저쩌구문제가 생긴 엔티티는 Order였고, 그 안에 oNum(PK)가 있었는데findByUserIdAndONum 으로
JPA에서 순환참조 문제는 이제 알고보니까는, 엔티티를 조회할 떄 발생하는 게 아니라entity를 json으로 변환할 때 즉, Entity To Json serialize할 때 (보통 controller 단)에서 일어나는 문제Entity를 Json으로 변환하면서, 연관
https://www.inflearn.com/questions/16235/%EC%83%9D%EC%84%B1-%EB%A9%94%EC%84%9C%EB%93%9C-setter-%EC%A7%88%EB%AC%B8

org.hibernate.PersistentObjectException: detached entity passed to persist: com.myomi.product.entity.Product\-> 찾아보면 Cascade문제다, sequence문제다 말만 있어서 다해

.w.s.m.s.DefaultHandlerExceptionResolver : Resolved \[org.springframework.http.converter.HttpMessageNotReadableException: JSON parse error: Cannot des
https://aandi.tistory.com/28
Servlet.service() for servlet \[dispatcherServlet] in context with path \[/myomi] threw exception \[Request processing failed; nested exception is org
select 태그 설명 : https://goodsgoods.tistory.com/249js 날짜 더하기,빼기 : https://7942yongdae.tistory.com/40js 날짜 형식 : https://7942yongdae.tistor

WebSocketAnnotationMethodMessageHandler : Unhandled exception from message handler method채팅만 있던 프로젝트에서 Spring security와 jwt를 구현해 놓은 프로젝트에 연결하려고 하니 생긴
pageable은 원하는 만큼만 불러오는게 아니라 한번에 전체목록을 불러온 후 하는 거라 효율이 좋지 않다.

https://zorba91.tistory.com/24@Transitional에서 RuntimeException이 나면 전체 rollback이 진행된다. 근데 생각해보니 Exception이 나면 아예 실행이 멈추니 에러가 발생했는데 어디서 에러가 났는지 사용자

사용자의 요청이 들어오면 Controller에서 service를 호출함service에서 throw Exception(에러코드, 메시지) 를 던지면, GlobalExceptionHandler(말 그대로 exception 핸들러)가 controller에서 던진 예외(con

위와 같은 에러가 계속 뜨면서, 결제 창이 켰다가 꺼지는게 계속 일어났음.........저 에러를 찾다보니 오타가 있어서 요청이 안됐다는 글을 보고, https://github.com/iamport/iamport-manual/blob/master/%EC%9D%

return new ResponseDetailsorg.springframework.http.converter.HttpMessageNotWritableException: Could not write JSON: Infinite recursion (StackOverflowE