Pod Scheduling



1-1) Node Labeling
kubectl label nodes k8s-node1 kr=az-1
kubectl label nodes k8s-node2 us=az-1
1-2) MatchExpressions
apiVersion: v1
kind: Pod
metadata:
name: pod-match-expressions1
spec:
affinity:
nodeAffinity:
requiredDuringSchedulingIgnoredDuringExecution:
nodeSelectorTerms:
- matchExpressions:
- {key: kr, operator: Exists}
containers:
- name: container
image: kubetm/app
terminationGracePeriodSeconds: 0
1-3) Required
apiVersion: v1
kind: Pod
metadata:
name: pod-required
spec:
affinity:
nodeAffinity:
requiredDuringSchedulingIgnoredDuringExecution:
nodeSelectorTerms:
- matchExpressions:
- {key: ch, operator: Exists}
containers:
- name: container
image: kubetm/app
terminationGracePeriodSeconds: 0
PodAffinity

2-1) Node Labeling
kubectl label nodes k8s-node1 a-team=1
kubectl label nodes k8s-node2 a-team=2
2-2) Web1 Pod
apiVersion: v1
kind: Pod
metadata:
name: web1
labels:
type: web1
spec:
nodeSelector:
a-team: '1'
containers:
- name: container
image: kubetm/app
terminationGracePeriodSeconds: 0
2-3) Web1 Affinity Pod
apiVersion: v1
kind: Pod
metadata:
name: server1
spec:
affinity:
podAffinity:
requiredDuringSchedulingIgnoredDuringExecution:
- topologyKey: a-team
labelSelector:
matchExpressions:
- {key: type, operator: In, values: [web1]}
containers:
- name: container
image: kubetm/app
terminationGracePeriodSeconds: 0
2-4) Web2 Affinity Pod
apiVersion: v1
kind: Pod
metadata:
name: server2
spec:
affinity:
podAffinity:
requiredDuringSchedulingIgnoredDuringExecution:
- topologyKey: a-team
labelSelector:
matchExpressions:
- {key: type, operator: In, values: [web2]}
containers:
- name: container
image: kubetm/app
terminationGracePeriodSeconds: 0
2-5) Web2 Pod
apiVersion: v1
kind: Pod
metadata:
name: web2
labels:
type: web2
spec:
nodeSelector:
a-team: '2'
containers:
- name: container
image: kubetm/app
terminationGracePeriodSeconds: 0

2-6) Master Pod
apiVersion: v1
kind: Pod
metadata:
name: master
labels:
type: master
spec:
nodeSelector:
a-team: '1'
containers:
- name: container
image: kubetm/app
terminationGracePeriodSeconds: 0
2-7) Master Anti-Affinity Pod
apiVersion: v1
kind: Pod
metadata:
name: slave
spec:
affinity:
podAntiAffinity:
requiredDuringSchedulingIgnoredDuringExecution:
- topologyKey: a-team
labelSelector:
matchExpressions:
- {key: type, operator: In, values: [master]}
containers:
- name: container
image: kubetm/app
terminationGracePeriodSeconds: 0

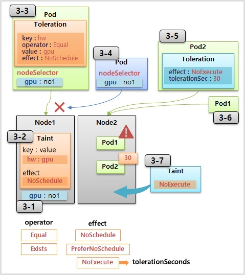
3-1) Node Labeling
kubectl label nodes k8s-node1 gpu=no1
3-2) Node1 - Taint
kubectl taint nodes k8s-node1 hw=gpu:NoSchedule
3-3) Pod with Toleration
apiVersion: v1
kind: Pod
metadata:
name: pod-with-toleration
spec:
nodeSelector:
gpu: no1
tolerations:
- effect: NoSchedule
key: hw
operator: Equal
value: gpu
containers:
- name: container
image: kubetm/app
terminationGracePeriodSeconds: 0
3-4) Pod without Toleration
apiVersion: v1
kind: Pod
metadata:
name: pod-without-toleration
spec:
nodeSelector:
gpu: no1
containers:
- name: container
image: kubetm/app
terminationGracePeriodSeconds: 0
3-5) Pod1 with NoExecute
apiVersion: v1
kind: Pod
metadata:
name: pod1-with-no-execute
spec:
tolerations:
- effect: NoExecute
key: out-of-disk
operator: Exists
tolerationSeconds: 30
containers:
- name: container
image: kubetm/app
terminationGracePeriodSeconds: 0
3-6) Pod2 with NoExecute
apiVersion: v1
kind: Pod
metadata:
name: pod2-without-no-execute
spec:
containers:
- name: container
image: kubetm/app
terminationGracePeriodSeconds: 0
3-7) Node2 - Taint
kubectl taint nodes k8s-node1 hw=gpu:NoSchedule-
kubectl taint nodes k8s-node2 out-of-disk=True:NoExecute