[Spring Boot] SNS 프로젝트

김현정·2025년 4월 11일
0

프로젝트 설명 (일정 API)

이 프로젝트는 소셜 네트워크의 뉴스피드 기능을 중심으로 구현된 웹 서비스입니다. 사용자는 게시물을 작성하고, 친구를 추가하고, 댓글이나 좋아요로 상호작용할 수 있습니다. 로그인 필터 기반의 인증 처리, 친구 기능의 양방향 관계 설정 등 실제 SNS의 핵심 기능을 직접 설계하고 구현하는 것을 목표로 했습니다.


깃 허브 링크 : https://github.com/Kimminu7/SNS_Project/tree/main
프로젝트 정리본 : https://velog.io/@todok0317/Spring-Boot-SNS-프로젝트
시연 영상 링크 : https://youtu.be/tyOUhAh4MhI
프로젝트 트러블슈팅 : https://velog.io/@todok0317/Spring-Boots-SNS-프로젝트


주요 구현 기능

  • 회원 기능

    • 회원 가입, 로그인, 회원 정보 수정

    • 비밀번호 유효성 검사, 로그인 필터로 인증 처리

  • 게시물 기능

    • 게시물 작성, 수정, 조회
  • 좋아요 기능 구현

  • 댓글 기능

    • 댓글 작성, 수정, 삭제

    • 댓글은 게시물과 유저와의 연관관계를 가짐

    • 댓글 작성자만 수정/삭제 가능

  • 친구 기능

    • 친구 요청, 수락, 삭제 기능

    • 친구 목록 조회 (수신/송신)

    • 친구 수락 및 삭제 시 양방향 관계 동기화 처리

    • 친구 요청 여부 확인 및 중복 방지


기술적 포인트

  • 인증: 필터를 이용한 로그인 인증 구현 (WebConfig, LoginFilter)

  • 유효성 검사: @Pattern과 Service 계층 조건 검사 방식.

  • 연관 관계: User ↔ Friend, User ↔ Post, User ↔ Comment 등 양방향/단방향 매핑 조절


기술 스택

  • Java 17
  • Spring Boot
  • MySQL
  • Spring Data JPA
  • Postman (API 테스트용)
  • 필터 기반 로그인 처리, 세션 기반 인증
  • IntelliJ IDEA
  • Lombok, Jakarta Validation
  • GitHub

API 명세서







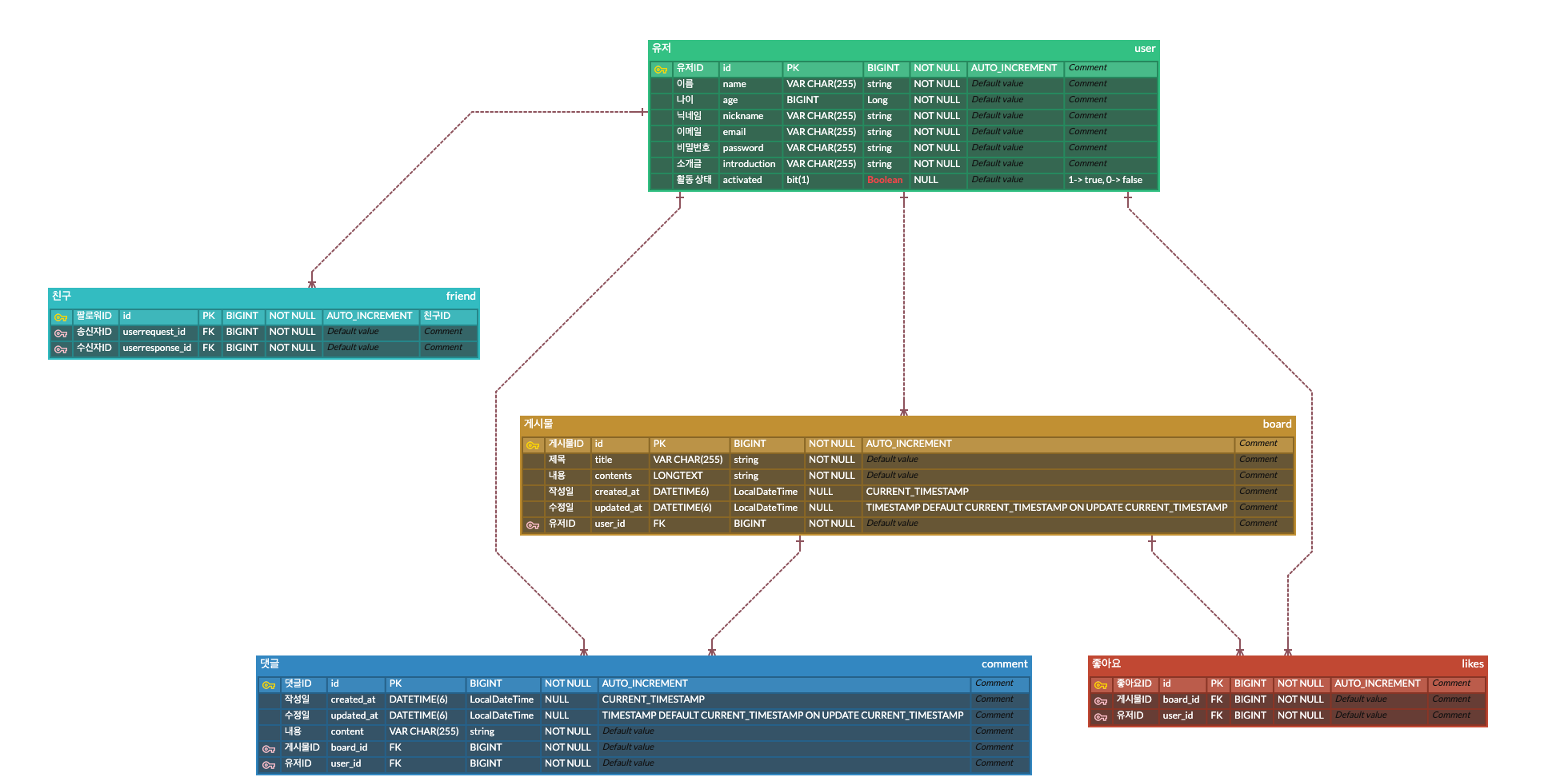
ERD 작성


SQL 작성

CREATE TABLE `likes` (
	`id`	BIGINT	NOT NULL	DEFAULT AUTO_INCREMENT,
	`board_id`	BIGINT	NOT NULL,
	`user_id`	BIGINT	NOT NULL
);

CREATE TABLE `friend` (
	`id`	BIGINT	NOT NULL	DEFAULT AUTO_INCREMENT	COMMENT '친구ID',
	`userrequest_id`	BIGINT	NOT NULL,
	`userresponse_id`	BIGINT	NOT NULL
);

CREATE TABLE `comment` (
	`id`	BIGINT	NOT NULL	DEFAULT AUTO_INCREMENT,
	`created_at`	LocalDateTime	NULL	DEFAULT CURRENT_TIMESTAMP,
	`updated_at`	LocalDateTime	NULL	DEFAULT TIMESTAMP DEFAULT CURRENT_TIMESTAMP ON UPDATE CURRENT_TIMESTAMP,
	`content`	string	NOT NULL,
	`board_id`	BIGINT	NOT NULL,
	`user_id`	BIGINT	NOT NULL
);

CREATE TABLE `user` (
	`id`	BIGINT	NOT NULL	DEFAULT AUTO_INCREMENT,
	`name`	string	NOT NULL,
	`age`	Long	NOT NULL,
	`nickname`	string	NOT NULL,
	`email`	string	NOT NULL,
	`password`	string	NOT NULL,
	`introduction`	string	NOT NULL,
	`activated`	Boolean	NULL	COMMENT '1-> true, 0-> false'
);

CREATE TABLE `board` (
	`id`	BIGINT	NOT NULL	DEFAULT AUTO_INCREMENT,
	`title`	string	NOT NULL,
	`contents`	string	NOT NULL,
	`created_at`	LocalDateTime	NULL	DEFAULT CURRENT_TIMESTAMP,
	`updated_at`	LocalDateTime	NULL	DEFAULT TIMESTAMP DEFAULT CURRENT_TIMESTAMP ON UPDATE CURRENT_TIMESTAMP,
	`user_id`	BIGINT	NOT NULL
);

ALTER TABLE `likes` ADD CONSTRAINT `PK_LIKES` PRIMARY KEY (`id`);

ALTER TABLE `friend` ADD CONSTRAINT `PK_FRIEND` PRIMARY KEY (`id`);

ALTER TABLE `comment` ADD CONSTRAINT `PK_COMMENT` PRIMARY KEY (`id`);

ALTER TABLE `user` ADD CONSTRAINT `PK_USER` PRIMARY KEY (`id`);

ALTER TABLE `board` ADD CONSTRAINT `PK_BOARD` PRIMARY KEY (`id`);

역할들 정리

0개의 댓글