2024.02.20
오늘 학습한 내용 : sql 기초
특징>
무결성(integrity)
- 데이터베이스안의 데이터는 오류가 없어야함
- 제약 조건(constrain)이라는 특성 가짐
데이터의 독립성
- 데이터베이스 크기 변경하거나 데이터 파일의 저장소 변경시 기존에 작성 된 응용프로그램은 전혀 영향 받지 않아야한다.
보안
- 데이터베이스 안의 데이터를 소유한 사람이나 데이터에 접근이 허가된 사람만 접근할 수 있어야 한다.
- 접근할 때도 사용자의 계정에 따라서 다른 권한 가짐
데이터 중복의 최소화
응용프로그램 제작 및 수정이 쉬워짐
- 통일된 방식으로 응용프로그램 작성 가능
- 유지보수 또한 쉬워짐
데이터의 안전성 향상
- 대부분의 DBMS가 제공하는 백업,복원 기능 이용
- 데이터가 깨지는 문제가 발생할 경우 원상으로 복원, 복구하는 방법이 명확해짐
파일시스템 사용
데이터베이스 관리시스템 (DBMS)
분석, 설계, 구현, 시험, 유지보수의 5단계
분석
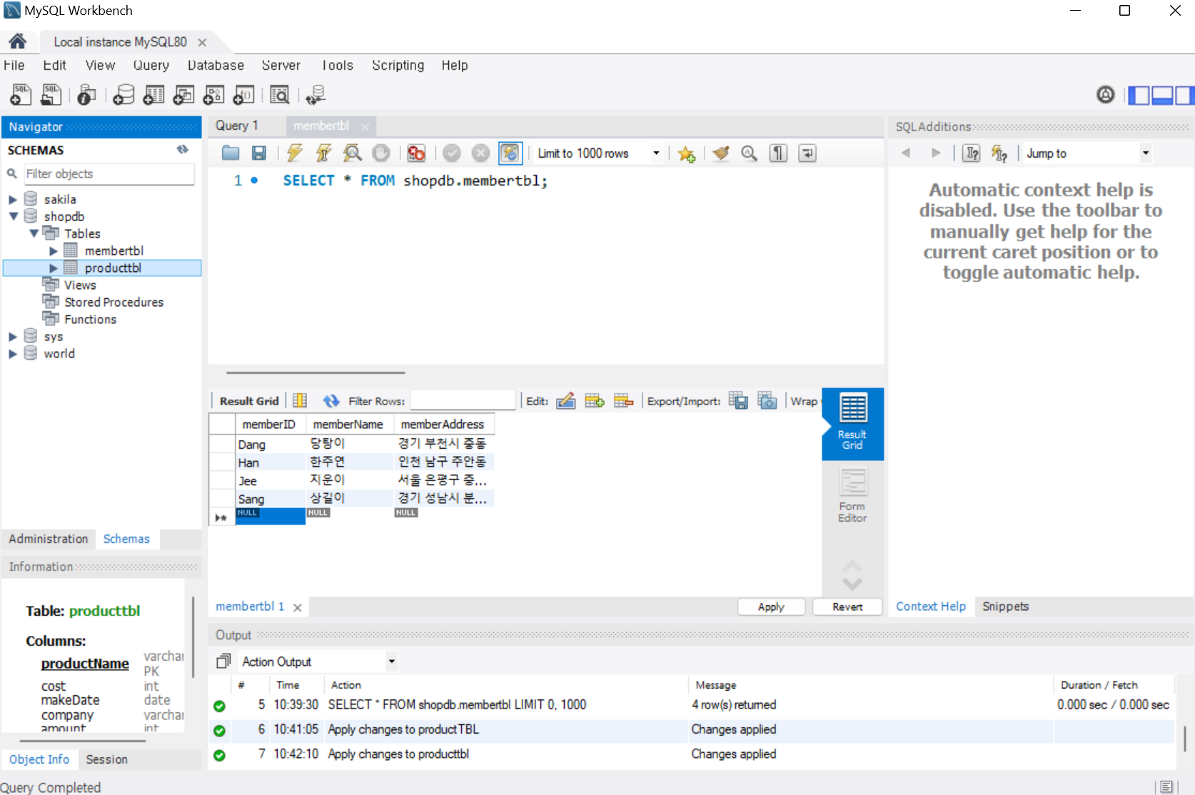
1. 데이터베이스 생성
'쇼핑몰'(shopDB)데이터 베이스 생성하기


2. 테이블 생성(memberTBL, productTBL)
생성된 [shopdb]를 확장하고 [Tables]를 선택하고 마우스 우 클릭 후 [Create Table] 선택

테이블의 내용을 입력한다.

apply를 통해 최종적으로 table을 생성한다
3. 데이터 입력


SELECT의 기본 형식 : SELECT 열 이름 FROM 테이블 이름[WHERE 조건]
SELECT 열 이름
FROM 테이블 이름
WHERE 조건
USE 구문
USE 데이터베이스_이름;
WHERE 절
SELECT 필드이름 FROM 테이블이름 WHERE 조건식;
관계 연산자의 사용
SELECT userID, NAME FROM USERTBL WHERE NAME = 'ㅇㅈㅅ';
BETWEEN, IN, LIKE
SELECT * FROM USERTBL WHERE BIRTHYEAR BETWEEN 1970 AND 1980
SELECT * FROM USERTBL WHERE BIRTHYEAR IN(1972,1979,1971)
SELECT * FROM USERTBL WHERE NAME LIKE '김%'
Subquery
쿼리문안에 또 쿼리문이 들어있는 것
SELECT NAME, HEIGHT FROM USERTBL
WHERE HEIGHT = (SELECT MAX(HEIGHT) FROM USERTBL) OR HEIGHT = (SELECT MIN(HEIGHT) FROM USERTBL);
ANY, ALL

SELECT NAME, HEIGHT FROM USERTBL
WHERE HEIGHT >= ANY(SELECT HEIGHT FROM USERTBL WHERE USERID LIKE 'K%'); -- SOME도 동일 ( 173보다 크거나 또는 177보다 큰)
SELECT NAME, HEIGHT FROM USERTBL
WHERE HEIGHT = ANY(SELECT HEIGHT FROM USERTBL WHERE USERID LIKE 'K%'); -- SOME도 동일 (173 또는 177)
SELECT NAME, HEIGHT FROM USERTBL
WHERE HEIGHT >= ALL(SELECT HEIGHT FROM USERTBL WHERE USERID LIKE 'K%');
DISTINCT : 중복제거 (출력문의 중복 제거)
SELECT DISTINCT ADDR FROM USERTBL;

LIMIT : 상위 A개 출력, LIMIT A,B 상위 A~B 출력
SELECT DISTINCT ADDR FROM usertbl LIMIT 2 # 상위 2개 출력
테이블 복사 query
형식
- create table 새로운 테이블 (select 복사할 열 from 기존 테이블)
- create table 새로운 테이블 as select 복사할 열 from 기존 테이블
기존 테이블>

-- 테이블 복사 쿼리
--1
CREATE TABLE USERTBL_COPY (SELECT * FROM USERTBL);
SELECT * FROM USERTBL_COPY; -- 원본은 유지하고 카피를 통해 데이터 조작할때 사용
--2
CREATE TABLE USERTBL_COPY2 (SELECT NAME FROM USERTBL); -- 일부분만 카피도 가능
SELECT * FROM usertbl_COPY2;
--3
CREATE TABLE USERTBL_COPY3 AS SELECT NAME, ADDR FROM USERTBL;
SELECT * FROM usertbl_COPY3;
집계함수
-- group by : ~별 ~
SELECT ADDR FROM USERTBL GROUP BY 1; -- 각 그룹별 로 ADDR을 묶으면 서울 경북, 경기, .. 등 지역별로 나열된다 여기서 다른 열을 추가하면 기존 데이터에서 그룹화된 열으 기준으로 데이터가 정렬된다
SELECT ADDR, AVG(HEIGHT) FROM USERTBL GROUP BY 1;
-- 문제. 각 고객별, 평균 구매 갯수
SELECT * FROM buytbl;
SELECT USERID, AVG(AMOUNT)AS AVG_AMOUNT FROM buytbl GROUP BY 1 ;
-- 고객별 평균 구매액
SELECT * FROM buytbl;
SELECT USERID, AVG(PRICE*AMOUNT)AS AVG_BUY_PRICE FROM buytbl GROUP BY 1;
```


[출처]http://www.gurubee.net/lecture/2373
Having 절
Having 절은 그룹 함수를 사용하여 그룹화된 결과에 대한 조건을 지정하는 데 사용
where절 vs Having 절

사용자 별 총 구매액 구하기
-- where절 사용
select *
from(select userid as id, sum(price*amount) as total_price
from buytbl
group by 1)T
where T.total_price > 1000
-- Having절 사용
select userid as id, sum(price*amount) as total_price
from buytbl
group by 1
having sum(price*amount) > 1000
위의 문제에서 where절의 경우 개별 열에 대한 조건을 줄수 있기에 직접적으로 sum(price*amount)에 대한 접근이 불가능하고 subquery를 통해 where절을 사용한 것이다.
Having절의 경우 group by로 묶인 userid에 대한 sum(price*amount)이기에 직접 접근이 가능하다.
ROLL UP
select num,groupName, sum(price*amount) as '비용'
from buytbl
group by 1,2
with rollup

INSERT INTO 테이블명(열1,열2,,,) VALUES (값1,값2,,,,)
create table testtbl5 (id int, username varchar(45), age int); -- 새로운 테이블 생성
-- 1. 기본
insert into testtbl5 values (1, '홍길동', 25);
-- 2. 테이블의 열중 값을 넣고 싶지 않을 때
insert into testtbl5(id, username) values (2,'옥현승'); -- age를 입력하고 싶지않다면(null) 테이블 이름 뒤에 입력할 열의 목록을 언급해야한다.
-- 3. 테이블의 열을 순서를 바꾸어 insert 하고 싶을 때
insert into testtbl5(username, id, age) values ('신민석', 3, 27); -- 입력할 열의 순서를 바꾸고 싶어도 열의 순서를 고려하여 언급해야한다.
select * from testtbl5
결과>

결과는 3가지의 insert문을 username만 바꿔가며 계속해서 insert 해준 결과이다.
Insert : auto_increment
-- 자동으로 증가하는 AUTO_INCREMENT
create table testtbl6(id int auto_increment primary key, username varchar(45), age int);
-- auto_increment가 설정된 속성은 insert시 null로 지정한다.
insert into testtbl6 values(null,'도언',27);
insert into testtbl6 values(null,'동후',7);
insert into testtbl6 values(null,'제건',90);
-- 여러개의 데이터 한 번에 insert하기
insert into testtbl6 values(null,'동성',27),(null,'민석',27),(null,'승진',27);
select * from testtbl6
Result>

결과를 보면 id가 auto_increment에 의해 자동으로 1씩 증가된 것을 알 수있다.
대량의 샘플 데이터 생성하기
형식1 (테이블 -> 테이블 by insert):
INSERT INTO 테이블명 (열1, 열2, ...)
SELECT문 ;
형식2 (테이블 생성 과정에서 다른 테이블 데이터 갖고오기):
create 새로운 테이블명
(selet 열1,열2,열3,... from 기존 테이블명);
예시>
-- 대량의 샘플 데이터 생성
-- 1. 테이블 -> 테이블
create table testtbl8 (id int, username varchar(45), age int);
insert into testtbl8
select id, username, age from testtbl6;
select * from testtbl8;
-- 2. 테이블 생성부터 데이터 갖고오기
create table testtbl9
(select id, username, age from testtbl6);
select * from testtbl9;
Result>

testtbl8, testtbl9 모두 testtbl6의 데이터를 그대로 갖고왔기에 결과는 다음과 같다.