
위의 링크를 이용해 만든다
먼저 확실한 변칙부여를 위해 하나의 noise만 사용하지 않고,
2개의 noise를 사용하고, direction도 함께 줘서
바람이 부는것처럼 움직이도록 하겠음
먼저 아래의 scrollUV라는 SubGraph를 만들어놔야함


이렇게 scrollUV를 이용해 각 noise를 컨트롤할 speed와 size를 이용해 noise를 설정하여
두 noise의 반환값을 곱한다
0이 되는 부분은 무엇을 곱해도 0이되고,
1인부분은 무엇을 곱해도 곱한 수가 됨

1번에서 출력된 float값을 가지고,
strength라는 값과 곱해준다
strength : 힘의 크기
다만 strength를 곱한 값을 그대로 사용하면 100, 1000얼마든지 숫자가 커질 수 있으므로 적당한 값인
100을 나누어준다
direction이라는 vector3를 받아서 각 x,y,z에
strength를 곱하고 100을 나눈 값에 곱해준다.

2번에서 각각 구해진 x,y,z값을 원본 오브젝트의 x,y,z와
add를 하여 vector3로 합친 후 vertex로 연결한다

그럼 이렇게 direction값에 맞춰 x,y,z에 알맞게 noise를 줄 수있다
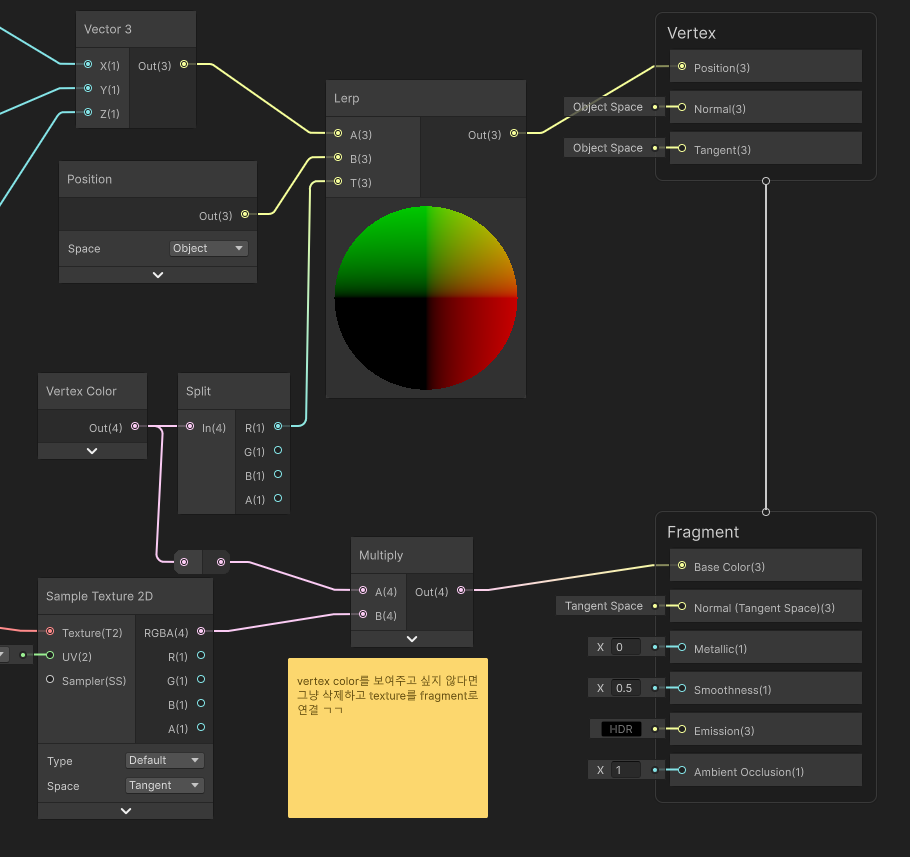
깃발처럼 특정 부분은 고정되어있고, 특정부분은 움직이는 쉐이더를 만들고싶음
간단하게 표현하면
vertex color = 쉐이더 예외처리

위 사진처럼 vertex color노드를 사용해서
움직이지 않길 원하는 색상이 빨간색이면 빨간색을 lerp로
움직이는 처리가 된 vector3와 오브젝트의 position을 보간해주면 됨
그럼 아래처럼 나옴
대신 움직이는 부분은 전부 다른색으로 칠해줘야함
예를들어 빨간색부분이 안움직이고 싶으면 그 외의 부분은 빨간색이 없는 부분을 칠해야함빨간색이 1일때, vertex color의 기본은 흰색이므로 (1,1,1)에 빨간색이 포함되어있어 전체가 안움직이게 됨ㅇㅇ
