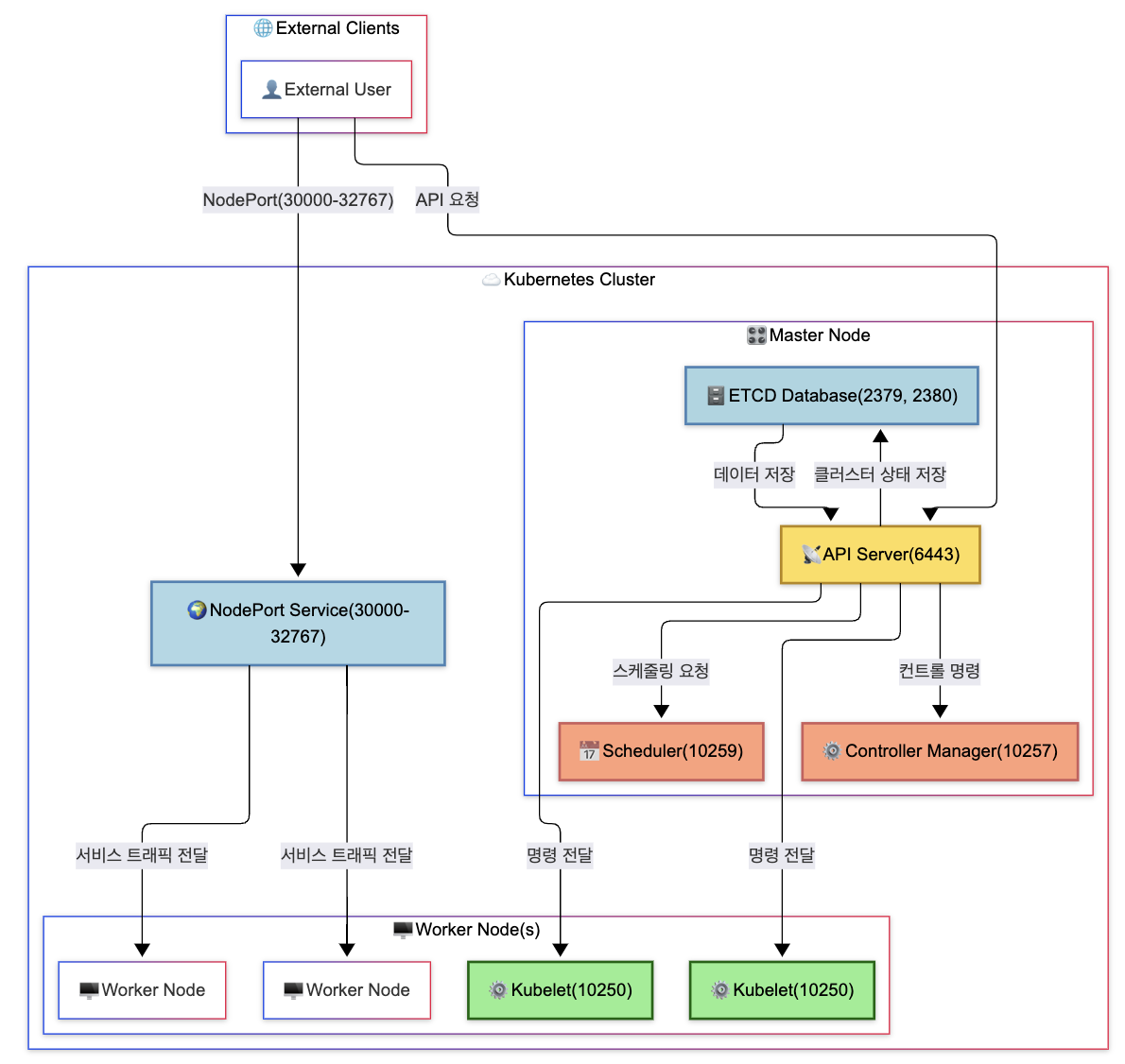
| 포트 번호 | 역할 |
|---|---|
| 6443 | API Server (Master Node에서 열어야 함) |
| 10250 | Kubelet (Master 및 Worker 노드에서 필요) |
| 10257 | Controller Manager (Master Node) |
| 10259 | Scheduler (Master Node) |
| 2379 | ETCD (Master Node에서 Kubernetes 데이터 저장) |
| 2380 | ETCD 클러스터 간 동기화 (다중 Master Node 환경) |
| 30000-32767 | Worker 노드에서 외부 서비스 노출 시 필요 (NodePort) |

✅ 2379 포트
Kubernetes 컨트롤 플레인이 클러스터 상태를 저장하고 조회할 때 사용✅ 2380 포트
