Subbetting 과 VLAN
1. 공통점 - 나눠준다.
VLAN p.534
1. 논리적인 가상 영역을 만든다.(나눠준다.)
-> 1대의 물리적인 스위치를 2대의 논리적인 스위치로 나눠서 사용
VLAN_Packet Tracer

-> 결과 : 원하지 않는 패킷이 다른 네트워크로 전달


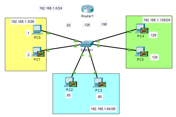
PC0>ping 192.168.1.63 -> ping 성공 PC1(같은 네트워크 영역)에서 ICMP retrun을 받은 것
PC0>ping 192.168.1.255 -> ping 실패
<실습1> vlan 설정으로 네트워크간 연결
VLAN 설정
switchport mode access
*access : 특정 포트의 모드를 access모드로 동작 시키는 명령어
Switch(config-if-range)#int range f0/3-4
Switch(config-if-range)#switchport mode access
Switch(config-if-range)#switchport access vlan 20
Switch(config-if-range)#int range f0/5-6
Switch(config-if-range)#switchport mode access
Switch(config-if-range)#siscswitchport access vlan 30
-> 나와 같은 네트워크에만 패킷을 전달
서로간의 연결이 차단 되었음(완전 고립) 보안성으로는 좋으나 편리성이 떨어짐
-> 라우터 (3계층)의 장비 필요(2계층 == 3계층 : 원하는 통신이 가능)


-> 2계층상에서의 문제, ARP 정보가 없음
PC2>ping 192.168.1.126 게이트웨이로 연결 x / vlan 할당을 안했기 때문에 서로 다른 vlan으로 할당 되어있음
vlan 할당이 필요
-> 물리적으로 하나의 스위치이지만 논리적으로는 스위치를 3개로 나눈 것처럼 사용


인력 충원과 재배치로 공간 협소로 사무실은 나누어짐
1. vlan 설정
-> vlan 설정은 했지만 같은 네트워크 영역, 게이트웨이와 연결되어 있지 않음 // 스위치끼리 연결이 필요


--> 비교적 적은 소규모 네트워크에서는 VLAN을 사용해도 괜찮지만 대규모일 경우 trunk를 사용해야한다.
실습) 서로 다른 네트워크간에 통신이 가능하도록 설정하시오.

VLAN 설정
Switch(config)#vlan 10
Switch(config-vlan)#name ENG
Switch(config-vlan)#vlan 20
Switch(config-vlan)#name HR
Switch(config-vlan)#vlan 30
Switch(config-vlan)#name SALES
Switch(config-if-range)#int range g0/2-3
Switch(config-if-range)#switchport mode access
Switch(config-if-range)#switchport access vlan 20
Switch(config-if-range)#int range g1/0-1
Switch(config-if-range)#switchport mode access
Switch(config-if-range)#switchport access vlan 30
Switch(config-if)#int g2/1
Switch(config-if)#switchport mode access
Switch(config-if)#switchport access vlan 10
Switch(config-if)#int g2/2
Switch(config-if)#switchport mode access
Switch(config-if)#switchport access vlan 20
Switch(config)#int g2/3
Switch(config-if)#switchport mode access
Switch(config-if)#switchport access vlan 30
추가 구성. 인력 충원과 재배치로 공간 협소로 사무실은 나누어짐


1 ------------- 1 1 1
2 ------------- 2 2 ------------- 2
3 ------------- 3 3 3
dot1q : IEEE 표준 프로토콜 //ISL : 시스코 독점(오래된), 시스코 조차도 사용x
18byte + 4 byte

-> 스위치에 들어갈 때(Inbound)

-> 스위치에서 나갈 때(Outbound) : vlan tag가 추가됨 4byte
TPID : 프로토콜 ID(8x8100 - 802.1q)
TCI : PCP, DEI(혼잡도) / VID (VLAN)