

bean이 된다 = spring bean container 안에 객체로 관리된다.

type casting 을 자동으로 해준다.

요청 파라미터가 자동으로 dto 에 담겨줘서 getter로 value를 불러올 수 있다.


@setter, @getter, @builder를 사용 가능하게 하는 라이브러리
Maven의 특징은 pop.xml로 필요한 라이브러리를 추가 삭제할 수 있다.

바로 jsp 페이지를 응답하는 경우가 없고 무조건 컨트롤러를 거쳐서 응답한다.

get 방식 요청 -> 컨트롤러가 응답할 데이터를 담고 jsp 페이지로 응답을 위임한다.




Model에 담는 페이지

응답을 보여줄 페이지

응답할 데이터를 model 에 담고 EL로 응답이 가능하다.







- templates 폴더 안에 있는 html 파일은 Thymeleaf가 해석을 하고 보여준다.
html 파일에 Thymeleaf가 읽을 수 있게 데이터를 박아놓기

[[${}]]
th:text="${}"
th:src="@{}"

4. th:each



list.of으로 배열 생성하기

list 의 th:each는 list를 짝지어주고 그 안에 있는 tmp로 데이터 박기

list와 th:each는 한 쌍으로 생각하기

페이징 처리할 때 활용할 수 있다.

모두 html 페이지에 데이터를 박기위해서 사용함
주체가 서버냐(Thymeleaf)? 클라이언트냐(Vue)?가 다름
=> 같은 목적이지만, 서버냐 클라이언트냐에 따라 사용하는 기술이 다름!

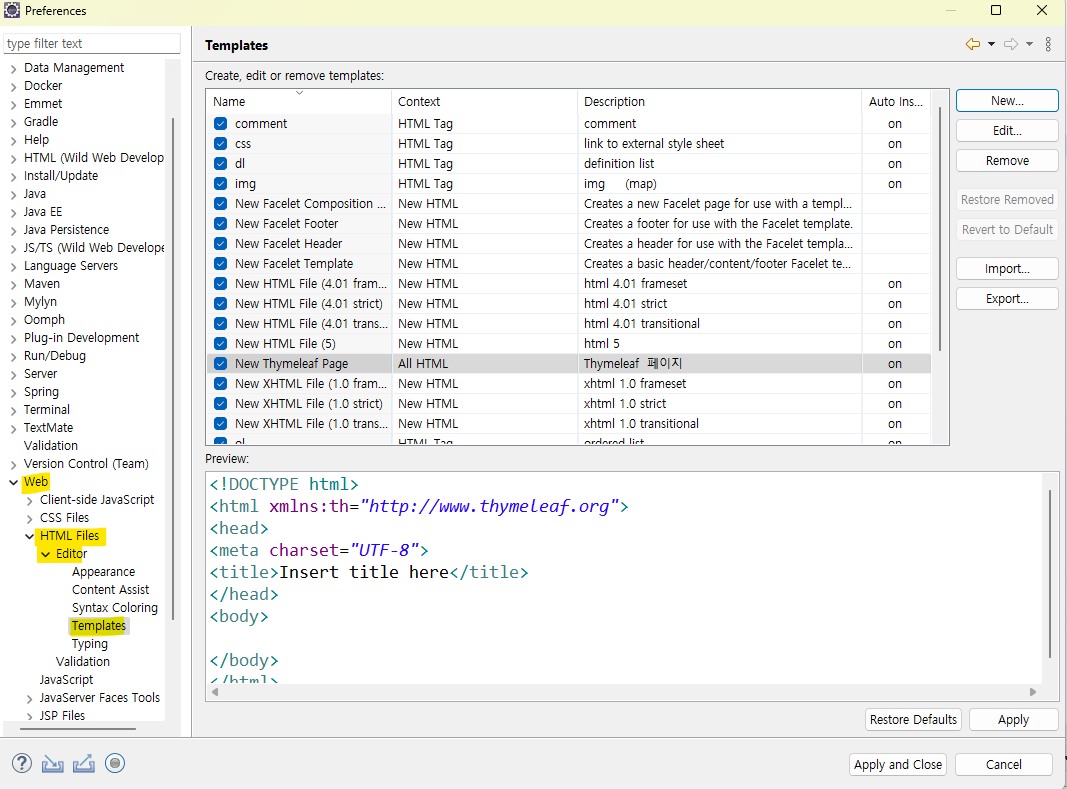
이클립스에 Thymeleaf로 해석하는 놈을 넣어서 오류 안 뜨게 만들기
window > Preferences >





DB 연동하는 방법을 알면 JSP 기반을 Spring 으로 변경해보기
1. dependency 추가하기
2. webapp , WEB-INF, views, jsp 생성