


미리 계산된 점(포인트)들의 모음(데이터 파일)이다.
보통 3D 모델의 애니메이션된 정점(버텍스) 위치를 시간별로 저장한 것들이 들어있다.
이 박스 안 항목들:
Point Count: 포인트(점)의 총 개수.
AttributeMap : position: 각 포인트의 위치(벡터).
AttributeMap : normal: 각 포인트의 법선(표면 방향).
AttributeMap : uv: 각 포인트에 대응되는 UV 좌표(텍스처 좌표).
요약: 이 파일에서 파티클을 배치할 위치, 방향, UV를 가져온다.
우선 포인트 캐시를 굽기 위해선

Window - Visual Effect - Utilites - Point Cache Bake Tool을 사용해야 한다.

그럼 이런 창이 하나 뜨는데, 원하는 FBX 파일을 유니티에 가져온 후에 사용하면 된다.
이때 Point Count는 컴퓨터 성능에 따라 갯수를 입력해줘야 한다. 갯수가 많을수록, 더 디테일하게 포지션을 확인 할 수 있다. 나는 우선 100만개로 진행했다.

또한 Export UVs 체크하여 텍스쳐를 가져올 수 있도록 한다.

로 저장

그 다음 point cache에 투입
그 후 position값을 Set Position from Map의 Attribute Map에 연결시켜주면 된다 .



Capacity:
Bounds Mode (Recorded 등)
Bounds / Bounds Padding


이 섹션은 Point Cache(또는 다른 Attribute Map) 에서 위치 데이터를 뽑아서 파티클의 시작 위치를 정하는 곳이다.
Sample Mode (샘플 모드)
이 드롭다운은 "Point Cache에서 어떻게 샘플(뽑기)할까?"를 정한다.
예시로 보이는 Random Constant Per Particle 설명:
Random Constant Per Particle: 각 파티클마다 Point Cache에서 무작위 하나의 포인트를 뽑아서 그 파티클에 항상 같은 값을 사용함. (파티클이 계속 같은 위치/브이값을 유지함)
다른 가능한 모드들(설정에 따라 다름):
Sequential: 포인트를 순서대로 하나씩 사용.
Random Per Frame: 매 프레임마다 무작위로 다시 샘플.
Direct Index: 인덱스(숫자)로 특정 포인트를 지정.
요약: 대부분 "각 파티클에 고정된 랜덤 포인트를 할당"하려면 Random Constant Per Particle을 사용해.
Attribute Map (어트리뷰트 맵)
드롭다운에서 어떤 어트리뷰트를 쓸지 고른다.
여기선 position이 선택되어 있어 → Point Cache의 위치 데이터를 사용하겠다는 뜻.
선택 가능한 것들: position, normal, uv 등. (Point Cache에 저장된 항목들 중에서)
예: uv 선택하면 텍스처 좌표(0~1 범위)를 뽑아올 수 있음.
Seed (시드)
랜덤을 제어하는 숫자. 같은 시드값이면 랜덤 결과가 재현됨(같은 패턴).
예: Seed = 0 과 Seed = 123 은 다른 배치. 디버깅할 때 바꿔보면 유용.
Value Bias (값 바이어스)
샘플한 값에 더해지는(shift) 값. (벡터의 각 축별로 더함)
예: position의 값에 Value Bias x=1 y=0 z=0 넣으면, 모든 샘플 위치가 x축으로 +1 이동함.
Value Scale (값 스케일)

샘플한 값에 곱하는(scale) 값. (벡터의 각 축별 배율)
예: position의 Value Scale x=2 y=2 z=2 넣으면, 샘플 위치들이 2배 커짐(원점에서 더 멀어짐).
이를 통해 모델링이 잘 보이는 구간을 직접 값을 바꿔가며 찾아줘야 한다.
정리: 실제 파티클 시작 위치 = (샘플된 position) * ValueScale + ValueBias

이 섹션은 파티클의 초기 방향(벡터) 을 어트리뷰트에서 가져오는 곳이다.
항목 구조는 Set Position from Map과 거의 동일:
Sample Mode: Random Constant Per Particle 등. 각 파티클에 대해 방향을 어떻게 샘플할지 정함.
Attribute Map: 여기선 uv가 선택되어 보임(이미지 기준). 즉 UV 값을 그 파티클의 방향(또는 어떤 속성)으로 사용하겠다는 뜻.
Seed / Value Bias / Value Scale: 위치와 같은 방식으로 동작.
주의: uv는 보통 (0..1, 0..1) 범위라서 방향으로 쓰려면 Value Scale로 -1..1 범위로 변환하거나, Multiply/Add로 보정해야 한다.
예: uv * 2 - 1 → uv(0~1)을 (-1~1) 범위로 바꿔 방향 벡터처럼 사용 가능.

포인트캐시의 uv를 연결한다.


Modeling Size라는 Exposed Parameter(인스펙터에서 조절 가능한 값)가 Value Scale 또는 다른 입력과 연결되어 있다.
이 값은 파티클의 크기 조정이나 샘플 위치의 스케일로 사용될 수 있다.
예: Modeling Size현재 10 = 5로 변경 → ValueScale에 연결되면 전반적으로 파티클 분포 범위가 절반으로 줄어듦.
모델링을 돌리면 안보이는 구간이 생긴다. 그 이유는 구성하고 있는 파티클이 쿼드이기 때문이다. (대량의 파티클의 경우 메쉬로 구성되어있으면 과부하가 크다.)
쿼드는 플레인 형태인데, 카메라와 수직으로 위치하게 되면 안 보이게 된다.


을 적용하면 항상 카메라를 쳐다보는 플레인 형태의 파티클로 할당된다.

파티클 입자 크기를 조절할 수 있다.
비주얼 이펙트 그래프는 자체적으로 UV데이터가 없어서
아까 포인트캐시를 만들 때 UV를 체크했었다. 그것을 활용할 것이다.
현재 나는 유니티 21.3.9f1 버전을 사용하고 있는데, 이 버전에서는 맵으로부터 UV를 가져오는 노드가 없다. 이유는 정확히 모르겠다.
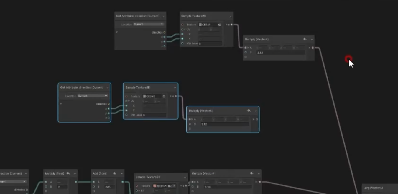
밖에 get attribute: direction와 Sample Texture2D를 생성한다.



그 다음 texture를 클릭하여 해당 fbx의 uv텍스쳐를 찾아 선택한다.

x,y 연결한다.

Update Particle 박스 안에 set color를 생성하여 연결해준다.

이때 파티클이 너무 어둡거나 밝다면 Multiply를 사용하면 밝기를 조절 할 수 있다.

만든 노드를 복사 붙여넣기 한 후

원하는 이미지로 변경한다.

Lerp노드를 추가하여 x,y에 연결해준다.

float 노드를 추가하여 오른쪽 마우스 - Convert to Property를 클릭


Lerp s에 연결


Backboard에서 float이름을 AnimationValue로 변경하고, 노출되도록 Exposed를 체크한다.
그 다음 레인지를 0에서 1사이로 조정하면 외부인스펙터에서 쉽게 컨트롤할 수 있다.

이 컬러 맵 텍스쳐의 맵핑이 더 오밀조밀하면 좋겠다고 생각한다면 x와 y에 일정한 값을 곱하고 더해 타일링할 수 있다.

애니메이션 밸류가 0이 됐을 때 위에 있는 음영 텍스처가 적용된다. 그리고 애니메이션 밸류가 1이 됐을 때 아래에 있는 컬러 텍스쳐가 적용되는 것인데 이때 문제점은 컬러텍스쳐 부분에서는 2D 처럼 음영 값이 잘 보이지 않게 된다.
즉 단순히 컬러 텍스쳐만 추가하게 되면 컬러가 반영될 땐 음영 데이터가 보이지 않게 된다.

이를 보완하기 위해 처음에 만들었던 FBX UV 텍스쳐(음영)을 한번 더 복사 붙여넣기 한다.

컬러텍스쳐 추가한 노드에 방금 복붙한 음영 노드를 multiply로 곱해준 후 다시 Lerp에 연결한다.

이번에 다루는 방식을 잘 알아두면 나중에 모델링 디자인을 마친 후 나만의 아트워크를 만들어 다양하게 만들 수 있다는 장점이 될 수 있기 때문에 유용하다.