
먼저, GPT backbone(placeholder)을 구현해보자.
GPT_CONFIG_124M = {
"vocab_size": 50257, # Vocabulary size
"context_length": 1024, # Context length
"emb_dim": 768, # Embedding dimension
"n_heads": 12, # Number of attention heads
"n_layers": 12, # Number of layers
"drop_rate": 0.1, # Dropout rate
"qkv_bias": False # Query-Key-Value bias
}
class DummyGPTModel(nn.Module):
def __init__(self, cfg):
super().__init__()
self.tok_emb = nn.Embedding(cfg["vocab_size"], cfg["emb_dim"])
self.pos_emb = nn.Embedding(cfg["context_length"], cfg["emb_dim"])
self.drop_emb = nn.Dropout(cfg["drop_rate"])
# Use a placeholder for TransformerBlock
self.trf_blocks = nn.Sequential(
*[DummyTransformerBlock(cfg) for _ in range(cfg["n_layers"])])
# Use a placeholder for LayerNorm
self.final_norm = DummyLayerNorm(cfg["emb_dim"])
self.out_head = nn.Linear(
cfg["emb_dim"], cfg["vocab_size"], bias=False
)
def forward(self, in_idx):
batch_size, seq_len = in_idx.shape
tok_embeds = self.tok_emb(in_idx)
pos_embeds = self.pos_emb(torch.arange(seq_len, device=in_idx.device))
x = tok_embeds + pos_embeds
x = self.drop_emb(x)
x = self.trf_blocks(x)
x = self.final_norm(x)
logits = self.out_head(x)
return logits
class DummyTransformerBlock(nn.Module):
def __init__(self, cfg):
super().__init__()
# A simple placeholder
def forward(self, x):
# This block does nothing and just returns its input.
return x
class DummyLayerNorm(nn.Module):
def __init__(self, normalized_shape, eps=1e-5):
super().__init__()
# The parameters here are just to mimic the LayerNorm interface.
def forward(self, x):
# This layer does nothing and just returns its input.
return x
batch = []
batch.append(torch.tensor(tokenizer.encode(txt1)))
batch.append(torch.tensor(tokenizer.encode(txt2)))
batch = torch.stack(batch, dim=0)
model = DummyGPTModel(GPT_CONFIG_124M)
logits = model(batch)
Layer normalization(LayerNorm)은 신경망 레이어의 activations를 평균 0과 분산 1로 정규화한다.
dim=-1을 사용하여 행 차원 대신 마지막 차원에 걸쳐 계산을 적용한다.dim=0이면, 열 별 평균을 내서 행을 만든다. 이 경우에는 사용하지 않는다.
class LayerNorm(nn.Module):
def __init__(self, emb_dim):
super().__init__()
self.eps = 1e-5
self.scale = nn.Parameter(torch.ones(emb_dim))
self.shift = nn.Parameter(torch.zeros(emb_dim))
def forward(self, x):
mean = x.mean(dim=-1, keepdim=True)
var = x.var(dim=-1, keepdim=True, unbiased=False)
norm_x = (x - mean) / torch.sqrt(var + self.eps)
return self.scale * norm_x + self.shift
scale과 shift parameter를 추가한다.scale은 1을 곱하는 것이고 shift는 0을 더하는 것이지만, 훈련 동안 조정된다.eps를 더해서 division-by-zero를 방지한다.unbiased=False는 분산 계산 시 을 사용한다는 것으로, 분모에 을 사용하는 베셀 보정을 포함하지 않아서 분산의 편향된 추정치를 제공한다.LLM에서 트랜스포머 block의 일부로 사용되는 작은 신경망 submodule을 구현하자.
FeedForward도 임베딩 차원에 맞게 구현한다.트랜스포머 block에 사용되는 shortcut connections(skip connections, residual connections)에 대해서 알아보자.
def forward(self, x):
for layer in self.layers:
# Compute the output of the current layer
layer_output = layer(x)
# Check if shortcut can be applied
if self.use_shortcut and x.shape == layer_output.shape:
x = x + layer_output
else:
x = layer_output
return x
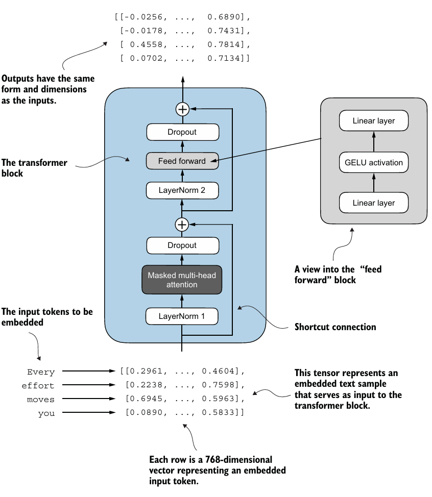
선형 layer인 feed forward 신경망과 dropout, shortcut connections, causal multi-head attention module을 결합하여 트랜스포머 block을 만들어보자.
class TransformerBlock(nn.Module):
def __init__(self, cfg):
super().__init__()
self.att = MultiHeadAttention(
d_in=cfg["emb_dim"],
d_out=cfg["emb_dim"],
context_length=cfg["context_length"],
num_heads=cfg["n_heads"],
dropout=cfg["drop_rate"],
qkv_bias=cfg["qkv_bias"])
self.ff = FeedForward(cfg)
self.norm1 = LayerNorm(cfg["emb_dim"])
self.norm2 = LayerNorm(cfg["emb_dim"])
self.drop_shortcut = nn.Dropout(cfg["drop_rate"])
def forward(self, x):
# Shortcut connection for attention block
shortcut = x
x = self.norm1(x)
x = self.att(x) # Shape [batch_size, num_tokens, emb_size]
x = self.drop_shortcut(x)
x = x + shortcut # Add the original input back
# Shortcut connection for feed forward block
shortcut = x
x = self.norm2(x)
x = self.ff(x)
x = self.drop_shortcut(x)
x = x + shortcut # Add the original input back
return x
구현한 트랜스포머 block을 아키텍처에 결합하여 모델을 완성해보자.
class GPTModel(nn.Module):
def __init__(self, cfg):
super().__init__()
self.tok_emb = nn.Embedding(cfg["vocab_size"], cfg["emb_dim"])
self.pos_emb = nn.Embedding(cfg["context_length"], cfg["emb_dim"])
self.drop_emb = nn.Dropout(cfg["drop_rate"])
self.trf_blocks = nn.Sequential(
*[TransformerBlock(cfg) for _ in range(cfg["n_layers"])])
self.final_norm = LayerNorm(cfg["emb_dim"])
self.out_head = nn.Linear(
cfg["emb_dim"], cfg["vocab_size"], bias=False
)
def forward(self, in_idx):
batch_size, seq_len = in_idx.shape
tok_embeds = self.tok_emb(in_idx)
pos_embeds = self.pos_emb(torch.arange(seq_len, device=in_idx.device))
x = tok_embeds + pos_embeds # Shape [batch_size, num_tokens, emb_size]
x = self.drop_emb(x)
x = self.trf_blocks(x)
x = self.final_norm(x)
logits = self.out_head(x)
return logits
model = GPTModel(GPT_CONFIG_124M)
out = model(batch)
total_params = sum(p.numel() for p in model.parameters())
total_params는 약 163M이며 이는 사전에 계획한 124M 모델보다 많다.self.out_head.weight = self.tok_emb.weight를 통해 토큰 임베딩 layer(tok_emb)를 output layer로 재사용했다.만든 model로 text를 생성할 때, greedy decoding을 사용하면 간단하게 text를 생성할 수 있다.
def generate_text_simple(model, idx, max_new_tokens, context_size):
# idx is (batch, n_tokens) array of indices in the current context
for _ in range(max_new_tokens):
# Crop current context if it exceeds the supported context size
# E.g., if LLM supports only 5 tokens, and the context size is 10
# then only the last 5 tokens are used as context
idx_cond = idx[:, -context_size:]
# Get the predictions
with torch.no_grad():
logits = model(idx_cond)
# Focus only on the last time step
# (batch, n_tokens, vocab_size) becomes (batch, vocab_size)
logits = logits[:, -1, :]
# Apply softmax to get probabilities
probas = torch.softmax(logits, dim=-1) # (batch, vocab_size)
# Get the idx of the vocab entry with the highest probability value
idx_next = torch.argmax(probas, dim=-1, keepdim=True) # (batch, 1)
# Append sampled index to the running sequence
idx = torch.cat((idx, idx_next), dim=1) # (batch, n_tokens+1)
return idx
out = generate_text_simple(
model=model,
idx=encoded_tensor,
max_new_tokens=6,
context_size=GPT_CONFIG_124M["context_length"]
)
FLOPs(Floating Point Operations Per Second)는 실행되는 부동 소수점 연산의 수를 세어 신경망 모델의 계산 복잡성을 측정한다.
thop(Torch-OpCounter)를 사용한다.profile(model, inputs)로 모델의 FLOPs 및 파라미터 개수를 계산한다.macs, params = profile(model, inputs=(input_tensor,), verbose=False)
flops = 2 * macs
print(f"{flops:.1e} FLOPS") # 6.5e+13 FLOPS