KPMG Future Academy AI 활용 데이터 분석가 3기 25일차 수업을 2024년 12월 20일에 참석했다.
다양한 이미지 생성 모델을 둘러봄.
deep mind image 3, ImageFX, FLUX 등
Stable Diffusion
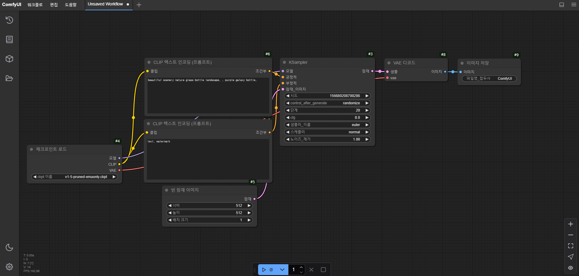
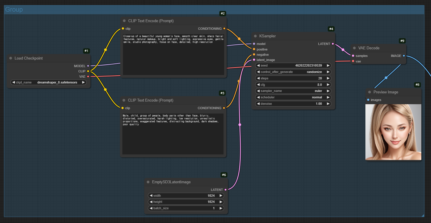
ComfyUI 설치하여 생성 실습
ComfyUI 최초 실행시 화면

매니저 설치하기 위해 git 설치
git으로 매니저 설치

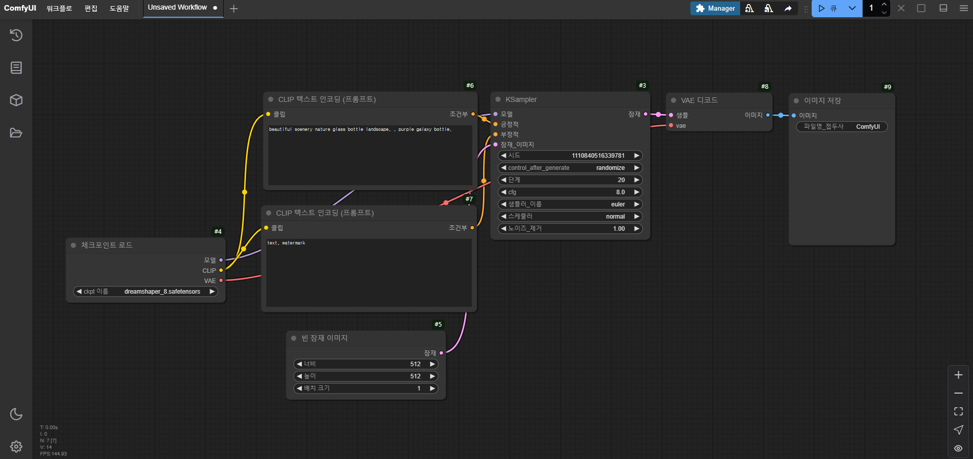
dreamshaper를 comfyUI의 models > checkpoints로 이동

재실행시 매니저가 설치된 모습


다른 워크플로우를 드래그&드롭으로 사용 가능

시드를 고정하면 이미지 샘플링을 고정할 수 있음.

이미지 생성시 프롬프트 작성법
오후에는 sora 등으로 영상만들기 실습을 수행해보았다.
sora에서 간단한 영상 만들기를 실습해보았다.
https://sora.com/g/gen_01jfh8cjvyfr58bnz19d28zwvg
이미지 생성 모델 설치
https://civitai.com/models/128417/age-slider
https://civitai.com/models/119494?modelVersionId=129821
https://civitai.com/models/132427/desi-skin-tone-slider-leco-lora-sd-15-experimental
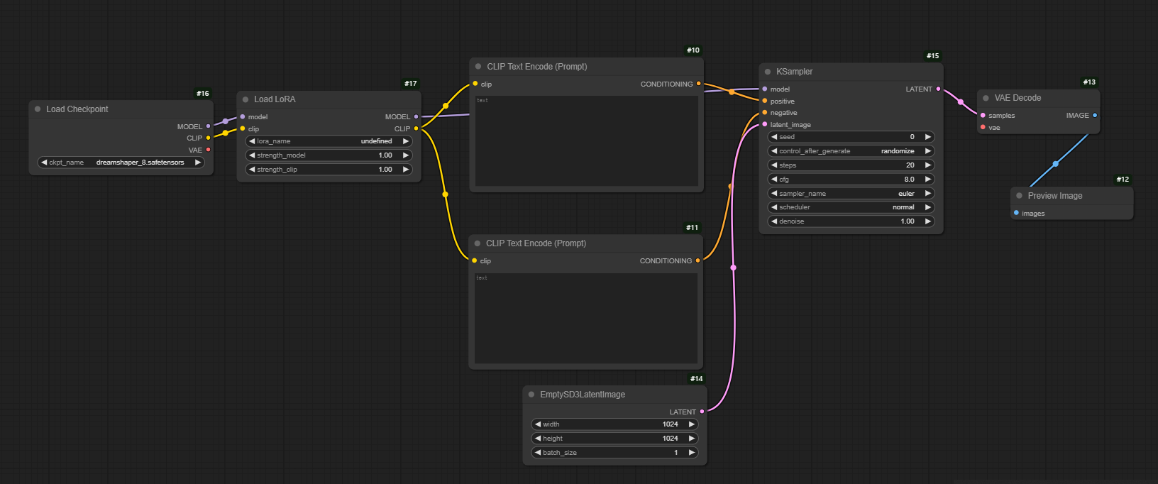
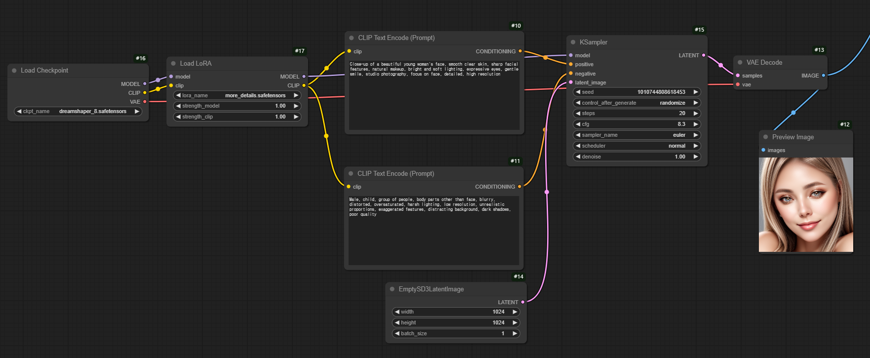
LoRA 사용을 위해 매니저에서 아래 노드를 설치
1 ComfyUI-Manager
2 ComfyUI Impact Pack
4 ComfyUI Inspire Pack
57 ComfyUI WD 1.4 Tagger
170 rgthree's ComfyUI Nodes
248 KJNodes for ComfyUI
242 Use Everywhere (UE Nodes)
58 pythongosssss/ComfyUI-Custom-Scripts
LoRA를 중간에 연결

모델 설치
https://civitai.com/models/82098?modelVersionId=87153
비교하기
프롬프트
Close-up of a beautiful young woman's face, smooth clear skin, sharp facial features, natural makeup, bright and soft lighting, expressive eyes, gentle smile, studio photography, focus on face, detailed, high resolution
Male, child, group of people, body parts other than face, blurry, distorted, oversaturated, harsh lighting, low resolution, unrealistic proportions, exaggerated features, distracting background, dark shadows, poor quality




------------------


strength_model, strength_clip 추가

3개의 LoRA 모델(Age, Emotion, Skin tone)에 각각 연결

loras 폴더 안에 들어있어야됨

auto queue

이미지 생성 경진대회를 열었다.
ComfyUI, Imagen3(Google), Dalle3(ChatGPT), HuggingFace(Flux) 중에서 선택하여 사용.
나는 Stable Diffusion을 사용하였다.
jhli, Untitled, 2024

아래는 리처드 프린스의 원작
Richard Prince, Untitled, 1978-2006

수상을 진행하고, 다음주부터 5일 간 진행될 1차 프로젝트 : 기획 및 설계에 대한 간단한 설명을 듣고 수업이 마무리되었다.