패키지 매니저에서 'Universial RP'를 설치한다.

Assets 하위 폴더에 'Create -> Rendering -> Universal Render Pipeline -> Pipeline Asset'을 만든다.
'Edit -> Project Setting -> Graphics'으로 들어간다.
(2)번에서 만든 에셋을 Scriptable Render Pipeline Settings 아래에 넣는다.
이렇게하면 셋팅은 끝이다.

참고 강좌를 보고 진행을 해보았습니다.

잠깐, Unlit Shader란 뭘까?
Unlit 단어의 뜻은 '(빛)꺼짐'이라는 의미를 가지고 있다. 단어의 뜻 그대로, 빛 연산을 하지 않는 쉐이더라고 할 수 있다.
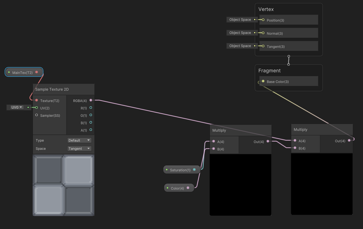
그리고 쉐이더 그래프를 켜서 만들면 된다. 확실히 그래프로 작업을 하니, 쉽게 쉐이더를 만드는 것이 가능했다.
이때까지 나름 조금씩 쌓아왔던 수학 지식과 기초적인 GLSL을 알고 해보니 작동 원리도 대략 알 수 있어서 참고 영상에서 나오는 예제는 알아서 응용해서 만들 수 있었다. (기초를 더 열심히 해야겠다.)
Float(Vector1)을 Slider로 만들어서 검정색 -> 분홍색으로 보이도록 만들어보았다.



C#
void Update()
{
if (Input.GetKeyUp(KeyCode.R))
{
var material = GetComponent<MeshRenderer>().materials[0].DOFloat(1, "_Saturation", 2.0f);
}
}