프로젝트가 너무 잘되어서, PM님이 날뛰고 계십니다.기존 기능에서, 가게를 검색하는 기능을 추가하신다고 합니다!!사용자가 원하는 가게 정보를 쉽고 정확하게 찾을 수 있도록 검색 API를 설계하고 구현해야합니다.검색 기능은 지역 필터, 이름 검색, 정렬 조건, 페이징을
(spring.jpa.show-sql, logging.level.org.hibernate.SQL=DEBUG)GET /api/books/yearly-count 호출 시 다음 SQL이 출력된다.단순 COUNT 쿼리지만, @Query를 사용할 경우 Hibernate가 내부적
서블릿 서블릿은 서버 소켓 연결.. 비즈니스 로직 실행 등까지 다 해줌 HttpServletRequest, HttpServletResponse 를 사용하면 HTTP 요청, 응답 정보 사용 가능 응답 메시지를 편리하게 사용할 수 있도록 해줌 -> 원하는 데이터를 Res
목차는 다음과 같다. 커서 기반 페이지네이션 수정트랜잭션인덱스 연구하기 내가 진행중, 진행 완료한 미션 모아서 보는 쿼리(페이징 포함)에서정렬 기준을 1순위는 포인트로 2순위는 최신순으로 하여 Cursor기반 페이지네이션을 구현해볼 것이다. 기존 구현 방식은 최신순,

aws ec2로 서버 배포를 완료한 상태라고 가정한 상태에서, 가비아 도메인을 구매해서 연결하고, nginx로 ssl 인증서 발급 과정을 거쳐서 https 배포를 진행할 예정이다. 가비아 도메인 연결 가비아 도메인을 구매하고, my가비아에서 구메한 도메인의 네임서버

HttpServlet 클래스 : 전통적인 서블릿 개발에서는 HttpServlet 클래스를 상속받아 사용한다. 이 클래스는 HTTP 요청을 처리하는 메서드(doGet(), doPost(), doPut(), doDelete() 등)를 제공하는데, 개발자는 각 HTTP 메서
Soft Delete는 데이터를 실제로 삭제하지 않고, 삭제된 것처럼 표시만 해두는 방식이다. 데이터베이스에서는 보통 is_deleted, deleted_at 같은 필드를 활용해 삭제 여부를 판단한다.삭제한 데이터를 복구하거나 삭제 이력을 추적할 수 있도록 할 때 사용
(내가 진행중, 진행 완료한 미션 모아서 보는 쿼리(페이징 포함))에서 정렬 기준을 1순위는 포인트로 2순위는 최신순으로 하여 Cursor기반 페이지네이션을 구현해보세요"SELECT Count(\*) FROM WHERE username =' " + txt.User.Te

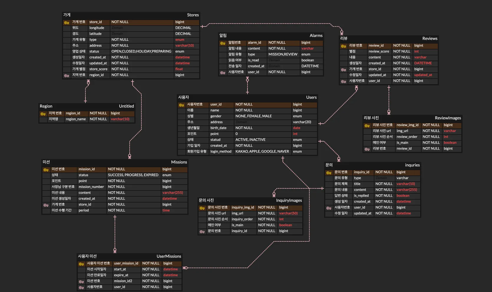
미션 자료로 제공된 피그마를 보고 ERD를 설계한 후 제 1,2,3 정규화를 통해 제 1,2,3 정규형을 만들고 각각 중복된 데이터가 어떻게 변화하였고 어떠한 이점이 있었는 지 작성하여 주세요 피그마의 홈 부분에서 한 사람이 “미션 도전!” 버튼을 빠르게 여러 번 눌
👋 소개 일단 나는 컴퓨터공학과 전공자이고, 4학년 1학기 재학 중인 상태였다. UMC를 3기에 Node.js 파트로 참여했었고, 이번에는 Spring 파트로 지원하게 되었다. 이번에 시니어 코스와 주니어 코스가 처음으로 나눠져 있어서 시니어 코스를 경험해 보면 도
임한수와 임문빈은 서로 사랑하는 사이이다.임한수는 세상에서 팰린드롬인 문자열을 너무 좋아하기 때문에, 둘의 백일을 기념해서 임문빈은 팰린드롬을 선물해주려고 한다.임문빈은 임한수의 영어 이름으로 팰린드롬을 만들려고 하는데, 임한수의 영어 이름의 알파벳 순서를 적절히 바꿔
문제 유형 : 문제 > 갑부 최백준 조교는 동전을 최소로 바꾸는데 성공했으나 김재홍 조교가 그 돈을 발견해서 최백준 조교에게 그 돈을 나누자고 따진다. 그 사실이 전 우주로 알려지자 우주에 있던 많은 생명체들이 자신들에게 돈을 분배해 달라고 당장 달려오기 시작했다. 프

도커 이미지는 Docker Hub에서 가져와서 사용할 수도 있지만, 직접 생성할 수도 있다. Dockerfile을 먼저 작성하면 클라이언트를 통해 서버에 전달되고, 최종적으로 이미지가 생성된다. Dockerfile은 도커 이미지를 생성하기 위한 설정 파일인데, 컨테이너
이미지로 컨테이너 생성하기 이미지로 컨테이너를 생성하고, 생성한 컨테이너를 통해 응용 프로그램을 실행할 수 있다. 즉 이미지에는 응용프로그램을 실행하기 위한 것들이 포함되어 있어야 한다. > - 컨테이너가 시작될 때 실행되어야 하는 명령어 > - 파일 스냅샷 : 실행하
도커 도커는 컨테이너를 사용해서 응용프로그램 설치를 간단하게 할 수 있게 해주는, 컨테이너 기반의 가상화 도구이다. 도커 없이도 redis,mysql 등 설치하는 것은 가능하지만 설치 과정에서 패키지 버전, OS에 따라 에러가 발생할 . 수 있기 때문에 설치 과정이

WAR 배포 방식의 단점 톰캣 같은 애플리케이션 서버(WAS)를 별도로 설치해야 한다. 애플리케이션 코드를 WAS로 빌드해야 하며, 빌드한 파일을 WAS에 배포해야 한다. 톰캣의 버전을 변경하려면 톰캣을 다시 설치해야 한다. 내장 서버와 외장 서버 이전에는 웹 애플리

스프링 프레임워크 등장 배경 EJB가 자바 진영의 표준 기술로 잘 되어있는 기술이었지만, 굉장히 복잡하고 느리기도 해서 공부하기 어려운 기술이었음 스프링의 등장: EJB 컨테이너를 대체할 수 있게 되었고, 단순하게 개발이 가능하여 현재 사실상 표준 기술이 되었음 > -
엔티티 매핑 종류 객체 테이블 매핑: @Entity, @Table 필드와 컬럼 매핑: @Coumn 기본키 매핑: @Id 연관관계 매핑 @Entity entity가 붙은 클래스는 JPA가 관리하는 엔티티임, 매핑할 클래스는 필수

영속성 컨텍스트 엔티티 매니저 팩토리와 엔티티 매니저 고객 요청이 올때마다 Entity Manager Factory를 통해 EntityManager를 각각 생성해서 DB에 접근한다. 영속성 컨텍스트 > - 엔티티를 영구 저장하는 환경이다. 엔티티를

jpa에 대해 공부해보기 전에 기존에 사용하던 방식인 sql 중심 개발의 문제점, ORM, JPA의 장점 등에 대해 알아보려고 한다. 관계형 데이터베이스에서는 상속 개념이 없기 때문에 슈퍼타입, 서브타입 관계로 상속 관계를 표현해야 한다. 즉 각각의 테이블에 join