
척척학사 프로젝트를 마이그레이션 하기 위해 Supabase를 공부합니다.
Kakao 소셜 로그인 공식 문서를 정리한 글 Kakao 소셜 로그인을 이해하자 서론 척척학사 서비스 인증/인가 구현을 마무리했다. Spring Security를 활용한 카카오 소셜 로그인으로 회원가입 로직을 구현했다. OIDC를 활용해 ID Token을 사용한 사용자를 식별하고, 인증을 한다. 이건 일반적인 OAuth 2.0과 JWT를 이용한 인증/인...

엔티티 연관관계 정리 및 기존 문제점 분석

하나의 API 응답 모듈에 성공/실패 응답이 통합되어 있던 구조를 성공 응답, 실패 응답으로 분리하는 과정을 정리했습니다.

서버 장애 대응 경험 — 트래픽 집중 서비스에서의 안정성 확보 1. 서비스 특성과 트래픽 패턴 척척학사는 학생들의 학사 정보 조회와 졸업 요건 분석을 돕는 서비스다. 운영하면서 가장 먼저 체감했던 특징은, 사용자가 연중 고르게 분포하지 않는다는 점이었다. 트래픽은

"Next.js로 돌아가는 서버를 Spring으로 전부 갈아엎어야 합니다", 2025년 3월, 척척학사 팀에 합류했을 때 받은 첫 과제는 백엔드 서버 마이그레이션이었다.

지난 마이그레이션 회고에서 다음 개선 과제로 ‘크롤링 로직 비동기 처리’를 언급했어요. 당시에는 비동기 처리로 UX를 개선할 수 있을 거라 기대했지만, 실제로 구현을 고민해보니 현재 구조에서는 실익이 크지 않다는 판단을 내리게 되었어요.

로그 인덱싱 중심의 ELK 구조를 요구사항 기반으로 재정의해, 일반 로그는 Grafana Loki, 에러 분석은 Sentry로 분리하며 리소스와 비용 제약을 제거했습니다.

척척학사는 데이터가 수강신청 기간에만 변경된다는 특징이 있습니다. 해당 글은 해당 특징을 살려 Redis 캐싱 전략을 도입하는 과정을 정리했습니다.

복수전공생도 척척학사를 이용할 수 있도록 졸업요건 계산 로직을 개선한 과정을 소개합니다.

3월 중순, 평소 알고지내던 동아리 친구에게 연락이 왔다. "상민아 '척척학사'에 백엔드 개발자로 프로젝트 참여할 생각있어?"

AWS EC2 디스크 용량 부족 문제 해결

척척학사 CI/CD 적용 과정 정리 With GitHub Actions

척척학사 프로젝트를 진행하던 중 '중복 키 에러'가 발생했습니다. 이 글은 '중복 키 에러' 발생 과정과 해결 방법을 정리했습니다.

척척학사를 운영하면서, 포털 데이터를 연동하는 과정에서 크게 두 가지 문제가 발생했습니다. 이 글은 두 문제으 트러블 슈팅 과정을 정리했습니다.

00ms API를 30ms로 만드는 과정: P6Spy로 병목을 찾고 Redis와 인덱스로 해결

척척학사에서 소셜 로그인 사용자의 이메일 변경이나 provider 변경(예: 카카오 → 애플) 시 발생하는 중복 계정 및 UNIQUE 제약 오류 문제를 어떻게 해결했는지, SocialAccount 테이블 도입을 중심으로 구조 개선 과정을 정리했습니다.

AWS EC2 t3.micro Instance로 운영 중인 척척학사 서버의 TPS 한계치를 파악하고자 진행한 과정을 정리한 글입니다.

Redis와 Local Cache를 동일 조건에서 부하 테스트하고, CPU, 메모리, 네트워크 지표로 캐시 전략의 현실성을 분석했다.

7 TPS에서 무너지던 서버가 인증 캐시와 병목 제거를 거쳐 96 TPS까지 도달하기까지의 실험 기록

Iac인 Terraform을 활용해 AWS 비용을 최적화한 과정을 정리한 글입니다.

God Query 해체 분석: 유지보수 불가능한 SQL 로직을 애플리케이션으로 이관한 과정

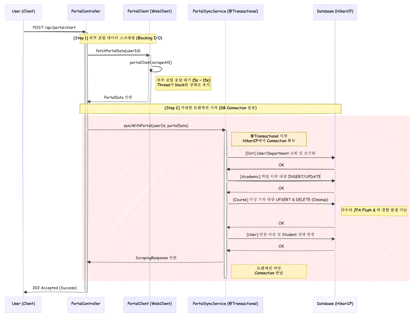
단일 트랜잭션에 묶여 마비되던 로직을 비동기 상태 머신 구조로 개선하여 시스템 가용성을 확보했습니다.
1. 문제 상황 (Issue Description) 개발 서버 환경에서 실행 중인 EC2 인스턴스가 약 48시간(2일) 간격으로 주기적으로 비정상 종료되고, Auto Scaling Group(ASG)에 의해 재생성되는 현상이 발생했습니다. 1-1. 발생 패턴 및 로그 (Logs & Patterns) ASG 활동 이력(Activity History)을 분...

척척학사의 운영 구조에는 상시 과금 구조와 동기 병목 구조가 함께 존재했습니다. 이 글에서는 운영 영향 없이 병행 검증 환경을 구축하고, RDB 기반 비동기에서 SQS 기반 비동기로 경계를 더 밀어내며 요청 기반 구조로 전환한 과정을 정리합니다.

포털 연동 16초 지연 문제를 계측으로 추적하고, 반복적인 DB 왕복 구조를 바꿔 0.83초까지 줄인 과정을 정리했습니다.

Lambda 서버리스 전환 이후, 부하테스트를 통해 현재 구조의 처리량 한계가 어디서 드러나는지 추적한 기록입니다.