
매년 12월 개최되는 세계 최대 규모이자 최고 권위의 인공지능 및 기계학습 학술대회머신러닝, 신경과학 분야의 핵심 기술이 발표되며, 이곳에 논문이 채택되면 세계적인 기술력을 인정받는 것으로 간주됨NeurIPS 2025의 경우 21,575편 제출, 5,290편 승인우수

Document digitization은 문서를 정보 검색이나 요약과 같은 후속 작업을 위해 텍스트, HTML, Markdown 등의 기계가 읽을 수 있는 형식으로 변환하는 과정을 의미한다.Upstage에서 제공하는 Document digitization 기술에는 2가

Document classification 기술을 설명하기 전에 먼저 핵심적으로 알아야할 2가지 기술을 이해하기 쉬운 예시를 들어 설명하겠다. 고객사에서 아래와 같은 요청이 있다고 가정해보자.“이 계약서에서 계약 금액을 추출해줘.”“이 계약서에서 위약금 조항을 찾아서

Information extraction은 어떤 종류의 문서라도 핵심 정보를 추출할 수 있는 기술을 의미한다.기존의 사전 구축형 정보 추출(prebuilt IE)은 특정 문서 유형에 맞춰 fine-tuning을 해야 하지만,Universal IE는 추가적인 학습이나 c

과학적 글쓰기의 5가지 핵심 원칙 > 1. 독자를 고려할 것 KISS: Keep it short and simple Story 중심으로 글을 이끌어갈 것 독자의 읽기 패턴을 고려할 것 Title과 Abstract으로 글의 강점을 살릴 것 가장 중요한 질문 "내

검색을 넘어 실행까지 사용자 경험의 진화도구를 넘어 파트너로 비즈니스 에이전트의 시작입체적 경험이 가능한 컨텐츠 플랫폼AI, 모두를 위한 도전네이버는 내년부터 순차적으로 선보인 AI 에이전트를 통해 기업의 정체성을 전면 개편한다. '검색 중심의 플랫폼'에서 벗어나 사용

오늘은 Upstage에서 제공하는 AI Space에 대해서 글을 적어보려고 한다.홈페이지에 접속에서 상단 메뉴 중 "Products"를 클릭하면 Generative intelligence, Document intelligence, Intelligence spaces 세

딥러닝의 발전은 결국 한계의 인식 → 구조적 재해석 → 전이와 확장의 연속이다.

나는 나만의 아이디어로, Upstage에서 제공하는 LLM 모델을 사용하여 2가지 n8n Workflow를 제작해 보았다.HTTP Request로 Open Access로되어있는 논문 PDF를 받아 이에 대한 내용을 Upstage Solar LLM에게 질의응답이

업스테이지 콘솔에서는 자체 개발한 production model들을 직접 경험할 수 있다. 복잡한 문서작업, Q&A service, 핵심 information extract 등의 작업에 LLM을 활용해보고 싶은 경우 여기서 실험해 볼 수 있다. 왼쪽 상단 메뉴중 "Mo

오늘은 Upstage AI education의 LMS 강의 후기를 작성하고자 한다. 업스테이지에서 제공하는 다양한 AI 교육 프로그램들은 아래 링크를 통해 접속해서 확인해볼 수 있다. edu.upstage.ai나는 해당 프로그램들을 수강하면서 Upstage의 Docum

Transformer는 NLP task를 위한 신경망 아키텍처의 구성방식을 완전히 바꾸어 놓았다. 2017년 발표된 획기적인 논문, "attention is all you need"에서 처음 소개되었고, 이후 딥러닝 모델의 표준 아키텍처로 자리잡았다. 이들은 과거의 R

LLM (대규모 언어모델)이 단순한 명령 수행 시스템에서 복잡하고 다면적인 애플리케이션의 핵심 추론 엔진으로 진화함에 다라, 이들과 상호작용하는 방식또한 발전하고 있다.Prompt engineering이라는 용어는 기본 개념으로 중요하지만 현대 AI system이 요구

Agenti AI는 본질적으로 자율성에 중점을 둔 인공지능이다. 특정 목표를 달성하기 위해 스스로 판단하고, 행동하며 학습할 수 있는 AI를 말한다. 지시 없이 상황을 파악하고, 생각하고, 적응하면서 일을 수행할 수 있는 지능형 가상 비서이다. 4단계 과정을 통해 작동

본 문서에서는 총 30개의 가장 영향력 있는 신흥 기술과 기술 trend를 분석하였다. 올해 Impact Radar 연구에서 도출된 기술과 트렌드를 요약하였다. Reference에 해당 자료의 출처를 첨부해 두었으나, Gartner 기술 문서들은 별도로 개인정보를 입력

많은 Software Company 들은 점점 더 ML을 자사 item에 통합하고 있고, 이에 따라 새로운 데이터 관리 도구의 필요성이 증가하고 있다. 현재 많은 도구들이 ML application의 초기 개발과 배포를 지원하지만, ML 생명주기의 서로 다른 단계나 구

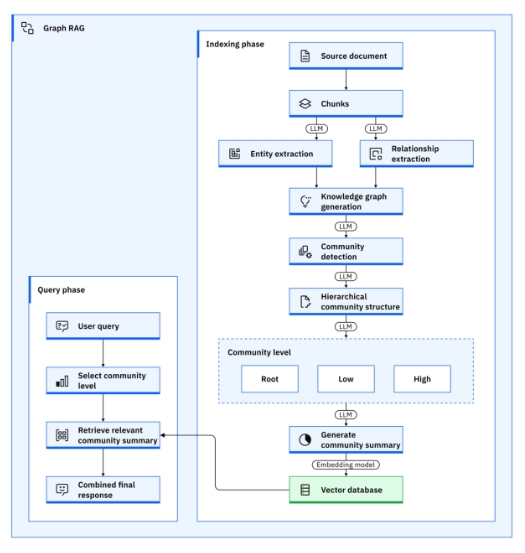
RAG (Retrieval-Augmented Generation): NLP에서 사용되는 기법으로 Retrieval과 generative model을 결합하여 더 정확하고, 관련성이 높으며, 문맥을 이해한 응답을 생성하는 방법기존의 언어 생성 작업에서는 Meta의 LLa

이 논문의 Citation 의 history에 대한 역사적인 관점에서 해석하는 동시에 인용지표에 대해 survey 느낌으로 정리한 논문이다.인용분석은 발표된 과학 논문, 저자, 출판 매체(학술지/학회)를 평가하는 것이 목표이다.학술지의 영향력을 측정하기 위해서 알려진

\-compress a set of vectors into a single vectortwo step process:1\. message2\. Aggregation 1.Message computationIntuition: Each node will create a me

Links: undirected (symmetrical, reciprocal)ex) collaborations, friendship on FacebookLinks: directed ex) Phone calls, Following on TwitterWeight (e.g